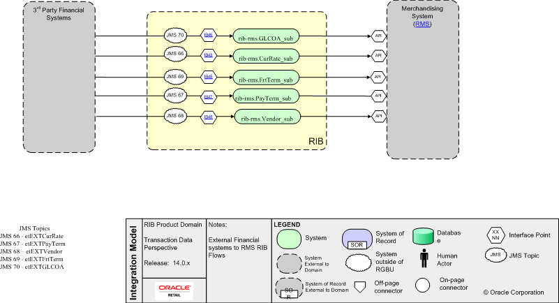
RMS-External Financial RIB
Merchandising System (RMS) IB48 IB47 IB45 IB43 IB46 YY YY