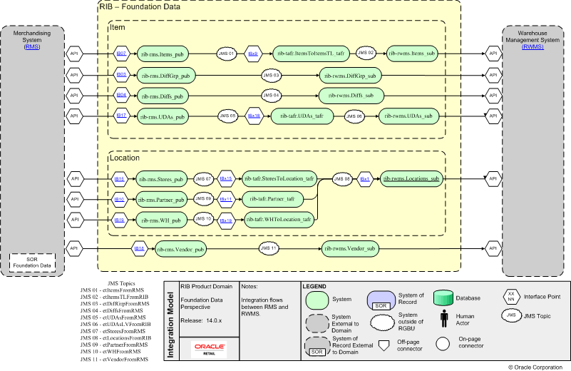
RMS-RWMS RIB Fnd
IBx19 IBx11 IBx15 IBx18 IBx9 IBx1 IB18 IB19 IB10 IB15 IB17 IB04 IB03 IB07 API Warehouse Management System (RWMS)