| Oracle® Retail Integration Bus Service-Oriented Architecture Enabler Tool Guide Release 14.0 E49440-01 |
|
![]() Previous |
![]() Next |
This chapter describes the tool inputs and tool outputs associated with RSE.
Tool inputs include the following:
ServiceProviderDefLibrary.xml
RestServiceProviderDefLibrary.xml
XSDs and retail-public-payload-java-beans.jar
PL/SQL Oracle Objects
WSDL
This is based on ServiceProviderDefLibrary.xsd schema. This definition file contains a high level definition for Provider services for both PL/SQL and Java EE services, and conforms to the ServiceProviderDefinition of a set of services which use Retail Business Objects (BOs) as inputs and outputs.
This is the definition file for Restful Provider services for both PL/SQL and Java EE services, and conforms to the ServiceProviderDefLibrary.xsd schema. This definition file contains a high level definition of a set of services which use Retail Business Objects (BOs) as inputs and outputs.
The RSE tool references JAXB created java beans based on the BO source schema XSDs. These beans are contained in the retail-public-payload-java-beans.jar.
The RSE tool will use Oracle Retail BOs from retail-public-payload-java-beans.jar.
The jar file is located in the WebLogic deployment directory where the RSE tool is deployed.
The jar file is created using the Retail Artifact Generator from the source BO XSDs.
The jar file also contains the source XSDs themselves, which will be used by the deployed service to validate all requests and responses against.
Tool outputs include the following:
PL/SQL Provider Web service
PL/SQL Consumer Web service
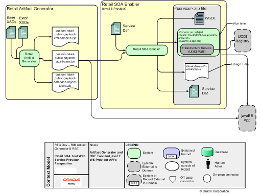
Java EE Provider Web service
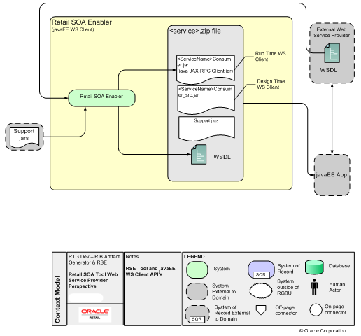
Java EE Consumer Web service
PL/SQL Provider Restful Web service
Java EE Provider Restful Web service

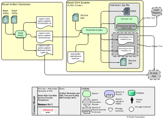
PL/SQL Applications (such as the Oracle Retail Merchandising System) use Oracle Objects, which are similar to the Oracle Retail RIB style APIs. The tool generates a Web service provider layer between the external clients and the PL/SQL APIs to provide the Web service functionality.
The RSE PL/SQL provider output is a zip file. The filename convention is <app>_PLSQLServiceProvider.zip. For example, rms_PLSQLServiceProvider.zip. The zip file contains the following:
<ServiceName>ProviderImplSpec.sql
This is the specification for the <ServiceName>. It creates the package for the <ServiceName> in the <app> database. It describes all the operations and their IN and OUT parameters for the service.
<ServiceName>ProviderImplBody.sql
This is the package body for the <ServiceName>. This is where the application teams have to write the business logic.
<app>-service.ear
The.ear file has to be deployed on an Oracle WebLogic. The steps for deployment are in the RSE PL/SQL WS Installation Guide.
<app>-decorator-services.zip
This zip file contains OSB decorator jars for each service defined in the service definition file. These jars are used by Retail Service Backbone(RSB) as input files.
ServiceProviderDefLibrary.xml
This is a copy of the ServiceProviderDefLibrary.xml file that was used to create the output.
<ServiceName>Service.wsdl
This is a WSDL file describing the generated Web service. This WSDL file will be fully documented, pulling in documentation elements from both the service def file as well as the BO XSD files. This is a single file with all types inlined. It can be used as input to create a consumer for the generated provider.