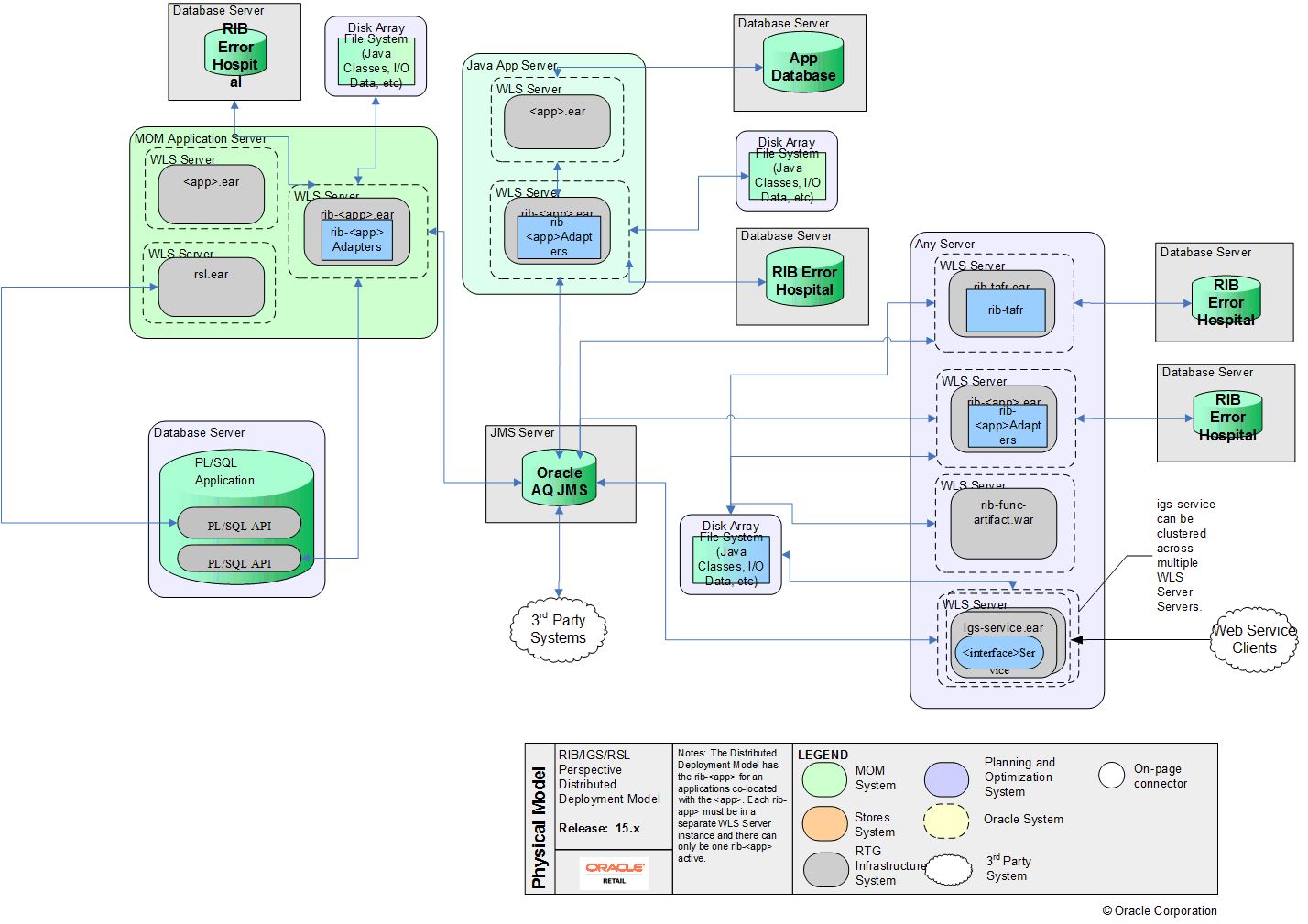
Distributed