Go to primary content
Oracle® Retail Bulk Data Integration Implementation Guide
Release 16.0.027
E94818-01
  Go To Table Of Contents
Contents

Previous
Previous
 
Next
Next
 

10 Deployment Architecture and Options

There are no physical location constraints on where bdi-<app> applications can be deployed as long as they are visible from the same network. But the decision on where to physically and logically locate your bdi-<app> applications has a huge impact on the high availability, performance and maintainability of your integration solution, so this decision must be given careful consideration.

Recommended Deployment Options

The BDI applications can be deployed in a variety of physical and logical configurations depending on the retailer's needs. Oracle Retail has the two recommended configuration alternatives.

Distributed

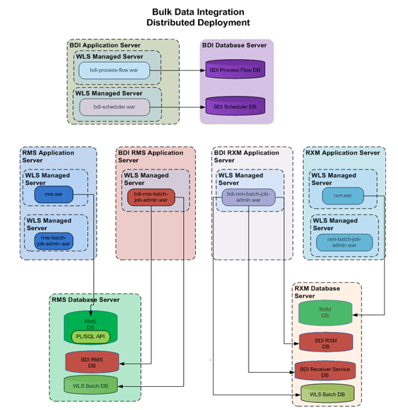
In this deployment, each of the BDI application (bdi-<app>.war) is deployed in a different WebLogic Application Server than the integrating application (<app>.ear) but it is physically close to the integrating application. This is the recommended configuration for production environment.

Figure 10-1 Distributed Configuration

Surrounding text describes Figure 10-1 .

Centralized

In this deployment, all bdi applications (bdi-<app>.ear) are deployed in a single WebLogic Application Server (not managed server instance) independent of where the Oracle Retails apps (<app>.ear) WebLogic Application Server is. This is an alternative configuration for non-production environments such as Dev.

Figure 10-2 Centralized Configuration

Surrounding text describes Figure 10-2 .

In all cases, the BDI application (bdi-<app>.war) should be deployed in its own managed server instance. It is not recommended to deploy multiple BDI applications into the same WLS managed server instance, or to have the BDI application (bdi-<app>.war) deployed into the same WLS managed server instance as the integrating application (<app>.ear). The configuration of deploying multiple bdi-<app>s in one managed server instance is not recommended or supported by WLS.

BDI-External Application

BDI is an integration infrastructure product which integrates Oracle Retail applications and third party applications. BDI external application is designed to address the complexities for third party integration with Oracle Retail application.

In BDI, bulk data movement happens between sender and receiver application.

External application may be a sender or receiver. But here, we talk about external application as only receiver.

For example, Sender application is RMS and Receiver is a third party application.

There will be two external applications for the integration to happen,

  1. Bdi-external integration application.

  2. External edge application.

Bdi-external application organizes all Downloader Transporter and Uploader jobs. External application organizes all the importer jobs. Both bdi-external and external edge application provides GUI and CLI tool to manage jobs like start/stop/restart jobs.

There are process flow dsl files for each interface from RMS to external application which have all the activities for the particular interface. Scheduler will trigger the process flow to execute the activities within the dsl file.

Installation details

Please refer BDI Installation doc for the details.