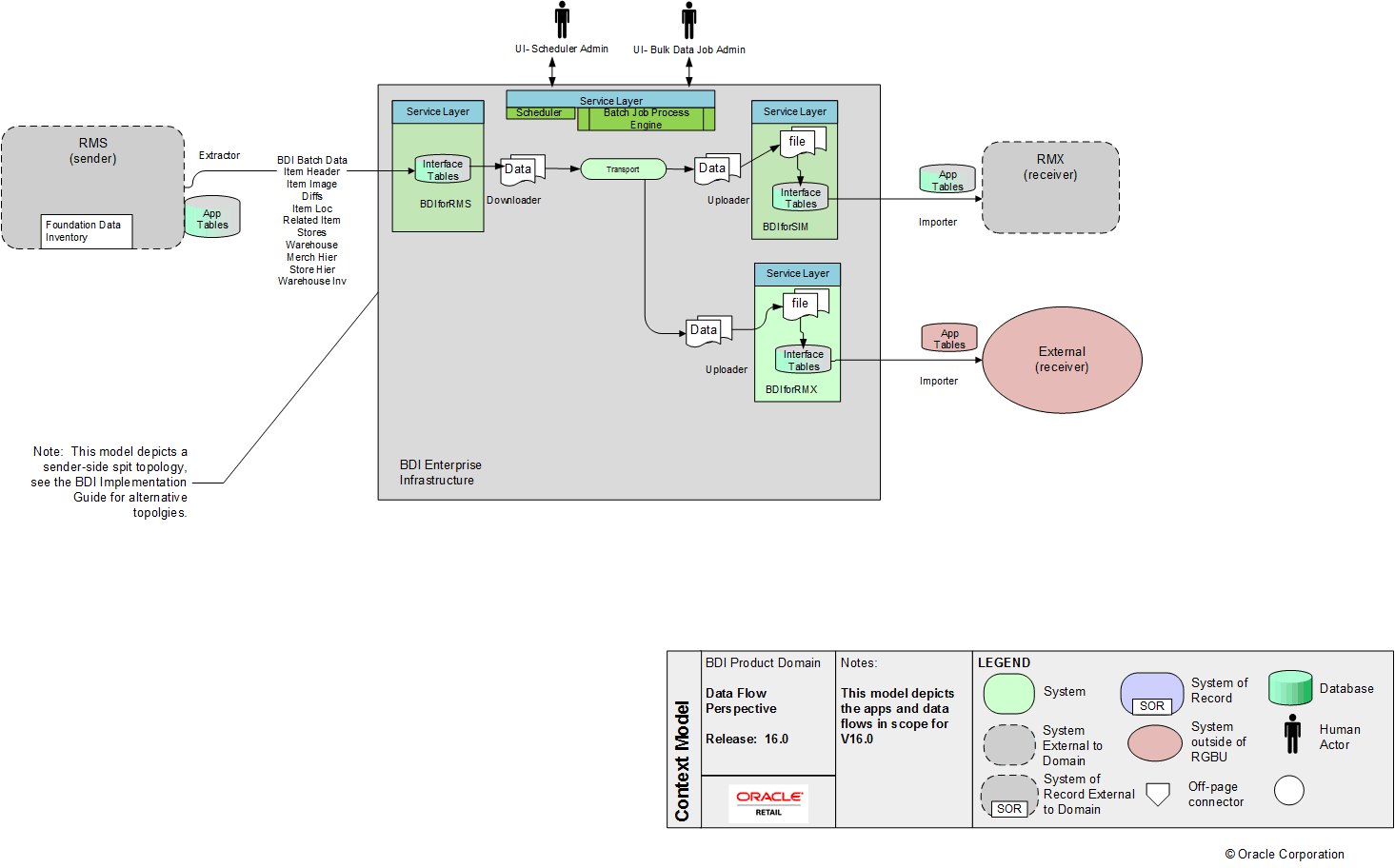
BDI Context w/Infra
Data file Batch Job Process Engine Batch Job Process Engine Batch Job Process Engine Data Data file