ASN
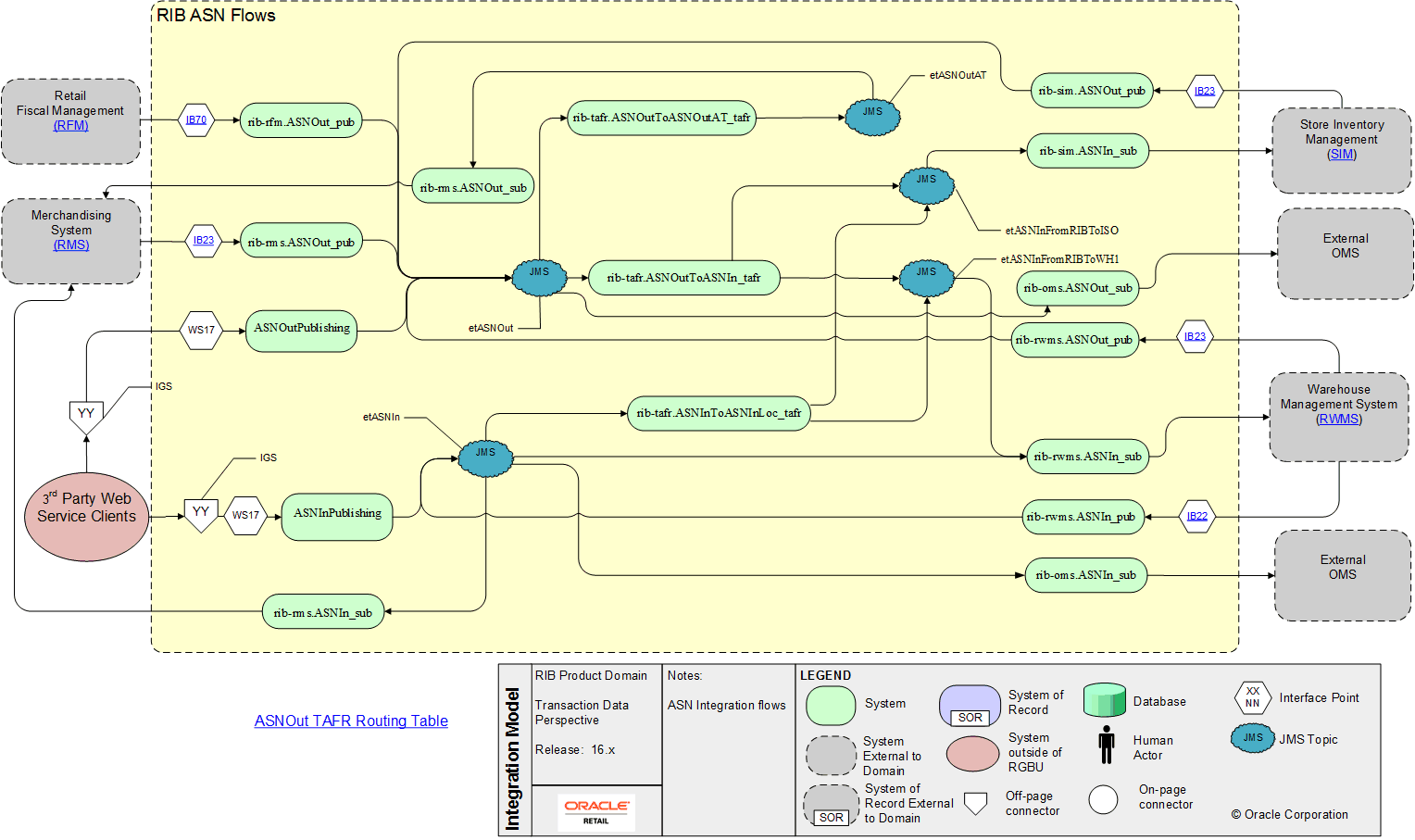
ASNOut TAFR Routing Table IB23 IB70 Retail  Fiscal Management (RFM) IB23 IB23 IB22 Warehouse Management System (RWMS) Store Inventory Management (SIM) Merchandising System (RMS) rib-tafr.ASNOutToASNOutAT_tafr rib-tafr.ASNOutToASNIn_tafr rib-tafr.ASNInToASNInLoc_tafr YY YY