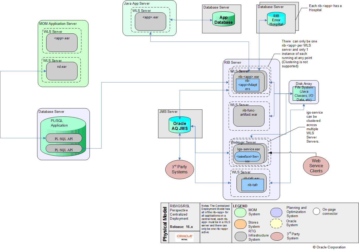
Centralized