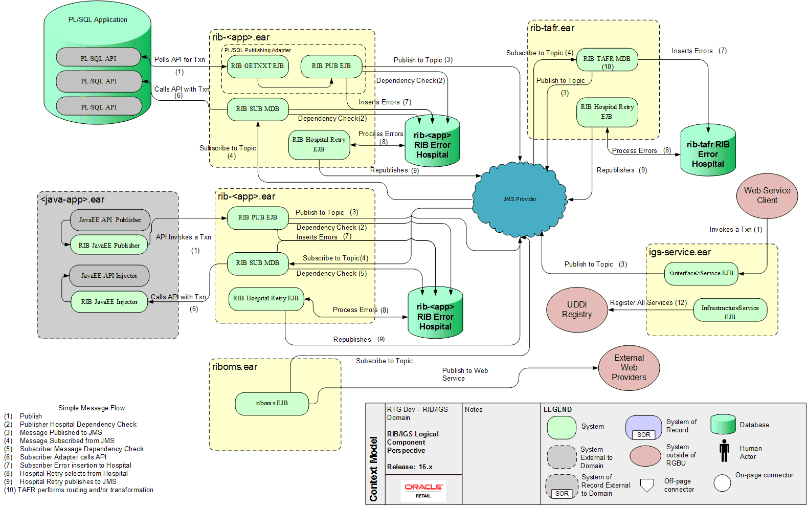
Logical Diagram