| Oracle® Fusion Middleware Oracle Warehouse BuilderからOracle Data Integratorへの移行 12c (12.2.1.2.6) E85914-01 |
|
![]() 前 |
![]() 次 |
この付録では、演算子の移行の詳細について説明します。
この付録では、OWBからODIへの演算子の移行に関するリファレンス情報について説明します。
この付録の内容は次のとおりです。
OWBの集計演算子はODIの集計コンポーネントに移行されます。
| OWBプロパティ名 | 説明 | ODIプロパティ名 | 備考 |
|---|---|---|---|
Having句 (HAVING_CLAUSE) |
Having句 |
HAVING |
|
Group By句 (GROUP_BY_CLAUSE) |
Group By句 |
MANUAL GROUP BY CLAUSE |
| OWBプロパティ名 | 説明 | ODIプロパティ名 | 備考 |
|---|---|---|---|
インライン・ビューのヒント (INLINEVIEW_HINT) |
この演算子にインライン・ビューが作成された場合に使用されるヒント |
移行されません。 |
1. キューブ演算子
この項では、キューブ演算子のプロパティについて説明します。
表C-1 一般プロパティ
| OWBプロパティ名 | ODIプロパティ名 | 備考 |
|---|---|---|
名前 |
名前 |
|
説明 |
説明 |
|
その他の一般プロパティ |
移行されません |
キューブのAWプロパティ
キューブのAWプロパティはすべて移行されるわけではありません。
表C-2 キューブのロード・プロパティ
| OWBプロパティ名 | ODIプロパティ名 | 備考 |
|---|---|---|
ソース集計の有効化 |
ソース集計の有効化 |
|
増分集計 |
移行されません |
|
ロード・タイプ |
統合タイプ |
|
ロード・タイプ - 挿入ロード |
統合タイプ - 制御追加 |
|
ロード・タイプ - ロード |
統合タイプ - 増分更新 |
|
ロード・タイプ - 削除 |
統合タイプ - なし |
表C-3 キューブのポリシー
| OWBプロパティ名 | ODIプロパティ名 | 備考 |
|---|---|---|
INVALIDキーのLOADポリシー |
移行されません |
OWBキューブ・オブジェクトのプロパティ値がOWBキューブ演算子の値と異なる場合、警告メッセージが移行レポートに生成されます。 |
NULLキーのLOADポリシー |
移行されません |
|
レコード・エラー行 |
移行されません |
|
キューブの解決 |
移行されません |
表C-4 エラー表
| OWBプロパティ名 | ODIプロパティ名 | 備考 |
|---|---|---|
DMLエラー表名 |
移行されません |
エラー表情報はODIキューブ・オブジェクトに定義されるため、DMLエラー表名およびエラー表名は移行されません。 |
エラー表名 |
移行されません |
|
エラー表の切り捨て |
エラー・データストアの切捨て |
物理プロパティ
OWBキューブ演算子の物理プロパティはすべて移行されるわけではありません。
2. キューブ演算子の属性グループ
キューブ演算子のOWB入力/出力属性グループは、ODIキューブ・コンポーネントの入力コネクタ・ポイントにマップされます。
3. キューブ演算子のマップ属性
表C-5 一般プロパティ
| OWBプロパティ名 | ODIプロパティ名 | 備考 |
|---|---|---|
説明 |
説明 |
|
その他の一般プロパティ |
移行されません |
AWプロパティ
マップ属性のAWプロパティは移行されません。
データ型情報
データ型情報のプロパティは、属性のバウンド・オブジェクトから導出できるため、移行されません。
表C-6 ロード・プロパティ
| OWBプロパティ名 | ODIプロパティ名 | 備考 |
|---|---|---|
属性ロール |
移行されません |
これは読取り専用のプロパティです。 |
ソース集計関数 |
ソース集計関数 |
メジャーのマップ属性にのみ、このプロパティがあります。 |
更新操作 |
移行されません |
表C-7 演算子固有のプロパティ
| OWBプロパティ名 | ODIプロパティ名 | 備考 |
|---|---|---|
バインド列名 |
移行されません |
これらのプロパティは読取り専用であり、マップ属性のバウンド・オブジェクトから導出できます。 |
ディメンション属性 |
移行されません |
|
スキップ・レベル |
移行されません |
|
レベル属性 |
移行されません |
|
レベル関係名 |
移行されません |
|
参照レベル属性名 |
移行されません |
|
参照レベル名 |
移行されません |
|
デフォルト値 |
移行されません |
ODIディメンションのレベル属性に定義されます。値は、マップ属性のバウンド・ディメンション・レベル属性から導出できます。 |
NULLデータ値 |
NULLデータ値 |
この移行は、このマップ属性がディメンション・キー属性を表す場合にのみ行われます。 |
4. キューブ演算子のベース・キューブ
キューブ演算子のベース・キューブはODIキューブ・オブジェクトに移行され、移行オプションMIGRATE_DEPENDENCYがtrueに設定されている場合、ODIキューブ・コンポーネントはキューブ・オブジェクトにバインドされます。ベース・キューブがキューブ・マッピングとともに移行対象として選択されておらず、MIGRATE_DEPENDENCYオプションがfalseに設定されていると、キューブ・マッピングは移行されません。移行レポートにメッセージ「マッピング演算子CUBE:XXXのバウンド・オブジェクトが移行されていないため、マッピングは移行されません。」が生成されます。キューブ演算子がバインドされていない場合、所有マッピングは移行されません。移行レポートにメッセージ「マッピング演算子CUBE:XXXがバインドされていないため、マッピングは移行されません。」が生成されます。
1. ディメンション演算子
OWBディメンション演算子はODIディメンション・コンポーネントに移行されます。
表C-8 一般プロパティ
| OWBプロパティ名 | ODIプロパティ名 | 備考 |
|---|---|---|
名前 |
名前 |
|
説明 |
説明 |
|
その他の一般プロパティ |
移行されません |
「ターゲット・ロード順序」プロパティはODIディメンション・パターンで計算されるため、移行する必要はありません。 |
AWプロパティ
AWプロパティはすべて移行されるわけではありません。
表C-9 ディメンション・プロパティ
| OWBプロパティ名 | ODIプロパティ名 | 備考 |
|---|---|---|
ソースの重複除外の有効化 |
ソースの重複除外の有効化 |
|
ロード・タイプ |
移行されません |
ODIディメンション・コンポーネントのデフォルトの統合タイプは、「増分更新」に設定されます。 |
順序名 |
移行されません |
これは読取り専用プロパティであり、その値はディメンション・コンポーネントのベース・ディメンションから導出できます。 |
タイプ2 現行のみ抽出/削除 |
移行されません |
表C-10 エラー表
| OWBプロパティ名 | ODIプロパティ名 | 備考 |
|---|---|---|
DMLエラー表名 |
移行されません |
エラー表情報はODIディメンション・オブジェクトに定義されるため。 |
エラー表名 |
移行されません |
|
エラー表の切捨て |
エラー・データストアの切捨て |
表C-11 履歴ロギング方針
| OWBプロパティ名 | ODIプロパティ名 | 備考 |
|---|---|---|
デフォルトの初期レコード有効時間 |
デフォルトの初期レコード有効時間 |
|
デフォルトのオープン・レコード有効時間 |
デフォルトのオープン・レコード有効時間 |
|
デフォルトのオープン・レコード終了時間 |
デフォルトのオープン・レコード終了時間 |
|
緩やかな変化タイプ |
移行されません。 |
これは読取り専用プロパティであり、ODIディメンション・コンポーネントのベース・ディメンション・オブジェクトから導出できます。 |
複数の履歴ロードのサポート |
移行されません。 |
|
順不同な履歴ロードのサポート |
移行されません。 |
|
Type2 Gap |
タイプ2ギャップ |
|
Type2 Gap Units |
タイプ2ギャップ・ユニット |
表C-12 孤立管理ポリシー
| OWBプロパティ名 | ODIプロパティ名 | 備考 |
|---|---|---|
デフォルトのレベル・レコードの作成 |
移行されません |
|
INVALIDキーのLOADポリシー |
移行されません |
ODIディメンション・コンポーネントでは、ベース・ディメンション・オブジェクトから値を取得します。 |
NULLキーのLOADポリシー |
移行されません |
|
レコード・エラー行 |
移行されません |
|
REMOVE孤立ポリシー |
移行されません |
ディメンション演算子の物理プロパティ
OWBディメンション演算子に設定されている物理プロパティはすべて移行されるわけではありません。
2. ディメンション演算子の属性グループの移行
表C-13 一般プロパティ
| OWBプロパティ名 | ODIプロパティ名 | 備考 |
|---|---|---|
説明 |
説明 |
|
その他の一般プロパティ |
移行されません |
デフォルトのプロパティ
ディメンション演算子の属性グループのデフォルト・プロパティはすべて移行されるわけではありません。
エラー表
エラー表情報はODIディメンション・コンポーネントのベース・ディメンション・オブジェクトから取得できるため、OWBディメンション演算子の属性グループのエラー表プロパティはすべて移行されるわけではありません。
3. ディメンション演算子のマップ属性の移行
表C-14 一般プロパティ
| OWBプロパティ名 | ODIプロパティ名 | 備考 |
|---|---|---|
説明 |
説明 |
|
その他の一般プロパティ |
移行されません。 |
AWプロパティ
マップ属性のAWプロパティは移行されません。
データ型情報
データ型情報のプロパティは、マップ属性のバウンド・オブジェクトから導出できるため、移行されません(バウンド・オブジェクトはレベル属性である必要があります)。
ロード・プロパティ
ロード・プロパティは、読取り専用プロパティであり、属性のバウンド・オブジェクトから導出できるため、移行されません(バウンド・オブジェクトはレベル属性である必要があります)。
表C-15 演算子固有のプロパティ
| OWBプロパティ名 | ODIプロパティ名 | 備考 |
|---|---|---|
バインド列名 |
移行されません |
これらは読取り専用パラメータであり、マップ属性のバウンド・オブジェクトから導出できます。 |
ディメンション属性名 |
移行されません |
|
レベル属性名 |
移行されません |
|
参照レベル名 |
移行されません |
|
デフォルト値 |
移行されません |
この値は、マップ属性のバウンド・オブジェクトから導出されます。OWBマップ属性の値がOWBバウンド・オブジェクトの値と異なる場合、警告「演算子 |
レコードの挿入中にロード |
レコードの挿入中にロード |
|
レコードの更新中にロード |
レコードの更新中にロード |
|
NULLデータ値 |
NULLデータ値 |
4. ディメンション演算子のベース・ディメンション
MIGRATE_DEPENDENCYがtrueに設定されている場合、ODIディメンション・コンポーネントはディメンション・オブジェクトにバインドされます。ベース・ディメンションがディメンション・マッピングとともに移行対象として選択されておらず、MIGRATE_DEPENDENCYがfalseに設定されていると、ディメンション・マッピングは移行されません。移行レポートにメッセージ「マッピング演算子DIMENSION:XXXのバウンド・オブジェクトが移行されていないため、マッピングは移行されません。」が生成されます。ディメンション演算子がバインドされていない場合、所有マッピングは移行されません。移行レポートにメッセージ「マッピング演算子DIMENSION:XXXがバインドされていないため、マッピングは移行されません。」が生成されます。OWBマッピング内のOWB外部表演算子は、移行されたODIマッピングのODIデータストア・コンポーネントに移行されます。移行手順および動作の詳細は、「外部表演算子の移行」を参照してください。
| OWBプロパティ名 | 説明 | ODIプロパティ名 | 備考 |
|---|---|---|---|
バウンド名 (BOUND_NAME) |
OWB外部表演算子が外部表にバインドされている場合、ODIデータストア・コンポーネントが対応するデータ・ストアにバインドされます。 |
||
プライマリ・ソース (PRIMARY_SOURCE) |
これがプライマリ・ソースかどうかを示すブール値(EDWのみで使用)。 (YES/NO) |
移行されません。 |
|
キー (KEYS_READONLY) |
移行されません。 |
| OWBプロパティ名 | 説明 | ODIプロパティ名 | 備考 |
|---|---|---|---|
スキーマ (SCHEMA) |
移行されません。 |
||
データベース・リンク (DATABASE_LINK) |
マッピング中にこのエンティティへのアクセスに使用するデータベース・リンク。 |
移行されません。 |
|
ロケーション (DB_LOCATION) |
参照されたエンティティへのアクセスに使用するロケーション。 |
移行されません。 |
| OWBプロパティ名 | 説明 | ODIプロパティ名 | 備考 |
|---|---|---|---|
抽出ヒント (EXTRACTION_HINT) |
SQLを使用してこの表から抽出する際に使われるヒント |
SELECT_HINT |
|
ロード・ヒント (LOADING_HINT) |
SQLを使用してこの表にロードする際に使われるヒント |
INSERT_HINTまたは UPDATE_HINT |
|
自動ヒントが有効です (AUTOMATIC_HINTS_ENABLED) |
自動ヒントはSQLを使用して有効化されます |
移行されません。 |
OWBマッピング内のOWB外部表演算子は、移行されたODIマッピングのODIデータストア・コンポーネントに移行されます。
ODIデータベースの物理マッピングのKMがXKM Oracle外部表に設定され、次の情報がOWB外部表演算子(またはこの演算子バインドされた外部表)からODI物理ノードのKMオプションに移行されます。
| OWBプロパティ名 | KMオプション | 備考 |
|---|---|---|
デフォルトのロケーション |
SQL_DEFAULT_DIR |
|
アクセスしたデータのロケーション |
SQL_DIRECTORIES |
形式はDIR_NAME:path,...です。例: MyDir:/tmp/mydir, MyDir2:/tmp/mydir2 |
データファイル |
DIR_DATA_FILES |
形式はDIR_NAME:filename,...です。例: MyDir:file1,MyDir:file2 |
アクセス・パラメータ |
ACCESS_PARAMETERS |
OWBマッピング内のOWBフラット・ファイル演算子は、移行されたODIマッピングのODIデータストア・コンポーネントに移行されます。
| OWBプロパティ名 | 説明 | ODIプロパティ名 | 備考 |
|---|---|---|---|
ロード・タイプ (LOADING_TYPE) |
選択肢 = 'INSERT、UPDATE、NONE' |
INTEGRATION_TYPE |
表演算子と同様です。「ロード・タイプに関する注意」を参照してください。 |
SAMPLED_FILE_NAME |
デフォルトの物理ソース・ファイル名。 |
移行されません。 |
|
ソース・データファイルのロケーション (SOURCE_DATA_FILE_LOCATION) |
調整時におけるこのフラット・ファイルのファイル・モジュールのロケーション。UOIDとして保存されます。 |
移行されません。 |
|
ファイル形式 (FILE_FORMAT) |
ファイル形式(固定またはデリミタ付き)。 |
移行されません。 |
|
レコード・デリミタ (RECORD_DELIMITER) |
レコードの末尾を示す文字。 |
移行されません。 |
|
継続文字 (CONTINUATION_CHARACTER) |
レコードが次行に続くことを示す文字。 |
移行されません。 |
|
次行の継続文字 (CONTINUATION_CHARACTER_ON_NEXT_LINE) |
継続文字があった場合、行の先頭を示します。 |
移行されません。 |
|
フィールド終了文字 (FIELD_TERMINATION_CHARACTER) |
デリミタ付きファイルのフィールドを区切る文字。 |
移行されません。 |
|
フィールド囲み文字 (FIELD_ENCLOSURE_CHARACTERS) |
フィールドを囲む文字。'または"など。 |
移行されません。 |
|
レコード・サイズ (RECORD_SIZE) |
固定長レコードのサイズ。 |
移行されません。 |
|
連結レコード (CONCATENATE_RECORDS) |
1論理レコード当たりの物理レコード数。 |
移行されません。 |
|
レコード・タイプの位置 (RECORD_TYPE_POSITION) |
マルチ・レコード・ファイルの場合、これはレコードのタイプを特定するフィールドの位置を示します。 |
移行されません。 |
|
レコード・タイプの長さ (RECORD_TYPE_LENGTH) |
マルチ・レコード・ファイルの場合、これはレコードのタイプを特定するデータの長さを示します。レコード・タイプの位置とともに使用されます。 |
移行されません。 |
|
ファイルにはヘッダー行が含まれています (FIELD_NAMES_IN_THE_FIRST_ROW) |
ファイルにヘッダー行が含まれているかどうかを示します。 |
移行されません。 |
|
バウンド名 (BOUND_NAME) |
OWBフラット・ファイル演算子がOWBフラット・ファイル・オブジェクトにバインドされている場合は、対応するODIデータストア・コンポーネントがODIデータストアにバインドされます。 |
| OWBプロパティ名 | 説明 | ODIプロパティ名 | 備考 |
|---|---|---|---|
レコード・タイプ値 (RECORD_TYPE_VALUES) |
移行されません。 |
||
バウンド名 (BOUND_NAME) |
移行されません。 |
| OWBプロパティ名 | 説明 | ODIプロパティ名 | 備考 |
|---|---|---|---|
フィールドのデータ型 (FIELD_DATA_TYPE) |
選択肢 = 'CHAR、DATE、INTEGER EXTERNAL、FLOAT EXTERNAL、DECIMAL、DECIMAL EXTERNAL、ZONED、ZONED EXTERNAL、RAW、TIMESTAMP、TIMESTAMP WITH TIME ZONE、TIMESTAMP WITH LOCAL TIME ZONE、INTERVAL YEAR TO MONTH、INTERVAL DAY TO SECOND、FLOAT、DOUBLE、BYTEINT、SMALLINT、SMALLINT UNSIGNED、INTEGER、INTEGER UNSIGNED、GRAPHIC、GRAPHICEXTERNAL、VARGRAPHIC、VARCHAR、VARCHARC、VARRAW、LONG VARRAW、VARRAWC' |
移行されません。 ODIマップ属性のデータ型は、バウンド・データストアの列のデータ型により決定されます。 |
|
フィールド長 (FIELD_DATA_TYPE_LENGTH) |
この演算子がバインドされているファイル内にあるフィールドの長さ。 |
移行されません。 ODIマップ属性の長さは、バウンド・データストアの列の長さにより決定されます。 |
|
フィールドの精度 (FIELD_DATA_TYPE_PRECISION) |
この演算子がバインドされているファイル内にあるフィールドの精度。 |
移行されません。 ODIマップ属性の精度は、バウンド・データストアの列の長さにより決定されます。 |
|
フィールド・スケール (FIELD_DATA_TYPE_SCALE) |
この演算子がバインドされているファイル内にあるフィールドのスケール。 |
移行されません。 |
|
フィールド開始位置 (FIELD_START_POSITION) |
移行されません。 |
||
フィールド終了位置 (FIELD_END_POSITION) |
移行されません。 |
||
フィールド・マスク (FIELD_MASK) |
この演算子がバインドされているファイル内にあるフィールドの日付マスク。 |
移行されません。 |
|
Field null if condition (FIELD_NULLIF_VALUE) |
この演算子がバインドされているファイル内にあるフィールドのNULLIF値。 |
移行されません。 |
|
Field default if condition (FIELD_DEFAULTIF_VALUE) |
移行されません。 |
OWBの結合演算子はODIの結合コンポーネントに移行されます。OWB結合演算子の属性グループおよび属性は移行されません。
結合演算子の一般プロパティの詳細は、「マッピング演算子」を参照してください。
ANSI SQL構文はOWBのマッピング・レベルにあるプロパティです。
ODIのマッピング・レベルにはこのプロパティはありませんが、ODIの結合コンポーネントには同じ機能を持つ「ANSI構文の生成」というプロパティがあります。
OWBマッピング上でのANSI SQL構文の値は、ODI結合コンポーネントの「ANSI構文の生成」プロパティに移行されます。
OWB結合演算子の結合条件はODI結合コンポーネントの結合条件に移行されます。ただし、OWB結合条件ではODIでサポートされないOWB結合条件自体の演算子の入力属性が参照されるため、OWB入力属性に対してODI結合条件は手前のソースの属性を参照するように構成されます。
OWBマッピングのANSI SQL構文がtrueに設定されている場合、結合演算子は移行中にデフォルトでバイナリ結合に分割されます。
SPLIT_JOIN_FOR_ANSI_SYNTAX移行構成オプションをfalseに設定すると、このデフォルト動作より優先され、結合演算子がバイナリ結合に分割されなくなります。ただし、「結合入力ロール」の値が結合演算子の属性グループのいずれかの値に設定されている場合は、SPLIT_JOIN_FOR_ANSI_SYNTAX移行構成オプションが無視され、結合演算子が移行中にバイナリ結合に分割されます。
次のシナリオでは、ANSI SQL構文のマッピングがtrueに設定されている場合に結合演算子を移行する例について説明します。
OWBマッピングの説明: 2つのソースを結合します。結合条件は標準結合(外部結合ではない)です。「結合入力ロール」は結合演算子の入力属性グループで指定されていません。

結合条件: INGRP2.DEPTNO = INGRP1.DEPTNO and INGRP1.EMPNO > 1000
OWB側から生成されたコード(SELECT句のみ表示)は次のとおりです。
SELECT "EMP"."EMPNO" "EMPNO", "EMP"."ENAME" "ENAME", "DEPT"."DNAME" "DNAME" FROM "DEPT" "DEPT" JOIN "EMP" "EMP" ON ( ( "DEPT"."DEPTNO" = "EMP"."DEPTNO" ) ) WHERE ( "EMP"."EMPNO" > 1000 )
この種類のマッピングをODIに移行すると、ODIマッピングは次のようになります。

JOIN1の結合条件: ( DEPT.DEPTNO = EMP.DEPTNO )
Filter_JOIN1のフィルタ条件: ( EMP.EMPNO > 1000 )
OWBマッピングの演算子JOIN1はODIのフィルタ・コンポーネントに従って結合コンポーネントに移行されます。
マッピングはシナリオ1のマッピングと非常に類似しています。唯一の相違点は、結合条件が標準結合でない点です。この場合は(+)スタイルを使用した外部結合です。

JOIN_CONDITION: INGRP2.DEPTNO(+) = INGRP1.DEPTNO
OWB側から生成されたコード(SELECT句のみ表示)は次のとおりです。
SELECT "EMP"."EMPNO" "EMPNO","EMP"."ENAME" "ENAME", "DEPT"."DNAME" "DNAME" FROM "DEPT" "DEPT" RIGHT OUTER JOIN "EMP" "EMP" ON ( ( "DEPT"."DEPTNO" = "EMP"."DEPTNO" ) )
移行されたODIマッピングは次のようになります。

結合条件はDEPT.DEPTNO = EMP.DEPTNOに設定され、結合タイプはDEPT RIGHT_OUTER join EMPに設定されます。
2つのソースを結合します。結合条件は標準結合ですが、「結合入力ロール」が結合演算子のいくつかの入力属性グループで指定されています。例として、次のOWBマッピングについて考えてみます。

INGRP1の結合入力ロールはOUTERに設定されます。
結合条件: INGRP2.DEPTNO = INGRP1.DEPTNO
OWB側から生成されたコード(SELECT句のみ表示)は次のとおりです。
SELECT "EMP"."EMPNO" "EMPNO", "EMP"."ENAME" "ENAME", "DEPT"."DNAME" "DNAME" FROM "DEPT" "DEPT" LEFT OUTER JOIN "EMP" "EMP" ON ( ( "DEPT"."DEPTNO" = "EMP"."DEPTNO" ) )
移行されたODIマッピングは次のようになります。

結合条件はDEPT.DEPTNO = EMP.DEPTNOに設定され、結合タイプはDEPT LEFT_OUTER join EMPに設定されます。
この場合、OWBでは結合入力ロールを使用してコードを生成し、(+)スタイルは無視されます。移行されたマッピングはシナリオ3と同様になります。
例として、次のマッピングについて考えてみます。

結合条件:
INGRP1.SAL > 1000 and INGRP1.EMPNO(+) = INGRP2.DEPTNO and INGRP3.ENAME = INGRP4.CUSTID and INGRP1.EMPNO = INGRP4.CUSTID and SUBSTR(INGRP1.ENAME(+),0,2) = INGRP2.DNAME
OWB側から生成されたコード(SELECT句のみ表示)は次のとおりです。
SELECT /* EMP.INOUTGRP1 */ "EMP"."EMPNO" "EMPNO", "EMP"."ENAME" "ENAME", "EMP"."JOB" "JOB", "EMP"."MGR" "MGR", "EMP"."HIREDATE" "HIREDATE", "EMP"."SAL" "SAL", "EMP"."COMM" "COMM", "EMP"."DEPTNO" "DEPTNO" FROM "EMP" "EMP" ) "INGRP1" RIGHT OUTER JOIN "DEPT" "DEPT" ON ( (( "INGRP1"."EMPNO" = "DEPT"."DEPTNO" )) AND (( SUBSTR ( "INGRP1"."ENAME" , 0 , 2 ) = "DEPT"."DNAME" )) ) JOIN "ADDRESS" "ADDRESS$1" ON ( ( "INGRP1"."EMPNO" = "ADDRESS$1"."CUSTID" ) ) JOIN "BONUS" "BONUS" ON ( ( "BONUS"."ENAME" = "ADDRESS$1"."CUSTID" ) ) WHERE ( "INGRP1"."SAL" > 1000 )
移行されたODIマッピングは次のようになります。

JOINERのプロパティを次に示します。

JOINER1のプロパティを次に示します。

JOINER2のプロパティを次に示します。

Filter_JOINERのプロパティを次に示します。

OWBマッピングのプロパティ「ANSI SQL構文」がfalseに設定されている場合、OWB結合演算子は1つのODI結合コンポーネントに移行されます。
例外: 「ANSI SQL構文」がfalseに設定されているが、「結合入力ロール」が結合演算子属性グループの一部で設定されている場合。OWB結合演算子は「結合入力ロール」で説明されているように、バイナリ結合に分割される可能性があります。
次のマッピングはOWBでは許可されますが、ODI 12.1.2では十分にサポートされていません。

1つのソース表の演算子が結合演算子の2つの入力グループに結合されます。
ODI 12.1.2でこのマッピングをサポートするために、ソース表演算子は2回移行されて、次のようなODIマッピングが作成されます。

ODI 12.1.3ではOWBと同様の方法で自己結合をサポートできるため、ソース表演算子を2回移行する必要はなく、ODI 12.1.3へのマッピングの移行は次のように行われます。

EMPコンポーネントは、JOINERコンポーネントの2つのコネクタ・ポイントによってJOINERコンポーネントに2回接続されます。
OWBの参照演算子は直接ODIのディレクトリに移行されません。かわりに、入力/出力属性グループの各ペアがODI参照コンポーネントに移行されます。
OWB参照演算子に複数の入力/出力属性グループのペアがある場合は、作成されるODI参照コンポーネントはバイナリ・ツリーとして相互に連結されます。
入力/出力属性グループのペアのプロパティは、ODI参照コンポーネントのプロパティに移行されます。
グループおよび入力属性のOWBは、ルックアップ条件がODIに変換された後に取り除かれます。
<グループ、属性およびルックアップ条件のOWB>

<ODIルックアップ条件>

OWBルックアップ表がODI参照演算子の<ルックアップ・ソース>として移行され、マッピングに表示されます。
<OWBルックアップ表>

<ODIルックアップ・ソース>

OWBの複数の一致行ルールは、ODIの「複数の一致行」、「n番目の行番号」および「参照属性のデフォルト値および順序基準」に移行されます - 列「ORDER BY」。
<OWBの複数の一致行 – エラー>

<ODIの複数の一致行 – エラー>

<OWBの複数の一致行 - すべての行>

<ODIの複数の一致行 - すべての行>

<OWBの複数の一致行 - 単一行 - 任意の行>

<ODIの複数の一致行 - 任意の単一行の選択>

<OWBの複数の一致行 - 単一行 - 最初/最後の行>

<ODIの複数の一致行 - 最初/最後の単一行の選択>

<OWBの複数の一致行 - 単一行 - n番目の行>

<ODIの複数の一致行 - n番目の単一行の選択>

OWBの不一致行ルールは、ODIの不一致行ルールおよび「参照属性のデフォルト値および順序基準」のデフォルト値に移行されます。
<OWBの一致行なし - 事前定義済の値の使用>

<ODIの一致行なし - デフォルト値の使用>

移行パス
OWBのルックアップ移行をサポートするために、ODIには複数の一致行および一致行なしという概念が導入されています。移行によって次のものが結合されます。
| - | OWB | ODI12.1.2 | ODI12.1.3 | - | - |
|---|---|---|---|---|---|
複数の一致行 |
一致行なし |
ルックアップ・タイプ |
複数の一致行 |
一致行なし |
生成されるコード |
すべての行 |
デフォルト値 |
左外部 |
すべての行(左外部) |
デフォルト値 |
左外部結合 |
すべての行 |
行なし |
該当なし |
すべての行(ALL_ROWS) |
行なし |
内部結合 |
エラー |
デフォルト値 |
SELECTの式 |
エラー(ERROR_WHEN_MULTIPLE_ROW) |
デフォルト値 |
SELECTの式 |
n番目の行 |
デフォルト値 |
該当なし |
n番目の行 |
デフォルト値 |
左外部結合 |
任意の行 |
デフォルト値 |
該当なし |
任意の行 |
デフォルト値 |
SELECTの式 |
最初の行 |
デフォルト値 |
該当なし |
最初の行 |
デフォルト値 |
SELECTの式 |
最後の行 |
デフォルト値 |
該当なし |
最後の行 |
デフォルト値 |
SELECTの式 |
| OWBプロパティ名 | ODIプロパティ名 |
|---|---|
名前 |
名前 |
入力グループ |
移行されません |
入力属性 |
移行されません |
複数の一致行 |
複数の一致行 |
一致行なし |
一致行なし |
n番目の行番号 |
n番目の行番号 |
デフォルト値および順序基準 |
ルックアップのデフォルト値および順序基準 |
参照条件 |
ルックアップ条件 |
各グループのルックアップ表 |
参照演算子のルックアップ表 |
OWBマッピング入力パラメータ演算子の各属性は、プロジェクト・ツリー・パネル下に1つのODI変数として移行されます。
OWBマッピング入力パラメータ演算子の属性のデフォルト値は、ODI変数のデフォルト値として移行されます。デフォルト値が設定されていない場合、属性の式がかわりに使用されます。
デフォルトでは、属性名がODIの変数名に移行されます。その名前がすでに存在する場合は、一意の名前を作成するために自動的に数字が付加されます。同じ名前の複数の属性を移行する場合は、一意の名前を作成するために1つずつ大きい数字が付けられます。
| OWBプロパティ名 | ODIプロパティ名 | 説明 |
|---|---|---|
物理名 |
名前 |
その名前がすでに存在する場合は、一意の名前を作成するために自動的に数字が付加されます。 |
デフォルト値 |
デフォルト値 |
OWBマッピング入力パラメータの属性のデフォルト値は、ODI変数のデフォルト値として移行されます。入力パラメータに属性のデフォルト値が設定されていない場合は、属性の式がかわりに使用されます。 |
次のいずれかのデータ型
|
データ型: DATE |
属性のデフォルト値(または、デフォルト値が設定されていない場合は式)がテキストに変換され、次のようにODI変数のデータ型がSHORT_TEXTまたはLONG_TEXTとして構成されます。
|
次のいずれかのデータ型
|
データ型: NUMERIC |
属性のデフォルト値(または、デフォルト値が設定されていない場合は式)を数値に解析できない場合は、次のようにODI変数のデータ型がSHORT_TEXTまたはLONG_TEXTとして構成されます。
|
次のいずれかのデータ型
|
データ型: SHORT_TEXT |
属性のデフォルト値の長さ(または、デフォルト値が設定されていない場合は式)が250を超える場合は、次のようにODI変数のデータ型がLONG_TEXTとして構成されます。 |
データ型: その他 |
サポート対象外 |
OWBにおける属性のタイプがその他のタイプの場合、演算子は移行されません。 |
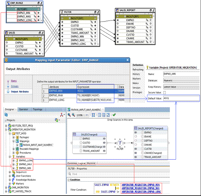
次のダイアグラムに、OWBマッピング入力パラメータのODIへの移行方法の例を示します。このダイアグラムでは、次のことに注意してください。
マッピング入力パラメータEMP_RANGE内の各属性は独立した変数に移行されます。たとえば、EMP_RANGE.EMPNO_MINはODIプロジェクト変数EMPNO_MINに移行されます。
属性のデフォルト値または式はODI変数のデフォルト値に移行されます。たとえば、OWBのEMP_RANGE.EMPNO_MINの式4001はODIの変数EMPNO_MINのデフォルト値4001に移行されます。
OWBマッピング入力パラメータ属性の後の式は変数を使用するように解析されます。たとえば、FILTER条件式は#OPERATOR_MIGRATION.EMPNO_MINに変換されています。

OWBマテリアライズド・ビュー演算子はODIデータ・ストア・コンポーネントに移行されます。
| OWBプロパティ名 | 説明 | ODIプロパティ名 | 備考 |
|---|---|---|---|
バウンド名 (BOUND_NAME) |
OWBマテリアライズド・ビュー演算子がマテリアライズド・ビューにバインドされている場合、ODIデータストア・コンポーネントが対応するデータ・ストアにバインドされます。 |
||
プライマリ・ソース (PRIMARY_SOURCE) |
これがプライマリ・ソースかどうかを示すブール値(EDWのみで使用)。 (YES/NO) |
移行されません。 |
|
キー (KEYS_READONLY) |
移行されません。 |
||
ロード・タイプ (LOADING_TYPE) |
選択肢 = "INSERT、UPDATE、INSERT_UPDATE、UPDATE_INSERT、DELETE、NONE、TRUNCATE_INSERT、DELETE_INSERT、CHECK_INSERT、DERIVE_FROM_LCR" |
INTEGRATION_TYPE |
表演算子と同様です。「ロード・タイプに関する注意」を参照してください。 |
ターゲット・ロード順序 (TARGET_LOAD_ORDER) |
ロード順序のマップのターゲット名。 |
移行されません。 |
OWBピボット演算子はODIアンピボット・コンポーネントに移行されます。
| OWBプロパティ名 | 説明 | ODIプロパティ名 | 備考 |
|---|---|---|---|
ビジネス名 (LOGICAL_NAME) |
ビジネス名 (BUSINESS_NAME) |
||
物理名 (NAME) |
名前 (NAME) |
OWBの名前にピボットが含まれる場合は、アンピボットに変更されます。 |
OWBプラガブル・マッピング演算子はODI再使用可能マッピング・コンポーネントに移行されます。
プラガブル・マッピングの移行に関する一般情報は、「OWBプラガブル・マッピング」を参照してください。
プラガブル・マッピング演算子の属性グループおよび属性は移行されません。
ODIでは、再使用可能マッピング・コンポーネントが再使用可能マッピングにバインドされる場合、再使用可能マッピング・コンポーネントのコネクタ・ポイントおよび属性は、バインドする再使用可能マッピングに従って自動的に作成されます。このため、OWBプラガブル・マッピング演算子がOWBの該当するバウンド・オブジェクトと不整合である場合、移行で問題が発生する可能性があります。このような問題を回避するには、プラガブル・マッピング演算子を移行前に同期します。
バインドされていないプラガブル・マッピング演算子を含むマッピングは、MIGRATE_UNBOUND_OPERATOR移行構成オプションをtrueに設定した場合以外は移行されません。
移行中に、バインドされていないプラガブル・マッピング演算子に基づいて、ODIに再使用可能マッピングが作成されます。作成された再使用可能マッピングは、マッピングが配置されるプロジェクト下のSTAND_ALONEフォルダに配置されます。バインドされていないプラガブル・マッピング演算子は再使用可能マッピング・コンポーネントに移行され、新たに作成された再使用可能マッピングにバインドされます。
ODI 12.1.2(および適用パッチ)では、OWBマッピング後演算子はPL/SQLコードに変換され、KMオプションEND_MAPPING_SQLとしてODIコンテナ・マッピングのターゲット・ノードに構成されます。
ODI 12.1.3では、OWBマッピング後演算子はSQL句として移行され、マッピングの「マッピング終了コマンド」に保存されます。演算子の場所情報は「マッピング終了コマンドの場所」に移行され、「マッピング終了コマンドのテクノロジ」は「Oracle」として移入されます。
出力属性を参照するダウンストリーム式は、NULLとして解決されます。
属性プロセス演算子のデータ型は、TIMESTAMP、TIMESTAMP_WITH_LOCAL_TIME_ZONE、TIMESTAMP_WITH_TIME_ZONE、DATE、NUMBER、NUMERIC、FLOAT、BINARY_DOUBLE、BINARY_FLOAT、INTEGER、VARCHAR2、VARCHAR、CHAR、NCHAR、NVARCHAR2に制限されています。それ以外の場合、属性プロセス演算子は移行されません。
| OWBプロパティ名 | ODIプロパティ名 | 備考 |
|---|---|---|
ビジネス名 |
移行されません。 |
|
説明 |
移行されません。 |
|
ファンクション名 |
「マッピング終了コマンド」内部のファンクション名。 |
|
物理名 |
移行されません。 |
|
マッピング後プロセスの実行条件 |
ODIマッピングへの移行後にスキップされます。 |
|
行ベースのみ |
移行されません。 |
|
入力属性の物理名 |
移行されません。 |
|
出力属性の物理名 |
移行されません。 |
ODI 12.1.2 (および適用パッチ)では、OWBマッピング前演算子はソースODIデータストア・コンポーネントのKMオプションBEGIN_MAPPING_SQLに移行されます。
ODI 12.1.3では、OWBマッピング前演算子はSQL句として移行され、マッピングの「マッピング開始コマンド」に保存されます。演算子の場所情報は「マッピング開始コマンドの場所」に移行され、「マッピング開始コマンドのテクノロジ」は「Oracle」として移入されます。
出力属性を参照するダウンストリーム式は、NULLとして解決されます。
属性プロセス演算子のデータ型は、TIMESTAMP、TIMESTAMP_WITH_LOCAL_TIME_ZONE、TIMESTAMP_WITH_TIME_ZONE、DATE、NUMBER、NUMERIC、FLOAT、BINARY_DOUBLE、BINARY_FLOAT、INTEGER、VARCHAR2、VARCHAR、CHAR、NCHAR、NVARCHAR2に制限されています。それ以外の場合、属性プロセス演算子は移行されません。
| OWBプロパティ名 | ODIプロパティ名 | 備考 |
|---|---|---|
ビジネス名 |
移行されません。 |
|
説明 |
移行されません。 |
|
ファンクション名 |
「マッピング開始コマンド」内部のファンクション名。 |
|
物理名 |
移行されません。 |
|
マッピング後プロセスの実行条件 |
ODIマッピングへの移行後にスキップされます。 |
|
行ベースのみ |
移行されません。 |
|
入力属性の物理名 |
移行されません。 |
|
出力属性の物理名 |
移行されません。 |
「OWB順序からODI順序」に説明されているように、OWB順序はODI順序に移行されます。OWB順序演算子は移行されませんが、式におけるOWB順序の参照は式の移行の一部としてODIに移行されます。
OWB集合演算子はODI集合コンポーネントに移行されます。
集合演算は、OWBにおける演算子レベルのプロパティです。これにはUNION、UNIONALL、INTERSECTおよびMINUSの4つの選択肢があります。
ODIには類似のプロパティがありますが、このプロパティは入力コネクタ・ポイントで設定されます。このため、演算子レベルのOWB「集合演算」プロパティは、空白のままにしておく最初の入力コネクタ・ポイント以外は、集合ODIコンポーネントの各入力コネクタ・ポイントに移行されます。
次の表に、OWB集合演算からODI集合演算タイプへの移行を示します。
| OWB集合演算タイプ | ODI集合演算タイプ |
|---|---|
UNION |
UNION |
UNIONALL |
UNION ALL |
MINUS |
MINUS |
INTERSECT |
INTERSECT |
OWB集合演算子の演算子属性グループは、ODIコンポーネントのコネクタ・ポイントに移行されます。集合演算子の属性グループに対し特定のプロパティを移行する必要はありません。
集合演算子の入力属性は移行されません。
出力属性は移行されます。ODI集合コンポーネントの出力属性には、複数の式を設定できます。それぞれの式は入力コネクタ・ポイントに関連付けられています。移行中に、ODI属性の式がOWB集合演算子の入力属性に従って構築されます。例として、次のマッピングについて考えてみます。

Union1はOWBの集合演算子です。これには2つの出力属性があり、2つの属性INGRP1.EMPNOとINGPR2.DEPTNOはOUTGRP1.DEPTNOにマップされます。
INGRP1.EMPNOの接続元はEMP.INOUTGRP.EMPNOであり、INGRP2.DEPTNOの接続元はDEPT.INOUTGRP.DEPTNOであるため、ODI集合コンポーネントの出力属性UNION1.DEPTNOの式は、EMP.EMPNOおよびDEPT.DEPTNOを参照するように設定されます。
OWBソーター演算子はODIソーター・コンポーネントに移行されます。
| OWBプロパティ名 | 説明 | ODIプロパティ名 | 備考 |
|---|---|---|---|
ORDER BY句 (ORDER_BY_CLAUSE) |
ORDER BY句 |
ORDER_BY_CLAUSE |
OWB副問合せフィルタ演算子はODI副問合せフィルタ・コンポーネントに移行されます。
OWB副問合せフィルタ演算子には、入力属性グループと入出力属性グループの2つの属性グループがあります。OWB副問合せフィルタ演算子の入力属性グループは、ODI副問合せフィルタ・コンポーネントのODI SUBQUERY_FILTER_INPUTコネクタ・ポイントに移行されます。副問合せフィルタ演算子のOWB入出力属性グループは、ODI DRIVER_INPUTコネクタ・ポイントおよび出力コネクタ・ポイントに移行されます。2つのコネクタ・ポイントではOWB入出力属性グループ名のかわりにデフォルトの名前が使用されます。
入力属性グループの属性は移行されません。OWB副問合せフィルタ演算子の入出力グループの属性は、ODI副問合せフィルタ・コンポーネントの出力属性に移行されます。
副問合せフィルタ・コンポーネントの出力属性には、2つの式があります。次の例では、これらの2つの式が移行中にどのように設定されるかについて説明します。
例として、次のOWBマッピングについて考えてみます。

このOWBマッピングは次のODIマッピングに移行されます。

移行される各属性の式は次のとおりです。

手前の属性から接続されるOWB副問合せフィルタ演算子の出力属性の場合は、これらの出力属性の式はODI DRIVER_INPUTコネクタ・ポイントに設定され、手前のプロジェクタ属性が式で参照されます。
移行前のOWBマッピングでは、属性SUBQUERY_FILTER.INOUTGRP1.EMPNOはEMP.EMPNOから接続されています。ODIへの移行後、DRIVER_INPUTコネクタ・ポイントに設定されている式はEMP.EMPNOになります。
OWB表演算子はODIデータストア・コンポーネントに移行されます。
| OWBプロパティ名 | 説明 | ODIプロパティ名 | 備考 |
|---|---|---|---|
バウンド名 (BOUND_NAME) |
OWB表演算子が表にバインドされている場合、ODIデータストア・コンポーネントが対応するデータ・ストアとともにバインドされます。 |
||
ビジネス名 (LOGICAL_NAME) |
ビジネス名 (BUSINESS_NAME) |
||
作成者 |
移行されません。 |
||
作成時間 |
移行されません。 |
||
アイコン・オブジェクト |
移行されません。 |
||
キー (KEYS_READONLY) |
移行されません。 |
||
最終更新時間 |
移行されません。 |
||
プライマリ・ソース (PRIMARY_SOURCE) |
これがプライマリ・ソースかどうかを示すブール値(EDWのみで使用)。 |
移行されません。 |
|
ロード・タイプ (LOADING_TYPE) |
選択肢 = "INSERT、UPDATE、INSERT_UPDATE、UPDATE_INSERT、DELETE、NONE、TRUNCATE_INSERT、DELETE_INSERT、CHECK_INSERT、DERIVE_FROM_LCR" |
INTEGRATION_TYPE |
「ロード・タイプに関する注意」を参照してください。 |
ターゲット・ロード順序 (TARGET_LOAD_ORDER) |
ロード順序のマップのターゲット名。 |
移行されません。TARGET_LOAD_ORDERプロパティがマッピング・レベルで指定されます。 |
|
更新者 |
移行されません。 |
ロード・タイプに関する注意
OWB演算子のロード・タイプはODI統合タイプに移行されます。「ロード・タイプ」プロパティは、演算子がターゲットとして使用される場合にのみ移行されます。
次の表に、OWBロード・タイプからODI統合タイプへのマッピングの移行を示します。
| OWBロード・タイプ | 説明 | ODI統合タイプ | 備考 |
|---|---|---|---|
INSERT |
CONTROL_APPEND |
統合タイプがCONTROL_APPENDのデフォルトIKMが割り当てられます。 |
|
UPDATE |
INCREMENTAL_UPDATE |
統合タイプがINCREMENTAL_UPDATEでサブタイプがUPDATEのデフォルトIKMが割り当てられます。 |
|
INSERT_UPDATE |
INCREMENTAL_UPDATE |
統合タイプがINCREMENTAL_UPDATEでサブタイプがMERGEのデフォルトIKMが割り当てられます。 |
|
UPDATE_INSERT |
INCREMENTAL_UPDATE |
統合タイプがINCREMENTAL_UPDATEでサブタイプがMERGEのデフォルトIKMが割り当てられます。 |
|
DELETE |
統合タイプは設定されません。デフォルトの統合タイプが使用されます。 |
ODIではDELETE DMLはサポートされません。 |
|
NONE |
統合タイプは設定されません。デフォルトの統合タイプが使用されます。 |
||
TRUNCATE_INSERT |
CONTROL_APPEND |
INSERTに類似しており、KMオプションTRUNCATE_TARGET_TABLE (ある場合)はtrueに設定されています。 |
|
DELETE_INSERT |
CONTROL_APPEND |
INSERTに類似しており、KMオプションDELETE_ALL (ある場合)はtrueに設定されています。 |
|
CHECK_INSERT |
CONTROL_APPEND |
INSERTと同様に処理されます。 挿入処理前にターゲット表が空であるかどうかを確認するKMオプションはありません。 |
|
DERIVE_FROM_LCR |
統合タイプは設定されません。デフォルトの統合タイプが使用されます。 |
ODIではDERIVE_FROM_LCRはサポートされません。 |
次の表に、OWBからODIへのチェンジ・データ・キャプチャ(CDC)プロパティのマッピングを示します。
| OWBプロパティ名 | 説明 | ODIプロパティ名 | 備考 |
|---|---|---|---|
有効 (IS_CDC) |
このエンティティに対してジャーナル化が有効かどうかを示します。 |
ジャーナル化されたデータのみ (JOURNALIZING_ENABLED) |
|
キャプチャの一貫性 (CDC_METHOD) |
このエンティティのチェンジ・データ・キャプチャの方法です。 選択肢: NONE、CONSISTENT、SIMPLE |
移行されません。 |
|
チェンジ・データ・キャプチャ・フィルタ (CDC_FILTER_CONDITION) |
処理対象データを特定するブール型のフィルタリング条件。FALSE条件の行はすべて無視されます。 |
ジャーナル化されたデータ・フィルタ (JOURNALIZED_DATA_FILTER) |
|
トリガー・ベース・キャプチャ (IS_TRIGGER_CDC) |
このエンティティに対してジャーナル化トリガーが生成されているかどうかを示します。 |
移行されません。 |
次の表に、OWB表演算子からODIデータストア・コンポーネントへの「条件付きロード」プロパティのマッピングを示します。
| OWBプロパティ名 | 説明 | ODIプロパティ名 | 備考 |
|---|---|---|---|
更新用ターゲット・フィルタ (TARGET_FILTER_FOR_UPDATE) |
ターゲットの行に対する条件で、trueと評価された場合は、その行が更新ロード操作に関与します。 |
移行されません。 |
|
削除用ターゲット・フィルタ (TARGET_FILTER_FOR_DELETE) |
ターゲットの行に対する条件で、trueと評価された場合は、その行が削除ロード操作に関与します。 |
移行されません。 |
|
制約による一致 (MATCH_BY_CONSTRAINT) |
このターゲットの一意キーまたは主キーの情報が、このターゲットの属性の「制約による一致」プロパティから取得された一致基準をオーバーライドするかどうかを示します。 |
更新キー (UPDATE_KEY) |
「制約による一致に関する注意」を参照してください。 |
制約による一致に関する注意
OWBでは、「制約による一致」プロパティをALL_CONSTRAINTS、NO_CONSTRAINTおよび特定のCONSTRAINT名(エンティティのPKまたはUKの名前)に設定できます。
次の表に、OWB表演算子からODIデータストア・コンポーネントへのパーティションDMLプロパティのマッピングを示します。
| OWBプロパティ名 | 説明 | ODIプロパティ名 | 備考 |
|---|---|---|---|
DMLパーティション・タイプ (DML_PARTITION_TYPE) |
選択肢: NONE、PARTITION、SUBPARTITION |
移行されません。 |
|
パーティションを名前で索引付け (IS_PARTITION_INDEXED_BY_NAME) |
パーティションがパーティション・キー値で索引付けされている場合はfalseで、それ以外の場合はパーティション名で索引付けされています。 (YES/NO) |
移行されません。 |
|
DMLパーティション名 (DML_PARTITION_NAME) |
OWBパーティション・タイプとパーティション名を使用して、ODIで対応するパーティションを検索します。 |
||
パーティション・キー値リスト (PARTITION_KEY_VALUE_LIST) |
パーティションを検索するためのパーティション・キー値リスト。 |
移行されません。 |
アクティブな構成の物理プロパティのみが移行対象として考慮されます。
| OWBプロパティ名 | 説明 | ODIプロパティ名 | 備考 |
|---|---|---|---|
競合解消方法 (CONFLICT_RESOLUTION) |
この設定を有効化すると、LCR APIを使用したDML中に生じる可能性のある競合を検出して解消できます。 (TRUE/FALSE) |
移行されません。 |
|
マージの最適化 (OPTIMIZE_MERGE) |
(TRUE/FALSE) |
移行されません。 |
|
Schema (SCHEMA) |
移行されません。 |
||
データベース・リンク (DATABASE_LINK) |
マッピング中にこのエンティティへのアクセスに使用するデータベース・リンク。 |
移行されません。 |
|
ロケーション (DB_LOCATION) |
参照されたエンティティへのアクセスに使用するロケーション。 |
移行されません。 |
| OWBプロパティ名 | 説明 | ODIプロパティ名 | 備考 |
|---|---|---|---|
抽出ヒント (EXTRACTION_HINT) |
SQLを使用してこの表から抽出する際に使われるヒント。 |
SELECT_HINT |
|
ロード・ヒント (LOADING_HINT) |
SQLを使用してこの表にロードする際に使われるヒント。 |
INSERT_HINTまたはUPDATE_HINT |
|
自動ヒントが有効です (AUTOMATIC_HINTS_ENABLED) |
自動ヒントはSQLを使用して有効化されます。 |
移行されません。 |
| OWBプロパティ名 | 説明 | ODIプロパティ名 | 備考 |
|---|---|---|---|
行の挿入中に列をロードする (LOAD_COLUMN_WHEN_INSERTING_ROW) |
この属性が挿入ロード操作に関与するかどうかを示すブール値。 (YES/NO) |
インジケータの挿入 |
|
行の更新中に列をロードする (LOAD_COLUMN_WHEN_UPDATING_ROW) |
この属性が更新ロード操作に関与するかどうかを示すブール値。 (YES/NO) |
インジケータの更新 |
|
行の更新中に列を一致させる (MATCH_COLUMN_WHEN_UPDATING_ROW) |
更新ロード操作中に受信データとターゲットの既存データ間で、この属性が一致基準の構成に使用されるかどうかを示すブール値。 (YES/NO) |
キー・インジケータ |
「行の更新中に列を一致させるに関する注意」を参照してください。 |
行の削除中に列を一致させる (MATCH_COLUMN_WHEN_DELETING_ROW) |
削除ロード操作中に受信データとターゲットの既存データ間で、この属性が一致基準の構成に使用されるかどうかを示すブール値。 (YES/NO) |
移行されません。 |
|
更新操作 (UPDATE_OPERATION) |
更新ロード操作中に受信データとターゲットの既存データ間で、この属性に対して実行される計算。 選択肢 = '=、+=、-=、=-、*=、/=、=/、=||、||=' |
移行されません。 |
行の更新中に列を一致させるに関する注意
OWBのMATCH_COLUMN_WHEN_UPDATING_ROWのプロパティはODIのKEY_INDICATORに移行されますが、ODIマップ属性のキー・インジケータの設定方法に関するいくつかのルールが適用されます。
OWB表演算子の「制約による一致」プロパティをALL_CONSTRAINTSに設定すると、MATCH_COLUMN_WHEN_UPDATING_ROWプロパティに設定した値が移行されず、キー・インジケータはODI属性に対してtrueに設定されます。この属性のバウンド・オブジェクトは任意のPK/AKにより参照されます。
OWB表演算子の「制約による一致」プロパティをNO_CONSTRAINTに設定すると、ODI属性のキー・インジケータは、OWB属性のMATCH_COLUMN_WHEN_UPDATE_ROWプロパティに従って設定されます。MATCH_COLUMN_WHEN_UPDATE_ROWをYESに設定する場合は、ODI属性のキー・インジケータをtrueに設定する必要があります。
OWB表演算子のプロパティ「制約による一致」を特定の制約に設定すると、更新キーがODIデータストアのコンポーネントに設定されます。ODI属性のキー・インジケータは、更新キーが設定されるときに自動的に設定されます。
| OWBプロパティ名 | 説明 | ODIプロパティ名 | 備考 |
|---|---|---|---|
UD1 (CODE_TEMPLATE_USER_DEFINED_1) |
UD1タグを使用してこの属性をコード・テンプレート・ファンクションに含めるかどうかを示すブール値。 (YES/NO) |
UD_1 |
|
UD2 (CODE_TEMPLATE_USER_DEFINED_2) |
(YES/NO) |
UD_2 |
|
UD3 (CODE_TEMPLATE_USER_DEFINED_3) |
(YES/NO) |
UD_3 |
|
UD4 (CODE_TEMPLATE_USER_DEFINED_4) |
(YES/NO) |
UD_4 |
|
UD5 (CODE_TEMPLATE_USER_DEFINED_5) |
(YES/NO) |
UD_5 |
|
UPD (CODE_TEMPLATE_UPDATE) |
UPDタグを使用してこの属性をコード・テンプレート・ファンクションに含めるかどうかを示すブール値。 (YES/NO) |
移行されません。 |
|
SCD (CODE_TEMPLATE_SCD) |
選択肢 = 'SCD_UND、SCD_SK、SCD_NK、SCD_INS、SCD_UPD、SCD_FLAG、SCD_START、SCD_END' |
移行されません。 |
OWBのマッピング演算子はすべてプロジェクト・ツリーの対応するオブジェクトにバインドすることをお薦めします。
バインドされていない表演算子を含むマッピングは、移行ユーティリティ構成ファイルの移行構成オプションMIGRATE_UNBOUND_OPERATORをtrueに設定した場合以外は移行されません。
移行構成オプションMIGRATE_UNBOUND_OPERATORをtrueに設定すると、バインドされていない表演算子に基づいてデータ・ストアがODIに作成されます。バインドされていない表演算子のバウンド名はODIデータストア名として使用されます。バインドされていないOWB表演算子はODIデータストアのコンポーネントに移行され、新たに作成されたODIデータストアにバインドされます。マッピングのバインドされていない表演算子ごとに、バインドされていない表演算子が同じバウンド名であっても、データストアが1つ作成されます。
移行後、ODIでデータストアに対してキーは作成されません。これは、マッピング・コード生成で問題となることがあります。ユーザーは、マッピングを実行する前に、データストアを手動で修正する必要があります。
OWBテーブル・ファンクション演算子はODIテーブル・ファンクション・コンポーネントに移行されます。OWBにはバインドされたテーブル・ファンクション演算子(演算子がテーブル・ファンクションにバインドされている)とバインドされていないテーブル・ファンクション演算子があり、これら2種類の演算子がODIのバインドされていないテーブル・ファンクション・コンポーネントに移行されます。OWBテーブル・ファンクション演算子には入力属性グループ1つと出力属性グループ1つを指定できます。テーブル・ファンクション演算子の属性グループは、ODIマップ・コネクタ・ポイントに移行されます。
| OWBプロパティ名 | 説明 | ODIプロパティ名 | 備考 |
|---|---|---|---|
テーブル・ファンクション名 (TABLE_FUNCTION_NAME) |
テーブル・ファンクションをコールするときの名前。 |
FUNCTION_NAME |
|
テーブル・ファンクションはターゲット TABLE_FUNCTION_IS_TARGET |
このテーブル・ファンクションがターゲット演算子として使用されているかどうかを示します。 |
移行されません。 このプロパティがない場合でも、ODIではこのテーブル・ファンクション・コンポーネントがターゲットとして使用されるかどうかを判別できます。 |
|
バウンド名 (BOUND_NAME) |
この演算子を識別するためにコード・ジェネレータで使用される名前。デフォルトでは、これは演算子の物理名と同じ名前です。 |
移行されません。 |
| OWBプロパティ名 | 説明 | ODIプロパティ名 | 備考 |
|---|---|---|---|
スカラー・タイプの表を戻します。 (RETURN_TABLE_OF_SCALAR) |
テーブル・ファンクションの戻り値がSCALARのTABLEであるかどうかを指定します。 |
移行されません。 このプロパティをOWBでtrueに設定すると、出力属性の式がODIでTABLE_FUNCTION_NAME.COLUMN_VALUEに設定されます。 |
| OWBプロパティ名 | 説明 | ODIプロパティ名 | 備考 |
|---|---|---|---|
バウンド名 (BOUND_NAME) |
このアイテムを識別するためにコード・ジェネレータで使用される名前。デフォルトでは、これはアイテムの物理名と同じ名前です。 |
移行されません。 |
|
タイプ属性名 (TYPE_ATTRIBUTE_NAME) |
この属性に対応するPLSレコードのフィールド名、オブジェクト・タイプの属性名、またはROWTYPEの列名。戻り型がSCALARのTABLEである場合、このプロパティは適用できません。 |
ODIの出力属性の式に関与します。 |
OWBマッピングにおけるテーブル・ファンクション演算子のシナリオは、次のとおりです。
OWBマッピング:

移行後のODIのマッピング:

OWB出力属性グループRETURNは、ODIの出力コネクタ・ポイントRETURNに移行されます。
グループRETURN内のOWB出力属性グループは、ODIのコネクタ・ポイントRETURNの出力属性に移行されます。
OWBマッピング:

移行後のODIのマッピング:

演算子CONSTANT_1は移行されません。この属性の式はODIテーブル・ファンクション・コンポーネントの属性に移行されます。
テーブル・ファンクション演算子のOWB入力属性グループINGRP1は、ODIテーブル・ファンクション・コンポーネントの入力コネクタ・ポイントINGRP1に移行されます。グループINGRP1内の属性は、コネクタ・ポイントINGRP1の属性に移行されます。入力コネクタ・ポイントINGRP1のプロパティPARAMETER_TYPEはSCALARに設定されます。
OWB出力属性グループRETURNは、ODIの出力コネクタ・ポイントRETURNに移行されます。グループRETURN内の属性は、コネクタ・ポイントRETURNの属性に移行されます。OWBの出力属性のプロパティRETURN_TABLE_OF_SCALARをtrueに設定すると、対応するODIの出力属性の式がTABLE_FUNCTION_NAME.COLUMN_VALUEに設定されます。
次の図は、演算子TF_INREF_INSCA_REFRECの属性Cのデータ型がPL/SQL REFカーソル・タイプであり、演算子REF1がREFカーソルの構成に関与するOWBマッピングを示します。

入力属性グループに1つ以上のREF_CURSORタイプ属性がOWBのテーブル・ファンクション演算子に含まれている場合、入力コネクタ・ポイントがODIのそれぞれのREF_CURSORタイプに追加されます。REF_CURSORタイプがOWBの構成済演算子によって構成されている場合、構成演算子の入力属性グループを使用して、ODIのテーブル・ファンクション・コンポーネントのREF_CURSOR入力コネクタ・ポイントが定義されます。
このシナリオでは、前の図のOWBマッピングは、次の図のODIマッピングに移行されます。

ソースTFO_SRC_T2は入力コネクタ・ポイントINGRP1を介してTF_INREF_INSCA_RETRECに接続されます。INGRP1のプロパティPARAMETER_TYPEはREF_CURSORに設定されます。INGRP11のプロパティPARAMETER_TYPEはSCALARに設定されます。
OWBの変換ファンクション演算子はODIの式コンポーネントに移行されます。
| OWBプロパティ名 | 説明 | ODIプロパティ名 | 備考 |
|---|---|---|---|
スカラー型 |
|||
戻り型 |
出力コネクタ・ポイント下の属性。 |
1. OWB出力グループRETURNは、ODI式の出力コネクタ・ポイントRETURNに移行されます。 2. OWB出力パラメータVALUEは、RETURNコネクタ・ポイント下のODI属性VALUEとして移行されます。 3. 属性の式はOWBにそのまま移行されます(変更されません)。 |
|
入力パラメータ (INPUT) |
戻り属性の式フィールドとしてアクセスされます。例: simpleFunc(INPUT.COL1,INPUT.COL2) |
INPUTGROUP下のODI式コンポーネントの属性として移行されます。 |
|
出力パラメータ (OUTPUT) |
移行されません。 |
||
入力/出力パラメータ (INPUT_OUTPUT) |
移行されません。 |
||
ファンクション戻り値出力パラメータ |
OUTPUT GROUP下のODI式コンポーネントの属性として移行されます。 |
指定された変換ファンクション演算子に複数のファンクション戻り値属性(2つ以上)がある場合、変換演算子は移行されません。 |
注意:
その他の移行に関する注意:
OWB変換ファンクション演算子がROW BASEDで構成されている場合、演算子は移行されません。
OWB変換ファンクション演算子にBLOB、SYS_ANYDATAまたはXMLTYPE複合データ型の属性がある場合、演算子は移行されません。
ファンクション戻り値として定義される複数の出力属性は移行されません。
| OWBプロパティ名 | 説明 | ODIプロパティ名 | 備考 |
|---|---|---|---|
ファンクション名 (FUNCTION_NAME) |
変換ファンクションをコールするときの名前。 |
ODIの出力属性の式の生成に使用します。 ファンクション名が空の場合は移行されません。 |
|
行ベースのみ (ROW-BASED_ONLY) |
この変換を必ず行ベース・モードのみで使用する必要があるかどうかを示します。一部の変換は、行ベース・モードに加えて、SQLモードでも使用できます。 |
移行されません。 |
|
戻り型 (RETURN_TYPE) |
UNSPECIFIEDデータ型でパブリック変換を行うための戻り型。 |
移行されません。 |
|
バウンド名 (BOUND_NAME) |
この演算子を識別するためにコード・ジェネレータで使用される名前。デフォルトでは、これは演算子の物理名と同じ名前です。 |
移行されません。 |
|
関数式所有者 (FUNCTION_PLATFORM) |
ファンクション・プラットフォーム名。 |
移行されません。 |
| OWBプロパティ名 | 説明 | ODIプロパティ名 | 備考 |
|---|---|---|---|
スキーマ (SCHEMA) |
移行されません。 |
||
データベース・リンク (DATABASE_LINK) |
マッピング中にこのエンティティへのアクセスに使用するデータベース・リンク。 |
移行されません。 |
|
ロケーション (DB_LOCATION) |
参照されたエンティティへのアクセスに使用するロケーション。 |
移行されません。 |
| OWBプロパティ名 | 説明 | ODIプロパティ名 | 備考 |
|---|---|---|---|
式INOUT (EXPRESSION_INOUT) |
このグループの属性に対する属性マップをいつ実行するかを定義する条件。 |
移行されません。 |
|
式OUT (EXPRESSION_OUT) |
このグループの属性に対する属性マップをいつ実行するかを定義する条件。 |
移行されません。 |
OWBアンピボット演算子はODIピボット・コンポーネントに移行されます。
OWBアンピボット演算子で実行する操作は、ODIピボット・コンポーネントと同じであり、OWBピボット演算子で実行する操作は、ODIアンピボット・コンポーネントと同じであることに注意してください。
| OWBプロパティ名 | 説明 | ODIプロパティ名 | 備考 |
|---|---|---|---|
ビジネス名 (LOGICAL_NAME) |
ビジネス名 (BUSINESS_NAME) |
||
物理名 (NAME) |
名前 (NAME) |
OWBの名前にアンピボットが含まれる場合は、ピボットに変更されます。 |
OWBアンピボット演算子のマップ属性グループは、ODIピボット・コンポーネントのコネクタ・ポイントに移行されます。ピボット演算子の属性グループに対し特定のプロパティを移行する必要はありません。
OWBピボット演算子の入力属性は移行されません。
出力属性は移行されます。名前、データ型、長さ、精度、スケール、秒精度および説明は、「マッピング属性」で説明されている一般プロパティです。
アンピボット変換のプロパティは、次のとおりです。

OWBの出力属性の一致する行は、ODIの出力属性の一致する行に移行されます。OWBの出力属性の式は、ODIの出力属性の式に移行されます。手前のソースの属性を参照するため、式はリダイレクトされる必要があります。
次の図に、該当のODIのプロパティを示します。

OWBビュー演算子はODIデータストア・コンポーネントに移行されます。
| OWBプロパティ名 | 説明 | ODIプロパティ名 | 備考 |
|---|---|---|---|
バウンド名 (BOUND_NAME) |
OWBビュー演算子がビューにバインドされている場合、ODIデータストア・コンポーネントが対応するデータ・ストアにバインドされます。 |
||
プライマリ・ソース (PRIMARY_SOURCE) |
これがプライマリ・ソースかどうかを示すブール値(EDWのみで使用)。 (YES/NO) |
移行されません。 |
|
キー (KEYS_READONLY) |
移行されません。 |
||
インライン (INLINED) |
trueの場合、生成されるコードの表示ソースは保存されたビュー問合せからインライン表示されます。 |
この表の「ビューの問合せ」プロパティを参照してください。 |
|
ビューの問合せ (VIEW_QUERY) |
ビュー演算子のビューの問合せで、INLINEDプロパティがtrueに設定されている場合に使用されます。 |
INLINEDをtrueに設定すると、ビューの問合せがKMのCUSTOM_TEMPLATEオプションに移行されます。 |
|
ロード・タイプ (LOADING_TYPE) |
選択肢 = "INSERT、UPDATE、INSERT_UPDATE、UPDATE_INSERT、DELETE、NONE、TRUNCATE_INSERT、DELETE_INSERT、CHECK_INSERT、DERIVE_FROM_LCR" |
INTEGRATION_TYPE |
表演算子と同様です。「ロード・タイプに関する注意」を参照してください。 |
ターゲット・ロード順序 (TARGET_LOAD_ORDER) |
ロード順序のマップのターゲット名。 |
移行されません。 |