Go to primary content
Oracle® Application Integration Architecture Agile Product Lifecycle Management Integration Pack for Oracle E-Business Suite: Design to Release Implementation Guide
Release 3.6
E88836-01
  Go To Table Of Contents
Contents

Previous
Previous
 
Next
Next
 

2 Process Integration for Item Attribute Update

This chapter provides an overview of the process integration for item attribute update and discusses solution assumptions and constraints, interfaces, core Oracle Application Integration Architecture (Oracle AIA) components, and integration services.

This chapter includes the following sections:

2.1 Overview

Agile is the master for part and product information. Oracle E-Business Suite manages certain business related information related to the parts such as Cost. This business information is regularly updated in Oracle E-Business and it is important to provide visibility to this information in the product development environment (PLM). The process integration for item attribute update supports the update of item attributes. Update of other attributes can also be supported through extensions during implementation.

The item attributes information from Oracle E-Business Suite is updated in Agile PLM as part of the manufacturing update process for product information synchronization through a batch process. The term item applies to both parts and documents in Agile PLM.

2.2 Item Attribute Update Process Integration

Item attribute update is done in a batch mode by means of a scheduled process. This means that mapped attribute information is read for a group of items in Oracle E-Business Suite and sent through the interface. Because this process does not use specific event triggers, identifying from the source system which of the mapped item attributes really changed in the elapsed period is not easy. The update process, therefore, updates all the mapped attributes every time an item is updated with information from Oracle E-Business Suite. The update step can process all the items in the batch before committing or it can commit each item individually before moving on to the next one.

The item attribute update process includes:

  1. Item attributes are modified in Oracle E-Business.

    This modification could be done in specific organizations or in a single organization. You can designate, as a part of a configuration parameter, a single Oracle E-Business Suite organization from which all item attribute information is always retrieved. In such a case, it is not necessary to have Agile PLM multi-sites. Any Title Block or Page Two attribute may be updated with Oracle E-Business Suite data in such a case.

  2. The input for this process consists of a batch of item attributes with their unique identifiers and values that need to be updated in Agile PLM.

  3. The batch process for publishing the changed information starts at a specified frequency, which is configurable.


    Note:

    While the update to information in Agile PLM is normally driven through the scheduled batch processes, it is also possible to trigger the information update event from Oracle E-Business Suite through the Integrations Administrator and running the Publish Engineering Change Order Updates function.

  4. The process retrieves the last date and time where the item information update process completed successfully.

  5. The process retrieves the list of items whose attributes have changed after the last successful run.

    Also, it retrieves the list of mapped attribute values for these items. The data is retrieved from one or more organizations as per site-org mappings or from the configured single organization.

  6. Item attribute information can exist in multiple organizations in Oracle E-Business Suite.

    Therefore, the integration supports multiple organizations only when the system can accurately determine to which organizations in Oracle E-Business Suite the item attribute information belongs to.

  7. In the case of a single site environment:

    • Sites are mapped to the Oracle E-Business organizations through a specified P2 attribute (example, P2.ebiz Org)

    • Item attributes are retrieved from the specified organization and updated in the mapped attributes in Agile PLM

    • In case an item is mapped to multiple organizations, the values from the first Organization in the transformed XML file are picked up for update

  8. In the case of multi-site environment:

    • The attribute to be updated is defined on the Site tab of the item in Agile PLM

    • Based on the update of the item attribute value in an Organization, the change is reflected in the mapped attribute in the corresponding Site.

  9. The process updates the information in Agile. If the complete update is processed successfully, the process updates the date and time of last successful run.

    If the update process for an item errors out, the system continues to process remaining items in the batch. A list of all errors encountered when processing the batch are accumulated and logged.

  10. A status code indicating whether all the items in the batch were updated successfully is returned, along with an error message, if an exception occurred.

    The error message contains a cumulative log of all the exceptions that occurred during processing of the items.

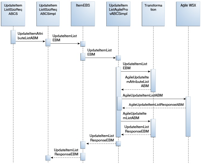
Figure 2-1 illustrates the integration sequence for item attribute update from Oracle E-Business Suite to Agile PLM.

Figure 2-1 Sequence Diagram for Item Attribute Update

This image is described in surrounding text

2.2.1 Exceptions

The following exception conditions create error messages for this integration process:

  • Insufficient privilege to discover, read, add attachment to or update attributes on the Change object

  • Invalid field value (indicate the field for which the value is incorrect, and the value that is being passed on to the field)

  • Change object does not exist

  • Error when adding attachment

2.2.2 Item Attribute Update Integration Services Orchestration

Figure 2-2 illustrates the item attribute update integration services orchestration.

Figure 2-2 Item Attribute Update Integration Services Orchestration

This image is described in surrounding text

Table 2-1 list the activities involved in the item attribute update integration services orchestration.

Table 2-1 Activities in Item Attribute Update Integration Service

Step Activity Remarks

1

The Publish Item Attributes Update concurrent program is initiated.

The Publish Item Attributes Update concurrent program in Oracle E-Business Suite invokes UpdateItemListEbizReqABCS.

2

UpdateItemListEbizReqABCS proxy service invokes the UpdateItemListEbizReqABCSImpl.

An invoke activity in UpdateItemListEbizReqABCS invokes the UpdateItemList operation on UpdateItemListEbizReqABCSImpl. It also sends the response back to the CP. If the invokation is successful, the Response status is sent as 'S' with message:- "Synchronization In Progress, please check the BPEL instance id" and the CP is completed. Otherwise, the Response status is sent as 'E' with message:- "Synchronization failed, please check the BPEL instance id" and the CP errors out.

3

UpdateItemListEbizReqABCSImpl invokes ItemEBSV2.

An invoke activity in UpdateItemListEbizReqABCSImpl invokes the UpdateItemList operation on ItemEBSV2 with UpdateItemListEBM as input.

4

ItemEBSV2 routes the UpdateItemListEBM to UpdateItemListAgileProvABCSImpl.

ItemEBSV2 routes UpdateItemListEBM as input to UpdateItemListAgileProvABCSImpl.

5

UpdateItemListAgileProvABCSImpl invokes Agile PLM's Item Operational Attribute Update Web service.

UpdateItemListAgileProvABCSImpl transforms UpdateItemListEBM to AgileUpdateItemListABM and invokes the UpdateItemList service operation on the Agile PLM Web service to update the item cost-related attribute information from Oracle to Agile PLM.

AgileUpdateItemListResponseABM is returned to UpdateItemListAgileProvABCSImpl.

Note: The UpdateItemListAgileProvABCSImpl composite uses the oracle/wss_http_token_client_policy (or oracle/wss_username_token_over_ssl_client_policy integrated with Agile PLM 9.3.4 or 9.3.5 Web Service Security enabled) client security policy while calling ItemABS Service hosted on the Agile server. The security credentials for this are stored in the csf-key AgileWebServicesKey on Fusion Middleware (FMW). The Agile username and password need to be setup correctly so that the Agile service is invoked successfully from the AIA composite in the FMW layer.

6

UpdateItemListAgileProvABCSImpl sends a response to ItemResponseEBSV2.

UpdateItemListAgileProvABCSImpl transforms AgileUpdateItemListResponseABM to UpdateItemListListResponseEBM and sends it to ItemResponseEBSV2.

7

ItemResponseEBSV2 sends UpdateItemListListResponseEBM to UpdateItemListEbizReqABCSImpl.

ItemResponseEBSV2 sends UpdateItemListListResponseEBM to UpdateItemListEbizReqABCSImpl.


2.2.3 Defining Transaction Boundaries and Recovery Details

For process integration of Item attribute update flow, there are three transaction boundaries. This flow includes the following services:

  • UpdateItemListEbizReqABCS

  • UpdateItemListEbizReqABCSImpl

  • QueryItemListEbizAdapter

  • ItemEBSV2

  • UpdateItemListAgileProvABCSImpl

  • ItemResponseEBSV2

The following table describes the transactions, database operations involved and solutions in case of any errors.

Table 2-2 Transaction Boundaries and Recovery details

S.No Transaction DB Operations In Case of Error Recovery

1

The publish item attributes concurrent program in Oracle E-Business Suite invokes UpdateItemListEbizReqABCS.

UpdateItemListEbizReqABCS sends the request to UpdateItemListEbizReqABCSImpl.

None


Publish Item Attribute from Ebiz again for the same Item

2

UpdateItemListEbizReqABCSImpl invokes the UpdateItemList operation on ItemEBSV2 with UpdateItemListEBM as input. ItemEBSV2 routes UpdateItemListEBM as input to UpdateItemListAgileProvABCSImpl.

UpdateItemListAgileProvABCSImpl transforms UpdateItemListEBM to AgileUpdateItemListABM and invokes the UpdateItemList service operation on the Agile PLM Web service to update the item cost-related attribute information from Oracle to Agile PLM.

None


Publish Item Attribute from Ebiz again for the same Item


AgileUpdateItemListResponseABM is returned to UpdateItemListAgileProvABCSImpl. UpdateItemListAgileProvABCSImpl transforms AgileUpdateItemListResponseABM to UpdateItemListResponseEBM and sends it to ItemResponseEBSV2. ItemResponseEBSV2 sends UpdateItemListListResponseEBM to UpdateItemListEbizReqABCSImpl.




3

UpdateItemListEbizReqABCSImpl receives the UpdateItemListResponseEBM and performs PostProcessEBM and update Ebiz with Success status

None


Publish Item Attribute from Ebiz again for the same Item


For more information about rollback procedures, see Oracle Fusion Middleware Developer's Guide for SOA Core Extension, "Configuring Oracle AIA Processes for Error Handling and Trace Logging", "Configuring Fault Policies to Not Issue Rollback Messages".

2.3 Solution Assumptions and Constraints

If item information must be retrieved from multiple organizations in Oracle E-Business Suite, the following constraints must be met to support this process:

  1. Agile PLM multisites must be configured.

  2. A one-to-one mapping between Agile PLM sites and Oracle E-Business Suite organizations exists.

    This is derived from the AGILE_TARGET_SITE_MAPPING DVM.

  3. The attributes to be updated with Oracle E-Business Suite data are on the Sites tab of the item.

    Alternatively, customers can designate, as a part of configuration parameters, a single Oracle E-Business Suite organization from which all item attributes and on-hand quantity information is always retrieved. In such a case, you do not need to have the Agile PLM multisites. Any Title Block or Page Two attribute can be updated with Oracle E-Business Suite data in such a case.

  4. All changes are interfaced to only one destination system.

  5. With the current release of Agile PLM, attributes are applied at the master data level. This means that an attribute cannot have different values across different part revisions.

  6. Only the item number is used to query the item to be updated and all updates are made to the latest released revision of the item.


Note:

New item creation is not part of the scope for this activity. The assumption is that the item exists in both Agile PLM and Oracle E-Business Suite, by means of a prior New Part Introduction or independent offline load processes.

2.4 Agile PLM Interfaces

Table 2-3 lists the Agile PLM Web Services Definition Language (WSDL) files.

Table 2-3 Agile PLM Web Services Definition Language (WSDL) files

Interface Description

UpdateItemListAgileProvABCSImpl

ItemABS.wsdl

Used to update an item attribute information in Oracle E-Business Suite


Table 2-4 lists the Agile PLM XML Schema Definition (XSD) files.

Table 2-4 Agile PLM XML Schema Definition (XSD) files

Interface Description

UpdateItemListAgileProvABCSImpl

ItemABM.xsd

ItemABO.xsd

Contains the update item list request and response ABO/ABM


2.5 Oracle E-Business Suite Interfaces

Table 2-5 lists the Oracle E-Business Suite WSDL files.

Table 2-5 Oracle E-Business Suite WSDL files

Interface Description

UpdateItemListEbizReqABCSImpl

UpdateItemListEbizReqABCS

This is a synchronous proxy service which will be invoked by the Ebiz Concurrent Program and will in turn invoke the asynchronous UpdateItemListEbizReqABCSImpl service.

QueryItemListEbizAdapter.wsdl

Used for the OA adapter "INV_EBI_ITEM_PUB.GET_ITEM_ATTRIBUTES" pl/sql function call


Table 2-6 lists the Oracle E-Business Suite XSD files.

Table 2-6 Oracle E-Business Suite XSD files

Interface Description

UpdateItemListEbizReqABCSImpl

UpdateItemListEbizReqABCS

This is a synchronous proxy service which will be invoked by the Ebiz Concurrent Program and will in turn invoke the asynchronous UpdateItemListEbizReqABCSImpl service.

ItemAttributeABM.xsd

ABM for ItemAttributeABO

ItemAttributeABO.xsd

Created based on the input from the Concurrent Program to the BPEL process and output to the Concurrent Program from the BPEL process

APPS_INV_EBI_ITEM_PUB_GET_ITEM_ATTRIBUTES.xsd

The input and output ABM for the PL/SQL API call are defined in this XSD. The package used is INV_EBI_ITEM_PUB.GET_ITEM_ATTRIBUTES

CommonEbizComponents.xsd

Defines common ResponseType element


2.6 Core AIA Components

Table 2-7 lists the industry components for the process integration for item attribute update.

Table 2-7 industry components for the process integration for item attribute update

Component Name

UpdateItemListEbizReqABCS


Enterprise Business Object (EBO)

ItemEBO

Enterprise Business Message (EBM)

UpdateItemListEBM

UpdateItemListResponseEBM

Enterprise Business Service (EBS)

ItemEBSV2

ItemResponseEBSV2


Table 2-8 lists the core components locations.

Table 2-8 Core components locations

Component Location

EBO and EBM XSD files

$SERVICES_LOCATION/AIAMetaData/AIAComponents/EnterpriseObjectLibrary/Core/EBO/

$SERVICES_LOCATION/AIAMetaData/AIAComponents/ ApplicationObjectLibrary /Ebiz/Release1/Core

WSDL files

$SERVICES_LOCATION/AIAMetaData/AIAComponents/ EnterpriseBusinessServiceLibrary/Core/EBO/

$SERVICES_LOCATION/AIAMetaData/AIAComponents/ExtensionServiceLibrary/Ebiz

$SERVICES_LOCATION/AIAMetaData/AIAComponents/ApplicationConnectorServiceLibrary/Ebiz/V1


For detailed documentation of individual EBOs and EBMs, click the AIA Reference Doc link on EBO and EBM detail pages in Oracle Enterprise Repository.

EBOs can be extended, for instance, to add new data elements. These extensions are protected and will remain intact after a patch or an upgrade.

For more information, see Oracle Fusion Middleware Concepts and Technologies Guide for Oracle Application Integration Architecture Foundation Pack 11g Release 1, "Understanding Extensibility."

2.6.1 Oracle E-Business Suite and Agile PLM Components

Table 2-9 lists the Oracle E-Business Suite and Agile PLM components.

Table 2-9 Oracle E-Business Suite and Agile PLM components

Services Oracle E-Business Suite (Requester) Agile PLM (Provider)

ABMs

UpdateItemListABM

AgileUpdateListABM

AgileUpdateListResponseABM

Application Business Connector Service (ABCS)

UpdateItemListEbizReqABCSImpl

UpdateItemListAgileProvABCSImpl

EBS

ItemEBSV2

ItemResponseEBSV2

Adapter service

QueryItemListEbizAdapter

---


Table 2-10 lists the core components locations.

Table 2-10 Core components locations

Component Location

Application Business Objects, ABM, and Common XSD files

$SERVICES_LOCATION/AIAMetaData/AIAComponents/ ApplicationObjectLibrary /Agile PLM/V1/schemas

$SERVICES_LOCATION/AIAMetaData/AIAComponents/ ApplicationObjectLibrary /Ebiz/V1/schemas

$SERVICES_LOCATION/AIAMetaData/AIAComponents/ ApplicationObjectLibrary /Ebiz/Release1/Core

WSDL files

$SERVICES_LOCATION/AIAMetaData/AIAComponents/ ApplicationObjectLibrary /Agile PLM/V1/wsdls

$SERVICES_LOCATION/AIAMetaData/AIAComponents/ ApplicationObjectLibrary /Ebiz/wsdls

$SERVICES_LOCATION/AIAMetaData/AIAComponents/ ExtensionServiceLibrary/Ebiz

$SERVICES_LOCATION/AIAMetaData/AIAComponents/ApplicationConnectorServiceLibrary/Ebiz/V1


2.7 Integration Services

The integration services for the item attribute update are:

  • UpdateItemListEbizReqABCS

  • ItemEBSV2

  • UpdateItemListEbizReqABCSImpl

  • UpdateItemListAgileProvABCSImpl

2.7.1 UpdateItemListEbizReqABCS

This is a synchronous proxy service which will be invoked by the Ebiz Concurrent Program and will in turn invoke the asynchronous UpdateItemListEbizReqABCSImpl service.

An invoke activity in UpdateItemListEbizReqABCS invokes the UpdateItemList operation on UpdateItemListEbizReqABCSImpl. It also sends the response back to the CP. If the invokation is successful, the Response status is sent as 'S' with message:- "Synchronization In Progress, please check the BPEL instance id" and the CP is completed. Otherwise, the Response status is sent as 'E' with message:- "Synchronization failed, please check the BPEL instance id" and the CP errors out.

2.7.2 ItemEBSV2

ItemEBSV2 is the Enterprise Business Services (EBS) that exposes the following operations related to the item attribute update integration flow in relation to the ItemEBO.

The following list itemizes the routing rules:

  • ItemEBSV2 service

    UpdateItemList: Routes UpdateItemListEBM to UpdateItemListAgileProvABCSImpl

  • ItemResponseEBSV2 service

    UpdateItemListResponse: Routes UpdateItemListResponseEBM to UpdateItemListEbizReqABCSImpl

2.7.3 UpdateItemListEbizReqABCSImpl

This service is called when multiple items in Agile PLM with all the operational attributes as well as the attributes from Oracle E-Business Suite, such as unit cost, need to be updated. This is a push from Oracle E-Business Suite to Agile PLM through a batch process.

The process includes:

  • The requester ABCS, defined as a synchronous process, receives a list of item IDs from the Oracle E-Business Suite concurrent program.

    The list contains only those IDs that have last_update_date greater than the last run date of the concurrent program.

  • The requester BPEL process filters the list of IDs to a list of IDs that are present in the cross-reference tables in the Fusion Middleware (FMW) layer.

    This provides a list of items that are in Agile PLM. The original list of item IDs can contain items that are from the non-Agile PLM sources as well.

  • The BPEL process then makes an OA Adapter call to the PL/SQL API, which provides the details of the sent item. This is the item ABM.

  • A transformation converts the ABM to an EBM.

    An asynchronous request-delayed response call is made to ItemEBSV2 with UpdateItemListEBM. This service is routed to the appropriate provider.

  • The BPEL instance is reactivated from dehydration store when the asynchronous call returns from the provider and provides the status of the transaction back to the caller concurrent program (because it is a synchronous call).

  • The concurrent program logs the status of this call.

2.7.4 UpdateItemListAgileProvABCSImpl

The UpdateItemListAgileProvABCSImpl is used to facilitate the communication between the ItemEBSV2 and the Agile PLM Web service used for updating the item attribute information in a batch mode in Agile PLM.

The process includes:

  • The UpdateItemListAgileProvABCSImpl receives the UpdateItemListReqMsg that contains the UpdateItemListEBM.

  • The transform operation is called to convert the UpdateItemListEBM into the AgileUpdateItemListABM.

  • The AgileUpdateItemListABM is sent as input to the Web service operation UpdateItemList (coarse-grained APIs in Agile PLM) to update the items in Agile PLM.

  • The AgileUpdateItemListResponseABM is received upon successful implementation of the coarse-grained API.

  • The transform operation is called to convert AgileUpdateItemListResponseABM to UpdateItemListResponseEBM, which is returned as an output of this BEPL process.

  • If the UpdateItemList service operation fails on the Agile PLM side, a new fault is generated and is sent across with an appropriate error message.