| Selecting Orders for Return (WRTA) | Contents | SCVs | Search | Glossary | Reports | Solutions | XML | Index | Working with Return Authorizations: Streamlined Process |
Working with Return Authorizations: Standard Process
Purpose: Use the standard return authorizations process to create, receive, and credit return authorizations in separate steps. When you select an order for return authorization, you advance to the screens you use for the standard process if the Use Streamlined Return Authorizations (F44) system control value is unselected.
In addition to using separate steps and screens to process the return, the standard process differs from the streamlined process in that:
• you must select each item on the order for return individually; there is no "select all"
• you cannot work with additional charges through this method
• you can change a return authorization without processing it further
When you use the standard process, the screen you first advance to after selecting an order varies, depending on whether you have already created a return authorization for the order.
Selecting an order: The process you use to select an order for return authorization processing is the same regardless of whether you use the standard or streamlined process. See Selecting Orders for Return (WRTA).
Return authorization download triggers: If the Create Return Download Triggers (K28) system control value is selected, the system creates a return authorization download (RAD) trigger when you create, change, or delete a return authorization line, based on the trigger rules defined for the Return Authorization Download (RETURN_OUT) integration layer job. The RETURN_OUT integration layer job monitors for return authorization download triggers and generates a Return Authorization Outbound XML Message (CWReturnRAOut) to send the return authorization information to a remote system. See Outbound Return API for an overview.
Retail pickup or delivery orders: You can process a return against a retail pickup or delivery order; however, shipping the order deactivates the Order Broker Payment Type (K98) applied to these orders, so you would then need to enter a new payment method in order to process the related refund.
Note: You cannot process an exchange against a retail pickup or delivery order.
The system does not send a status update to the Order Broker when you process a return against a retail pickup or delivery order.
See Retail Pickup (including Ship-for-Pickup) or Delivery Orders for an overview.
Pick slip preparation: When you select an order for return authorization, the system removes any pick slip preparation from the order. When you accept or reject the return authorization, the system determines if the order qualifies for pick slip preparation and reapplies it to the order. If you add an exchange item to the order, the system performs pick slip preparation for the exchange item when you receive the return authorization. See Preparing Orders for Pick Slip Generation.
In this chapter:
• Work with Return Authorizations Screen
• Work with Return Authorization Detail Screen
• R/A Select Order Detail Pop-Up Window
• Create RA Detail Screen (Processing Misships)
• Receive RA Items Screen (Receiving Detail)
• RA Exchange Item Window (Review Exchange)
• Accepting or Rejecting Your Entries
When you are creating the first return authorization for an order:

When there is already a return authorization for the order:

Your authority level is determined by the following secured features:
• Enter Return Authorization (A28): You must have enter authority for access to Work with Return Authorizations, or ability to create a return or exchange.
• Receive Return Authorization (A29): You must have both enter and receive authority to enter or receive a return authorization, or to create a misship return (because misships are created and received automatically).
• Credit Return Authorization (A34): You must have authority to all steps of return authorization (enter, receive, and credit) to process the credit.
Additionally, the Delete Return Authorizations (B03) secured feature controls the ability to delete a return authorization that has been created, but not yet received.
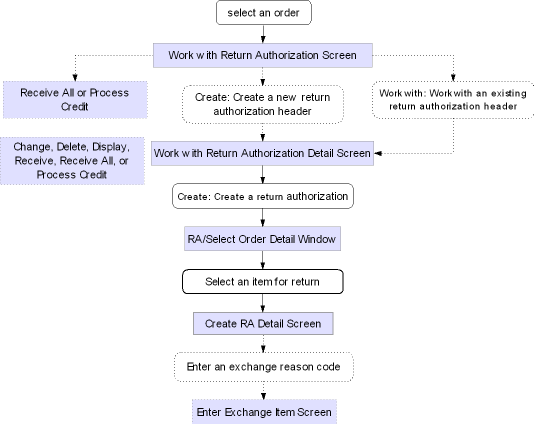
Work with Return Authorizations Screen
Purpose: Use this screen to select or review existing return authorizations for an order, or to advance to the screens you use to add a new return authorization for the order. This screen lists all return authorization headers, regardless of their processing stage, for the order and ship-to.
Order/header/detail structure: The relationship between the order and return authorization header and detail is illustrated in the chart below.

Each return or exchange of an item (detail record) must be associated with a header and an order. However, each order can have any number of return authorization headers, and each header can have any number of detail records.
How to display this screen: Select an order through the Work with Return Authorizations scan screens if there are already one or more return authorizations on the order; see Selecting Orders for Return (WRTA).
Note: The Edit Customer Actions pop-up window may appear before this screen.
See messages: The text SEE MSGS appears in the upper right corner of the screen if:
• the Display Customer Action Notes/Messages in RA (F64) system control value is selected, and,
• there are any order messages for the order you selected.
You can display the Work with Order Messages Screen by selecting Messages in standard order inquiry.
Field |
Description |
Order # |
A unique number to identify an order. Note: The system verifies that the pay type on the order is active. If you select an order whose pay type was deactivated by the SECRISK function, the following error message is displayed: All pay types on order are deactivated. Please enter a valid pay type in Order Maintenance.
See the Credit Card Retention Days (K65) system control value for background on the SECRISK function. Numeric, 7 positions; display-only, assigned by the system. |
Ship-to number (Unlabeled field to the right of the order number) |
The number of the shipping address on the order. Numeric, 3 positions; display-only, assigned by the system. |
Customer name |
The name of the customer who placed the order. Alphanumeric, 41 positions; display-only. |
RA# (Return authorization number) |
The number of the return authorization for the order and ship-to customer. The return authorization number ordinarily appears as a suffix to the combined order and ship-to number. Numeric, 3 positions; display-only, assigned by the system. |
Quantity |
A series of three fields to identify the quantity of the item the customer is returning, the quantity you have received, and the quantity credited, as follows: Entered The total quantity of all items that you have authorized the customer to return on this return authorization. Numeric, 5 positions; display-only. The total quantity of the returned items that you have received into your warehouse. Numeric, 5 positions; display-only. Credited The total quantity of the returned items for which you have issued credit. Numeric, 5 positions; display-only. |
Date |
Three fields indicating when the return was created, received, and credited. Entered The date you first created the return authorization. Numeric, 6 positions (in user date format); display-only. The date you received the customer's returned merchandise into your warehouse for the return authorization. If you received on multiple dates, the most recent date displays. Numeric, 6 positions (in user date format); display-only. Credited The date you issued a credit for the returned merchandise (for the quantity shown). Numeric, 6 positions (in user date format); display-only. |
User |
The system ID of the person who created the return authorization. Alphanumeric, 10 positions; display-only. |
Screen Option |
Procedure |
Create a return authorization |
Select Create to advance to the Work with Return Authorization Detail Screen and create a new return authorization header and detail record. |
Work with an existing return authorization |
Select Work with for a return authorization to advance to the Work with Return Authorization Detail Screen and add another return or exchange to the return authorization header, or to work with and process a return or exchange already in process for the header. |
Receive returns |
Select Receive all for a return authorization to receive all unreceived merchandise on that return authorization header. See Receiving All Returns. |
Credit the return |
Select Process Credit for a return authorization to advance to the Process RA Credits Screen. |
Accept your entries |
Select Accept. See Accepting or Rejecting Your Entries. |
Reject your entries, or exit the screen if you have not made any changes |
Select Reject. See Accepting or Rejecting Your Entries. |
Work with Return Authorization Detail Screen
Purpose: Use this screen to create, change, delete, or display returns or exchanges for a return authorization header. You can also use this screen to receive or credit returns, or to advance to other screens you use for receiving and crediting.
Accepting updates at this screen: Accepting entries on the Work with Return Authorization Detail screen is a final accept; if you reject entries on the Work with Return Authorizations Screen, the system will not reject the entries that you accepted on the Work with Return Authorization Detail screen. For example, if you receive an RA on the Work with Return Authorization Detail screen and then select Reject on the Work with Return Authorizations Screen, the RA will remain in a received status.
How to display this screen:
• Select an order from the Work with Return Authorization scan screens if no return authorizations exist for the order; see Selecting Orders for Return (WRTA)
• Select Work with for an existing return authorization header at the Work with Return Authorizations Screen, or
• Select Create at the Work with Return Authorizations Screen to create a new return authorization header and detail
You can also advance to this screen by selecting Work with for a return authorization header through the Work with Return Authorization Receiving menu option; see Receiving Returns (WRAR).
Note: The Edit Customer Actions window may appear before this screen.
See messages: The text SEE MSGS appears in the upper right corner of the screen if:
• the Display Customer Action Notes/Messages in RA (F64) system control value is selected, and,
• there are any order messages for the order you selected.
You can display the Work with Order Messages Screen by selecting Messages in standard order inquiry
Field |
Description |
RA Number (Return authorization number) |
A number representing the return authorization header. This number consists of: Order number: numeric, 8 positions; display-only. Ship-to number: numeric, 3 positions; display-only. Return authorization number: numeric, 3 positions; display-only. |
Customer # |
This number identifies the customer who placed the order. Numeric, 9 positions; display-only; assigned by the system. |
Customer name (Unlabeled field to the right of the customer number) |
The name of the customer. Alphanumeric, 41 positions; display-only. |
Ln # (Line number) |
The line number of the return. Numeric, 3 positions; optional. |
Item |
The unit of inventory to be returned. The actual item code, rather than the alias, always displays here. Alphanumeric, 12 positions; optional. |
SKU (Stock keeping unit) |
The item's unique characteristics, such as its size and color. Alphanumeric, three 4-position fields; optional. |
The quantity of the item authorized for return. Numeric, 5 positions; optional. |
|
The total quantity of the item that the customer has returned to date against a line. Alphanumeric, 2 positions; optional. |
|
Rtn rsn (Return reason) |
The reason that the customer is returning the item or items. A return reason code indicates whether returned items are defective, and are used for reporting purposes. You must enter either a return reason code or an exchange reason code. Return reason codes are defined in and validated against the Return Reason table. See Establishing Return Reason Codes (WRTR). Numeric, 3 positions; optional. |
Xch rsn (Exchange reason) |
The reason that the customer is exchanging the item. An exchange reason code indicates whether returned items are defective, and are used for reporting purposes. You must enter either a return reason code or an exchange reason code. Exchange reason codes are defined in and validated against the Exchange Reason table. See Establishing Exchange Reason Codes (WEXR). Numeric, 3 positions; optional. |
Represents the warehouse to receive the return. Warehouse codes are defined in and validated against the Warehouse table; see Creating and Maintaining Warehouses (WWHS). Alphanumeric, 3 positions; optional. |
|
Rtn dispn (Return disposition) |
Controls how to handle the return (for example, whether to increase inventory). Return disposition codes are defined in and validated against the Return Disposition Values table. See Establishing Return Disposition Values (WRDV). Alphanumeric, 2 positions; optional. |
Location |
A code that identifies the location in the warehouse to receive the return. Location codes are defined in and validated against the Location table; see Creating and Maintaining Locations (WLOC). Alphanumeric, 7 positions; optional. |
Description (Unlabeled field below the item code) |
The description of the item and SKU, if any, separated by a space. Item description: 25 positions; display-only. SKU description: 20 positions; display-only. |
Procedure |
|
Change a return authorization |
Select Change for an item to advance to the Change RA Detail Screen. |
Delete a return authorization |
Select Delete for a return authorization line to delete the line. Note: You can delete a return authorization record only if you have the proper authority, as controlled by the Delete Return Authorizations (B03) secured feature, and if the return has not yet been received. However, if you have received the return and not yet accepted your entries, you can reject the entries in the current session, then reselect the return authorization and delete the item. |
Display a return authorization |
Select Display for a return authorization line to advance to the Display RA Detail Screen. |
Receive a returned line |
Select Receive line for a return authorization line to advance to the Receive RA Items Screen (Receiving Detail). |
Create a return authorization |
Select Create to display the R/A Select Order Detail Pop-Up Window. |
Receive all lines |
Select Receive All to receive all unreceived items on the return authorization. See Receiving All Returns. |
Accept your entries |
Select Accept. See Accepting or Rejecting Your Entries. Note: Accepting entries on the Work with Return Authorization Detail screen is a final accept; if you reject entries on the Work with Return Authorizations Screen, the system will not reject the entries that you accepted on the Work with Return Authorization Detail screen. For example, if you receive an RA on the Work with Return Authorization Detail screen and then select Reject on the Work with Return Authorizations Screen, the RA will remain in a received status. |
Reject your entries |
Select Reject. See Accepting or Rejecting Your Entries. |
Process return authorization credit |
Select Process Credits to advance to the Process RA Credits Screen. |
Create a tickler for the order, sold to customer on the order, and/or bill to customer on the order |
Select Create tickler to advance to the Create Tickler Screen. Note: To create a MN tickler, you must have authority to the Create Manual Tickler (B13) secured feature. |
R/A Select Order Detail Pop-Up Window
Purpose: This window lists all lines on the order that are eligible for return and do not currently have a return authorization in process. Use this window to select an order line for the return authorization.
How to display this window: Select Create at the Work with Return Authorization Detail Screen.
Note: If the window does not display any eligible items, or if you do not select one of the items at the window, the system assumes you are creating a return authorization for a misshipment or over-shipment. Therefore, selecting Exit closes the window and advances you to the Create RA Detail Screen (Processing Misships).
Field |
Description |
Seq # |
The order line number. Numeric, 3 positions; optional. |
Quantity shipped |
The number of units of the item you have shipped to the customer. Numeric, 5 positions; optional. |
The number of units on the order line that have been received back into your warehouse to date. Numeric, 5 positions; optional. |
Select an item: You can select an item for return by Selecting it. You advance to the Create RA Detail Screen, where you can enter a return authorization for the selected item.
If there are no items on the order eligible for return, select Exit to advance to the Create RA Detail Screen (Processing Misships).
Purpose: Use this screen to enter the detail information you need to create a return authorization.
How to display this screen: Select an item at the R/A Select Order Detail Pop-Up Window. See Create RA Detail Screen (Processing Misships) if you selected Exit at the RA/Select Order Detail pop-up window to create a misship return.
Field |
Description |
RA number (Return authorization number) |
A number representing the return authorization header. This number consists of the order number, ship to number, and return authorization number. Order number: numeric, 8 positions; display-only. Ship-to number: numeric, 3 positions; display-only. Return authorization number: numeric, 3 positions; display-only. |
Line # |
A number that identifies the line on the return authorization header. Numeric, 3 positions; display-only, assigned by the system. |
Item |
A code identifying the item being returned. Misship: The item field is required. Alphanumeric, 12 positions; display-only (or required for a misship return). |
SKU (Stock keeping unit) |
The item's unique characteristics, such as its color and size. Misship: The SKU is required for a SKU’ed item. Alphanumeric, three 4-position fields; display-only (or required for a misship return). |
Order line# |
The line number on the original order containing the item you selected for return. Misship: The order line number is zero. Numeric, 3 positions; display-only. |
Invoice # |
This field is made up of two segments, separated by a hyphen: Invoice number The number of the invoice on which you billed the item. Numeric, 7 positions; display-only. Line number (Unlabeled field to the right of the invoice number) The line number of the invoice on which the merchandise was billed. Misship: The invoice number and line number are 0 - 0. Numeric, 3 positions; display-only. |
Indicates whether to refund freight to the customer when crediting the return. Valid values are: Valid values are: • Selected = Refund freight. If a Freight override amount is defined for the order, the system advances you to the Enter Freight Refund Window. • Unselected (default) = Do not refund freight. To change after entry: Although the refunding does not take place until the time you credit the return, you will not have an opportunity to change the setting at that time or at any time after receiving the return. To change the setting of this field before processing the credit, you must select Change for the item at the Work with Return Authorization Detail Screen to advance to the Change RA Detail Screen. This field is enterable at the Change RA Detail screen only if you have full authority to create, receive, and credit return authorizations. |
|
Indicates whether to refund additional charges when crediting the return. If there were negative additional charges billed on the order, refunding them results in adding positive additional charges, or decreasing the net amount of any refund. Valid values are: • Selected = Refund additional charges. • Unselected (default) = Do not refund additional charges. To change after entry: Although the refunding does not take place until the time you credit the return, you will not have an opportunity to change the setting at that time or at any time after receiving the return. To change the setting of this field before processing the credit, you must select Change for the item at the Work with Return Authorization Detail Screen to advance to the Change RA Detail Screen. This field is enterable at the Change RA Detail screen only if you have full authority to create, receive, and credit return authorizations. |
|
Indicates whether to refund handling charges when crediting the return. Valid values are: • Selected = Refund handling. • Unselected (default) = Do not refund handling. To change after entry: Although the refunding does not take place until the time you credit the return, you will not have an opportunity to change the setting at that time or at any time after receiving the return. To change the setting of this field before processing the credit, you must select Change for the item at the Work with Return Authorization Detail Screen to advance to the Change RA Detail Screen. This field is enterable at the Change RA Detail screen only if you have full authority to create, receive, and credit return authorizations. |
|
Indicates whether to refund duty charges when crediting the return. Valid values are: • Selected (default) = Refund duty. • Unselected = Do not refund duty. To change after entry: Although the refunding does not take place until the time you credit the return, you will not have an opportunity to change the setting at that time or at any time after receiving the return. To change the setting of this field before processing the credit, you must select Change for the item at the Work with Return Authorization Detail Screen to advance to the Change RA Detail Screen. This field is enterable at the Change RA Detail screen only if you have full authority to create, receive, and credit return authorizations. |
|
Qty to return (Quantity to return) |
The total number of units to return. Unless you are entering a misship, you cannot enter an amount greater than the unreturned quantity or the screen displays an error message; you must enter any additional quantity as a misship. Numeric, 5 positions; required. |
Unreturned quantity |
The quantity of the item that has been shipped and not yet returned. Misship: The unreturned quantity is zero. Numeric, 5 positions; display-only. |
The total quantity of the item that the customer has returned to date on this return authorization detail record. The system does not update this field until you process receipt of the returned item. Numeric, 5 positions; display-only. |
|
Qty credited (Quantity credited) |
The total quantity of the item for which a credit has been issued. The system does not update this field until you process the credit for a returned item. Numeric, 5 positions; display-only. |
Return reason |
The reason that the customer is returning the item or items. A return reason code indicates whether returned items are defective, and are used for reporting purposes. You must enter either a return reason code or an exchange reason code. You can use different return reason codes, or a mix of return reason codes and exchange reason codes, if you are processing returns against the same item but for different reasons. For example, if the customer is returning four units but one unit is damaged, you could process the return for that unit using a different return reason code. However, you cannot have more than one return in process for an item against the same location. Time of update: The system does not post updates that include the return reason code until you receive the return. Return reason codes are defined in and validated against the Return Reason table. See Establishing Return Reason Codes (WRTR). Numeric, 3 positions; required if you do not enter an exchange reason code. |
Exchange reason code |
The reason that the customer is exchanging the item. An exchange reason code indicates whether returned items are defective, and are used for reporting purposes. You must enter either a return reason code or an exchange reason code. If you enter an exchange reason code, you advance automatically to the Enter Exchange Item Screen or window if the Require Exchange Item at Time of Receipt (F42) system control value is unselected; otherwise, you do not advance to this screen until the time you receive the return. |
|
You can use different exchange reason codes, or a mix of return reason codes and exchange reason codes, if you are processing exchanges against the same item but for different reasons. For example, if the customer is exchanging four units but one unit is damaged, you could process the exchange for that unit using a different exchange reason code. However, you cannot have more than one return or exchange in process for an item against the same location. Retail pickup or delivery orders: This field is not available when you are working with a retail pickup or delivery order. See Maintaining Retail Pickup or Delivery Orders from the Order Broker for a discussion. Time of update: The system does not post updates that include the exchange reason code until you receive the return. Exchange reason codes are defined in and validated against the Exchange Reason table. See Establishing Exchange Reason Codes (WEXR). Numeric, 3 positions; required if you do not enter a return reason code. |
A code that identifies how a returned item is handled by the system, in terms of whether the return updates inventory and the warehouse and location to which the item is returned. Required for return: You must enter a valid return disposition code when performing any type of return, such as a straight return, entering an exchange item, etc. The return disposition code defined in the Default Disposition Code (C18) system control value defaults, but you can override it. For returns initiated from an outside system such as a third-party warehouse management system, if there is no return authorization for the order, the system assigns the return disposition code defined in the Default Return Disposition Code for Inbound Returns (H65) system control value to the return. |
|
|
Affect inventory? If the return disposition code affects inventory (meaning that the item is returned into active inventory and update the on-hand quantity in the specified location), the system requires the warehouse and location where the item is returned. If the disposition code is set up to affect inventory and return to the primary location, the system will check for a primary location in the Item record. If one is available, the system will return the item automatically to this warehouse location. If one is not available or if the disposition code is not set up to receive returns in the primary location, the system will receive the return in the warehouse and location defined in the Return Disposition record; however, you can override these values to return the item to an alternate location. If the item/location does not exist, the system will create a record in the Item/Location table automatically. |
|
Regardless of whether the return disposition code specifies returning to the primary location, if the system control value Display "No Primary Location" Message in Returns (G46) is selected, and an item does not have a primary location, a pop-up window will display when you select OK to validate your entries and then select OK again to update the record; the pop-up window warns you that a primary location for the item does not exist. Select Cancel to cancel the window and either change the return disposition code, or select OK again to retain the disposition code you have already entered. |
|
Time of update: The system does not post updates that include the return disposition code until you receive the return. Authority: You can set authority to process a return for a specific return disposition value at the user or user class level. This can be a blanket authority for all disposition values, or can be specific to individual codes. See Establishing Return Disposition Values (WRDV) An error message indicates if you do not have authority to the return disposition code specified: User Does not have authority to return disposition code 4A. Alphanumeric, 2 positions; required. |
The code representing the warehouse where the item is or items are being returned. When you are returning a single item, if there is a default warehouse and primary location specified for the item or SKU, the warehouse defaults here, but you can override it. Time of update: The system does not post updates that include the warehouse until you receive the return. Warehouse codes are defined in and validated against the Warehouse table; see Creating and Maintaining Warehouses (WWHS). Numeric, 3 positions; required if the return disposition value affects inventory. |
|
The code representing the location within the warehouse where the item is being returned. If there is a default warehouse and primary location specified for the item or SKU, the location defaults here, but you can override it. Time of update: The system does not post updates that include the location until you receive the return. Location codes are defined in and validated against the Location table; see Creating and Maintaining Locations (WLOC). Alphanumeric, 7 positions; required if the return disposition value affects inventory. |
Drop ship orders from multiple vendors: Order Management System does not allow you to create returns for multiple drop ship vendors at the same time. If you complete this screen for a second drop ship vendor on a single return, the system displays the following error message when you select OK: Returns against multiple drop ship items/vendors not allowed at the same time.
You must complete your return for the first vendor and create another return for each subsequent vendor on the order.
Completing the Create RA Detail Screen
Enter Exchange Item screen: If you entered an exchange reason code and if the Require Exchange Item at Time of Receipt (F42) system control value is unselected, you advance to the Enter Exchange Item Screen or window. If you are not processing an exchange, you return to the Work with Return Authorization Detail Screen.
No primary location warning: If the item does not have a primary location, the system displays an informational pop-up window when you select OK if the Display "No Primary Location" Message in Returns (G46) system control value is selected.
Scan Return ID window: If the Display Return ID Window (L99) system control value is selected, the system advances you to the Scan Return ID Window after you complete the required information on this screen and select OK. This window allows you to assign a return ID to the RA detail line in order to identify the return in an external system.
Select Exit to exit the screen without creating the return authorization.
Use this window to enter the freight amount to refund.
How to display this screen: This window displays if you select the Refund freight field on the Create RA Detail Screen, a Freight override amount is defined for the order, and the Calculate freight field for the order ship to is selected.
Field |
Description |
Current freight amount |
The current freight amount for the order, based on the Freight override amount on the Display Order Properties Screen. Numeric, 7 positions with a 2-place decimal; display-only. |
Freight refund |
The amount of freight to refund. Freight tax override: If a Freight tax override is defined for the order, the system uses the Freight tax rate to calculate the amount of tax on freight to refund. Numeric, 7 positions with a 2-place decimal; required. |
Instructions:
1. Enter the amount of freight to refund in the Freight refund field.
2. Select OK. The system subtracts the freight refund amount from the current freight amount and updates the Freight override amount on the Display Order Properties Screen with the new Freight override amount. If a Freight tax override is defined for the order, the system uses the Freight tax rate to determine the new freight tax amount.
Example: You return a line on an order whose freight override amount is $10.00 and freight tax override amount is $2.50. The freight tax rate is 25%. At the Enter Freight Refund window, you enter $4.00 as the freight refund amount. Based on the freight refund amount, the system:
• Refunds $4.00 freight and $1.00 freight on tax.
• Updates the freight override amount to $6.00.
• Updates the freight tax override amount to $1.50.
Purpose: Use this screen to enter an exchange item and quantity for the returning merchandise.
How to display this screen: You advance to this screen when you enter an exchange reason code on the Create RA Detail Screen if the Require Exchange Item at Time of Receipt (F42) system control value is selected; otherwise, you advance to this screen at the time you receive the return. You can also display this screen through the Receiving Returns (WRAR) menu option.
Retail pickup or delivery orders: This screen is not available when you are working with a retail pickup or delivery order. See Maintaining Retail Pickup or Delivery Orders from the Order Broker for a discussion.
Pop-up or screen: Depending upon whether you are processing a misship, receiving individual items, or receiving all returns, a pop-up window may display instead of a screen; however, all fields are the same on both the screen and the window.
Field |
Description |
RA number |
A number representing the return authorization. You create a new return authorization header record each time you create a return authorization for an item. This number consists of the order number, ship to number, and return authorization number. Order number: numeric, 8 positions; display-only. Ship-to number: numeric, 3 positions; display-only. Return authorization number: numeric, 3 positions; display-only. |
RA line # |
The return authorization line associated with the exchange. Numeric, 3 positions; display-only. |
Offer |
The offer to use for tracking demand for the exchange item. The offer originally used on the order defaults. Offers are defined in and validated against the Offer table. See Working with Offers (WOFR). Alphanumeric, 3 positions; required. |
Item |
A code that identifies the unit of merchandise the customer is requesting in exchange for the return. You can enter a cross reference code that represents another system's item and SKU code in this field. If you enter a cross reference code, the system searches the SKU Cross Reference table alphanumerically for the first Order Management System item and SKU that is associated with this cross reference code. See Updating SKU Offer Prices (MUSK). Alphanumeric, 12 positions; required. |
SKU (Stock keeping unit) |
The item's unique characteristics, such as its size and color. Alphanumeric, three 4-position fields; required if the item has SKUs. |
Qty ordered (Quantity ordered) |
The total of the exchange item to ship to the customer. Numeric, 5 positions; required. |
No charge |
Indicates whether the exchange item should be shipped at no charge. Values are: • No Charge = This is a no charge item. • Priced = Charge the customer for this item. |
Use existing price |
Controls whether the system will apply the unit price of the returned item for each unit you ship of the replacement item, resulting in no net increase or decrease in merchandise charge for the exchange. This might be useful if you sold the original item at a discount and want to replace the item without imposing the regular, non-discounted price. However, if you enter Y in this field, the system uses the original item price whether it was higher or lower than the returned item price. Valid values are: • Selected = Use the price of the original item for the replacement item. • Unselected (default) = Use the regular price of the replacement item. Note: The system requires that you have defined a default price override reason in the Price Override Reason for Same Price Exchanges (D92) system control value if you selected it. If no default has been defined, a message displays: Price Override Reason Code not found (SCV=D92). |
Override price |
The price at which the item is added to the order. You cannot enter an override price if the Use existing price field is selected. Note: To enter an override price, you must have authority to the secured feature Price Overrides (A23). Even if you have authority to override prices, the percentage you can discount the existing price may be limited by system control value E55, Price Override Limit Percent, unless you have authority to secured feature Override Price Override Limit (A64), which allows you to override the limit percent defined in the system control table. Alphanumeric, 5 positions with a 2-place decimal; optional. |
Override reason |
The reason you enter an override price. Price override reasons are defined in and validated against the Price Override Reason table. See Establishing Price Override Reason Codes (WPOR). Alphanumeric, 1 position; required if you enter a price in the Override price field. |
Ship via |
The shipper to deliver the exchange item. The shipper who originally shipped the order is used if you do not enter a default. The system validates that the ship via code you enter is set up as an SCF/ship via combination; otherwise, the screen displays an error message. Ship via codes are defined in and validated against the Ship Via table. See Working with Ship Via Codes (WVIA). Numeric, 2 positions; optional. |
Warehouse |
The warehouse from which the exchange item should ship. Otherwise, the system uses the default specified for the item or SKU. The system validates that there is a record of the exchange item in the warehouse you enter; otherwise, the screen displays an error message. Warehouse codes are defined in and validated against the Warehouse table. See Creating and Maintaining Warehouses (WWHS). Numeric, 3 positions; optional. |
Completing this screen:
• If the original shipment was an express bill, the Enter Location pop-up window displays. See Entering Orders for more information on completing this window.
• If there are any item comments associated with the exchange item you entered, you advance to the Work with Item/SKU Comments Window.
The table below indicates how the exchange item is priced, based on the setting of the No charge, Use existing price, Override price and Override reason fields.
No charge |
Use existing price |
Override price and reason |
Results |
Priced |
blank |
blank |
Add the exchange item to the order using the regular price. |
Priced |
selected |
blank |
Add the exchanged item to the order using the existing price of the return item. |
Priced |
blank |
10.00, P |
Add the exchange item to the order using the override price of 10.00 and the price override reason P. |
No Charge |
blank |
blank |
Add the exchange item to the order for 0.00 using the override reason defined in the Default Price Override Reason (B35) system control value. |
No Charge |
selected |
blank |
Create RA Detail Screen (Processing Misships)
Purpose: Use this screen to process a misship return.
Misships are items that were inadvertently shipped to your customer. When you process a misship through return authorizations, you add a record of the item to the order and process other updates, such as receipt into inventory, as required. Misships differ from regular returns, in which you process a return against an item that was already on the order. Misship returns cannot be credited, since they were not billed. However, the system updates the Date credited field in the RA Header table to indicate a pending credit does not exist.
Required authority: When you enter a misship, the return authorization is created and received at once. For this reason, you must have authority to create and receive return authorizations to enter a misship.
How to display this screen: You can display this screen by selecting Create at the Work with Return Authorization Detail Screen, and then selecting Exit at the R/A Select Order Detail Pop-Up Window without selecting an item for return. Select Exit if you do not wish to enter a misship item.
Purpose: Through the Work with Return Authorizations menu option (standard process), you can receive a return by:
• Receive all/header screen: selecting Receive line for the return authorization header at the Work with Return Authorizations Screen
• Receive detail: selecting Receive line for the return authorization detail at the Work with Return Authorization Detail Screen
• Receive all/detail screen: selecting Receive all at the Work with Return Authorization Detail Screen
Each method of receiving returns is described below.
Note: You can also receive returns through the Receiving Returns (WRAR) menu option.
Pick slip preparation: When you receive an item that has been exchanged, the system performs pick slip preparation for the exchange item; see Preparing Orders for Pick Slip Generation.
Use this option if you do not need to review the items on the return authorization before receiving.
Select Receive line for the return authorization header at the Work with Return Authorizations Screen.
An error message indicates if there are no current return authorizations ready for receipt, or if you do not have authority to receive. Also, if you have not yet entered exchange item information for an exchange, you advance to the Enter Exchange Item Screen.
After you select OK and complete any necessary exchange information, the Received date changes to the current date. You can then select Reject to reject your entries, select Accept to accept, or continue working on the Work with Return Authorizations screen.
You must accept or reject before leaving this screen. If you choose to create another return authorization header by selecting Create or work with a return authorization by selecting Display for it, the Confirm Accept pop-up window displays; see Accepting or Rejecting Your Entries.
Use this option if you want to review the individual items before receiving the entire return authorization. Select Receive All at the Work with Return Authorization Detail Screen to receive all items on return authorizations that have been created but not yet received.
An error message indicates if there are no items on the return authorization eligible for receipt, or if you do not have authority to receive.
You can then Select Reject to reject your entries, Select Accept to accept, or continue working on the Work with Return Authorization Detail screen. If you choose to process credits by selecting Process Credits, the Confirm Accept pop-up window displays; see Accepting or Rejecting Your Entries.
Receive RA Items Screen (Receiving Detail)
Purpose: Use this option if you want to select individual items on the return authorization to receive.
How to display this screen:
• Select Display for a return authorization header at the Work with Return Authorizations Screen.
• Select Receive Line for the item(s) you are receiving at the Work with Return Authorization Detail Screen.
You can also display this screen by selecting Receive line for an item at the Receive Returns Screen through the Receiving Returns (WRAR) menu option.
An error message indicates if you select an item that has already been received, or if you do not have authority to receive. If there is an exchange reason code for the return and you need to complete the exchange information, you advance first to the Enter Exchange Item Screen.
Complete the screen to process the receipt; otherwise, select Exit to cancel. The only enterable fields on this screen are the Qty returned (Quantity returned), Warehouse, and Location. Each field on this screen is described under Create RA Detail Screen.
When you return to the Work with Return Authorization Detail screen, the Qty rtn'd (Quantity returned) field is updated.
You can then select Reject to reject your entries, select Accept to accept, or continue working on the Work with Return Authorization Detail screen. If you choose to process credits by selecting Process Credits, the Confirm Accept pop-up window displays; see Accepting or Rejecting Your Entries.
To change: Select Change for a return authorization at the Work with Return Authorization Detail Screen to advance to the Change RA Detail screen. See Create RA Detail Screen for field descriptions.
Note: The Refund freight, Refund additional charges, Refund handling and Refund duty fields are enterable at this screen only if you have full authority to create, receive, and credit a return authorization.
RA Exchange Item Window (Review Exchange)
Purpose: Use this window to review information on the item to ship in exchange for a returned item.
How to display this window: You can display this window by selecting Review exchange at the RA Exchange Item Window (Review Exchange). If there is not an exchange item to be shipped for the return, the screen displays an error message.
About this window: Each field on this window is described earlier in this topic in Enter Exchange Item Screen.
Purpose: Use this screen to credit return authorizations.
How to display this screen:
• Selecting Process Credits for the return authorization header at the Work with Return Authorizations Screen
• Selecting Process Credits at the Work with Return Authorization Detail Screen
You can also display this screen through the Work with Return Authorization Receiving and Work with Return Authorization Credits menu options, described in Receiving Returns (WRAR), and Crediting Returns (WRAC).
For more information: See Crediting Returns (WRAC) for information on processing credits.
Accepting or Rejecting Your Entries
Pick slip preparation: When you accept or reject a return authorization, the system determines if the order qualifies for pick slip preparation and applies it to the order. If you add an exchange item to the order, the system performs pick slip preparation for the exchange item when you receive the return authorization. See Preparing Orders for Pick Slip Generation.
Select Accept to accept all of your entries during the current session at each screen when Working with Return Authorizations: Standard Process. Depending on your entries, the updates made at this point are as follows:
• Receive Return Authorization
The return authorization record(s) is/are created, and a message is written to order history:
7/17/06 M Order was maintained through R/A. 26.25 EROOSEVELT
Note that the dollar amount that displays with this message refers to the entire order total, not just the dollar value of any return.
If the return authorization was created through the e-commerce interface: You can enable your web customers to create return authorizations on the storefront. When a return authorization is created through this method, a message such as the following is written to order history:
7/14/06 N RA 5525-1-1 created from the web.
Note that this message does not include a dollar amount or user ID.
Note: The system verifies that there is an active pay type on the return order. If the pay type was deactivated by the SECRISK periodic function, the response message returns a blank RA number, and the message Web Return failed to process is written to Order Transaction History. See Credit Card Retention Days (K65) for background on the SECRISK function.
You can review these messages by selecting Order History in standard order inquiry to advance to the Display Order History Screen. They are also available for review by selecting History in streamlined order inquiry.
Return authorization download triggers: If the Create Return Download Triggers (K28) system control value is selected, the system creates a return authorization download (RAD) trigger when you create, change, or delete a return authorization line, based on the trigger rules defined for the Return Authorization Download (RETURN_OUT) integration layer job. The RETURN_OUT integration layer job monitors for return authorization download triggers and generates a Return Authorization Outbound XML Message (CWReturnRAOut) to send the return authorization information to a remote system. See Outbound Return API for an overview.
Receipts are processed through the ORDR_ASYNC job. Updates include:
• The inventory for the item, including increasing on-hand in the item location and item warehouse, and adding an inventory transaction history record
• the order, including the order detail and order line history
• for an exchange, adds the exchange item to the order
• the return authorization header and detail
Credits are processed through the ORDR_ASYNC and BILL_ASYNC jobs, which update:
• the order, including order history, and creating the credit invoice and refund, if appropriate. Any unbilled additional charges on the order bill at this time, as well
• the return reason or exchange reason history for the offer
• the return authorization header and detail record.
Note: Refunds can be either positive (you owe the customer money) or negative (the customer owes you money).
Select Active Pay Method screen: The system displays the Select Active Pay Method screen when you accept the return authorization if there is a deactivated payment method on the order. Use this screen to select the active payment method to receive the credit.
Select Reject to reject all of your entries during the current session. Any updates to the return authorization tables is undone, and additional updates do not take place.
Note: Accepting entries on the Work with Return Authorization Detail Screen is a final accept; if you reject entries on the Work with Return Authorizations Screen, the system will not reject the entries that you accepted on the Work with Return Authorization Detail Screen. For example, if you receive an RA on the Work with Return Authorization Detail Screen and then select Reject on the Work with Return Authorizations Screen, the RA will remain in a received status.
| Selecting Orders for Return (WRTA) | Contents | SCVs | Search | Glossary | Reports | Solutions | XML | Index | Working with Return Authorizations: Streamlined Process |

CS09_03 OMS 18.0 November 2018 OTN