| Work with Customer Action Notes (WCAN) | Contents | SCVs | Search | Glossary | Reports | Solutions | XML | Index | Process Address Changes Screen (PACS) |
Purpose: This topic describes how to load customer name and address updates that originate from the National Change of Address (NCOA) Service. This function allows you to update customer addresses or identify invalid addresses. You can load address changes using either the ACS or the MBS table formats described in this topic.
This program updates names and addresses for sold-to customers only; it does not update any ship-to customer addresses.
You can update bill-to names and addresses with sold-to address changes if:
• The Update Bill-to Address with Sold-to Address Changes (E13) system control value is selected.
• The old name and address of the sold-to customer is an exact match of the old name and address of the bill-to customer.
If the bill-to customer name and address does not match the sold-to customer name and address, only the sold-to information updates.
Restrictions: The customer's name and address will be updated only if:
• the Sold To Customer exists on the system
• the last change date in the Sold To Customer table is earlier than the date you enter at the Load & Process Address Changes screen
• the customer has no open (unshipped or partially shipped) orders
For more information: See:
• Process Address Changes Screen (PACS)
• Work with Changed Customers Screen (MBSI)
• Work with Unchanged Customers Screen (MBSF)

The steps you use to load address changes into Order Management System are described below.
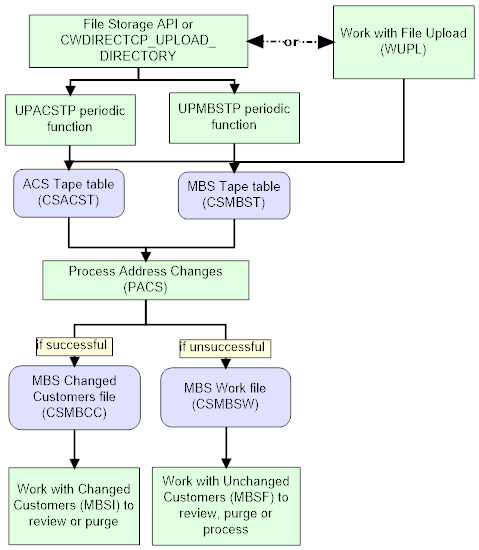
1. |
Obtain customer name and address updates from the National Change of Address (NCOA) Service that you wish to upload to the ACS Tape table or MBS Tape table in the Order Management System database. A sample of the data used to create a record in the ACS Tape table is provided below. 200000145BXBKCCJ21263204414 200206F 038ANDERSON JEN S 1234 EXAMPLE CIR HALETHORPE MD21227S 123 MARY WAY CT LINTHICUM HEIGHTS MD21090-1754533453 MARY WAY CT XX0000 C A sample of the data used to create a record in the MBS Tape table is provided below. JOHN SMITH 1 TEST DRIVE WESTBORO MA01581 B I 01581 B 1 TEST DRIVE WESTBORO MA 1 TEST DRIVE APT 2 WESTBORO MA01581 B 12879000| Note: If you wish to leave any field in the upload file blank, pass a space in an alphanumeric field and a 0 in a numeric field so that the file can be processed without errors. Leaving a field with no space or 0 is interpreted as null in the database and causes errors. See MBS and ACS Table Formats for the contents of the upload file. |
2. |
To upload the records to the ACS Tape table table in the Order Management System database • Use the File Storage API if it is enabled, and run the UPACSTP Upload ACS Tape File (Program name PFR0134, Parameter CSACST) periodic function, or • Place the file in the CWDIRECTCP_UPLOAD_ DIRECTORY if the file storage API is not enabled, and run the UPACSTP Upload ACS Tape File (Program name PFR0134, Parameter CSACST) periodic function, or • Use the Work with File Uploads (WUPL) menu option. Similarly, to upload the records to the MBS Tape table table in the Order Management System database • Use the File Storage API if it is enabled, and run the UPMBSTP Upload MBS Tape File Program name PFR0134, Parameter CSMBST) periodic function, or • Place the file in the CWDIRECTCP_UPLOAD_ DIRECTORY if the file storage API is not enabled, aand run the UPMBSTP Upload MBS Tape File Program name PFR0134, Parameter CSMBST) periodic function, or • Use the Work with File Uploads (WUPL) menu option. |
3. |
The system checks the ACS Tape table or the MBS Tape table, depending on your entry in the Input file type field at the Process Address Changes Screen (PACS), and uses this information to populate the MBS Work table. |
4. |
Prior to processing the MBS Work table, the system clears any records for the company in the MBS Changed Customer table. |
5. |
For each record in the MBS Work table, if the system is able to process the address change, it creates a record in the MBS Changed Customer table for your review. You can use the Work with Changed Customers Screen (MBSI) to review these changes and purge them. Otherwise, |
6. |
If the system is unable to process the address change, the record remains in the MBS Work table. You can use the Work with Unchanged Customers Screen (MBSF) to review these record and resubmit or purge them. |
Address change logic: The system uses this logic to analyze address changes and load the MBS Work table:
• Check the value in the Zap indicator:
- if = Z extract the new zip code.
- otherwise, extract the zip code and the address.
• Determine the delivery code.
• Determine if address is deliverable.
• Determine the name prefix.
• Determine the name suffix.
• Update the work table.
• Update the Sold To Customer table, if the following conditions are met; otherwise, write the error to the MBS Work table:
- the customer exists on the system.
- the last change date on the received record is greater than the last change date for the customer.
- there are no open orders for the customer (based on a value in the On order $ field in the Customer Sold To History table).
• If the address is non-deliverable, update the Mail and Rent fields in the Sold To Customer table to unselected.
• Create a “before” and “after” image of the Sold To Customer's address in the MBS Changed Customers table to identify what information is changed.
• If ZIP code change, update ZIP code only; otherwise, update full address and first and last name.
• Update address and change date, retaining a record in work table until you process table using the Work with Unchanged Customers Screen (MBSF).
For more information: See the MBS and ACS Table Formats for more information on the fields described above.
| Work with Customer Action Notes (WCAN) | Contents | SCVs | Search | Glossary | Reports | Solutions | XML | Index | Process Address Changes Screen (PACS) |

CSAPP_D OMSCS 18.2 July 2019 OHC