Go to primary content
Oracle® Retail Xstore Office Cloud Service Administration Guide
Release 18.1
F20380-02
  Go To Table Of Contents
Contents

Previous
Previous
 
Next
Next
 

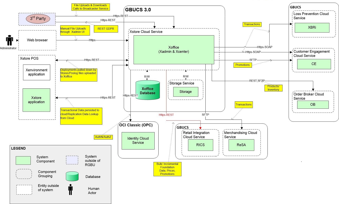
1 Architecture

This chapter describes the architecture of the Xstore Suite Cloud model.

Deployment Diagrams

This sections displays deployment diagram.

Figure 1-1 Architecture Model

Architecture Model