Go to primary content
Oracle® Retail Xstore Office Cloud Service Security Guide
Release 21.0
F49464-01
  Go To Table Of Contents
Contents

Previous
Previous
 
Next
Next
 

1 Overview

This chapter provides a product and cloud deployment overview of Xstore Office Cloud Service.

Product Overview

Oracle Retail Xstore Office Cloud Service is a web-based application used to administer corporate based functions such as Oracle Retail Xstore Point-of-Service configuration setup and maintenance, file management for the Oracle Retail Xstore Suite, viewing the electronic journal, viewing store reports, monitoring Oracle Retail Xstore Point-of-Service versions in use at the store and register levels, and monitoring alerts.

Xstore Office Cloud Service consists of a User Interface component called Xadmin and a Web Services component called Xcenter, a Java and JSON-based messaging framework.

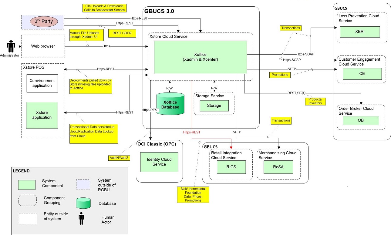
Xstore Office Cloud Service integrates with several other products as shown in the following Architecture Model. All incoming web services are RESTful and secured with OAuth 2.0. Outgoing web services are RESTful or SOAP based and secured with OAuth, Basic Auth or Custom Auth.

Figure 1-1 Architecture Model

Architecture Model

Identity Cloud Service or Infrastructure Identity and Access Management

The Identity Cloud Service (IDCS) is an Identity Management Service and Authorization Server and has a host of other features and capabilities. For more information on IDCS, see the Oracle Identity Cloud Service documentation set, Get Started portal for IDCS.

https://docs.oracle.com/en/cloud/paas/identity-cloud/index.html

Xstore Office Cloud Service integrates with Identity Cloud Service (IDCS). For Xstore Office Cloud, IDCS is primarily used for Identity Management (that is, storing user information), for securing REST services using the Open Authorization (OAuth) 2.0 and Login via the OAuth 2.0 and OpenID Connect (OIDC) protocols.

Oracle Cloud Infrastructure Identity and Access Management (OCI IAM) provides identity and access management features such as authentication, single sign-on (SSO), and identity lifecycle management for Oracle Cloud as well as Oracle and non-Oracle applications, whether SaaS, cloud-hosted, or on-premises.

For more information, see the Oracle Cloud Infrastructure Documentation:

https://docs.oracle.com/en-us/iaas/Content/Identity/home.htm

Cloud Deployment Overview

The following diagram describes an Xstore Office Cloud deployment.

Figure 1-2 Xstore Office Cloud Deployment Process

Xstore Office Cloud Deployment Process

All incoming and outgoing service communication with the Cloud instance requires TLS for transport security.

Reverse Proxy: The Reverse Proxy intercepts all incoming requests to Xstore Office Cloud and authorizes and/or authenticates the requests based on the Xstore Office Cloud Web Tier Policy defined in IDCS or OCI IAM.

Xstore Office Application Server: The Application Server hosts the Xstore Office Cloud Service Applications including Xadmin which is the User Interface component and Xcenter which is the Web Services component (a Java and JSON-based messaging framework).

DB Server: The Oracle database server contains the database schemas required by the Xstore Office Cloud Service.