Sample Implementation Diagrams

The following are sample ISR/SBC implementation diagrams.

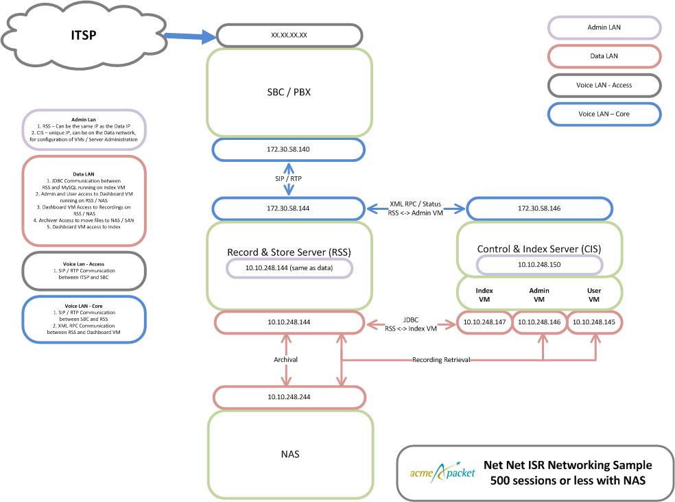
Figure 2-1 Single Site-Single Server ISR/SBC Implementation

This diagram shows a single site-single server ISR/SBC implementation.

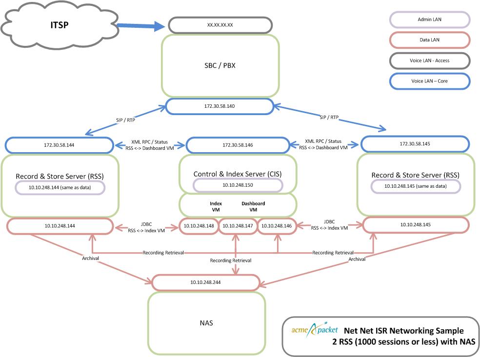
Figure 2-2 Single Site-2RSS ISR/SBC Implementation

This diagram shows a single site-2RSS ISR/SBC implementation.

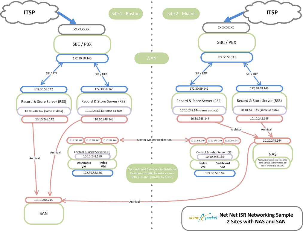
Figure 2-3 Dual Site Redundant ISR/SBC Implementation

This diagram shows dual site redundant ISR/SBC implementation.