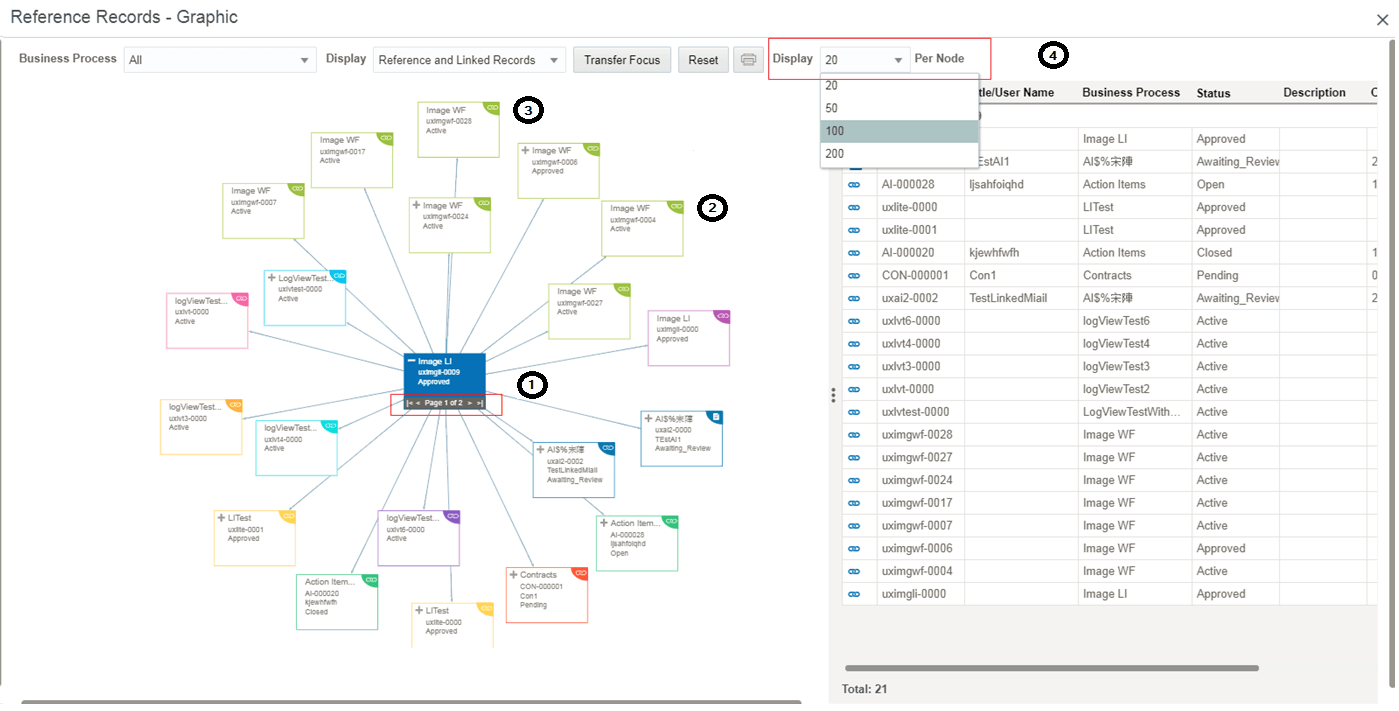
To view the reference graph, click the View Graphic button on the right pane. The reference graph allows you to view all the reference and linked records that are associated with a record. You can move the nodes, transfer focus, filter to view selected business processes that are either referenced or linked to the root node, view child nodes, filter the graph display to view only linked records or reference records or both. In addition, you can also filter to view only a specific business process record associated with the root node.
The right pane lists the reference records and linked records associated with the root node. When you make changes to the graph, the right pane is dynamically updated. For example, when a child node is expanded on the graph, the right pane also displays the child node with all its reference records and linked records. The records are grouped by business process type.

Item | Description |
|---|---|
1 | The root node, this node is highlighted and shows the record you started with. It displays the BP type, record number, title, and status. |
2 | Reference records. The nodes are color coded based on the BP type. It displays the BP type, record number, title, and status. |
3 | Linked records. It displays the BP type, record number, title, and status. The icon color indicates if the record is linked to the record or a line item. This icon is displayed if the record is linked to the record, and this icon |
4 | The right pane. When a child node is expanded on the graph, then the right pane displays the child node with all its reference records and linked records. The records are grouped by BP type. |
+ - | Expand to view child records associated with the record. When expanded, the right pane shows the child reference and linked records grouped by business process type. Collapse child records. |
Business Process | Displays all Business Processes that are either referenced or linked to the record in focus (root node). You can filter to view specific business processes records that are either referenced or linked to the root node. Both the log and the graph are updated based on the value selected. |
Display | Filter the graph and log to view only linked records, reference records, or both. Select from one of the following options: Reference and Linked Records, Reference Records, or Linked Records. Both the log and the graph are updated based on the value selected. |
Transfer Focus | Changes the focus of the log and the graph to another record and displays all of its reference and linked records. Select a node, and click Transfer Focus. |
Reset | Resets the root node. |
Prints the reference graph. | |
Display ... Per Node | Displays the value for page size. The page navigation, on the paging bar of root record that has children, displays the current page number (out of the total number) with navigation arrows. Available page sizes are 20, 50, 100, and 200. When you change the page size, the graph resets along with the root node that has been expanded. |