Chart of Accounts Relationship Diagram

COA Tables Overview

AsChartofAccounts and AsChartofAccountsEntity Tables

AsChartofAccountsEntry Table

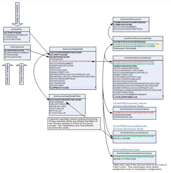
The values of these fields are saved in the AsChartOfAccountsEntry table and provide detail for an account. When a transaction or suspense generates an accounting record in AsAccountingDetail it is associated to this table via the ChartofAccountsEntryGUID and provides further information regarding the account. The AsChartOfAccountsEntry is associated to the account via the ChartofAccountsEntityGUID in the AsChartOfAccountsEntity table.

Criteria Database Tables

COA Entity and Entry Tables

Disbursement Table

AsDisbursement table

Results Database Tables

COA Results Database Tables