Roadmap for Configuring CIC Advisor for Aconex
As a CIC Advisor administrator, use the following roadmap to setup users, add additional administrators, and configure Aconex data sources for CIC Advisor.

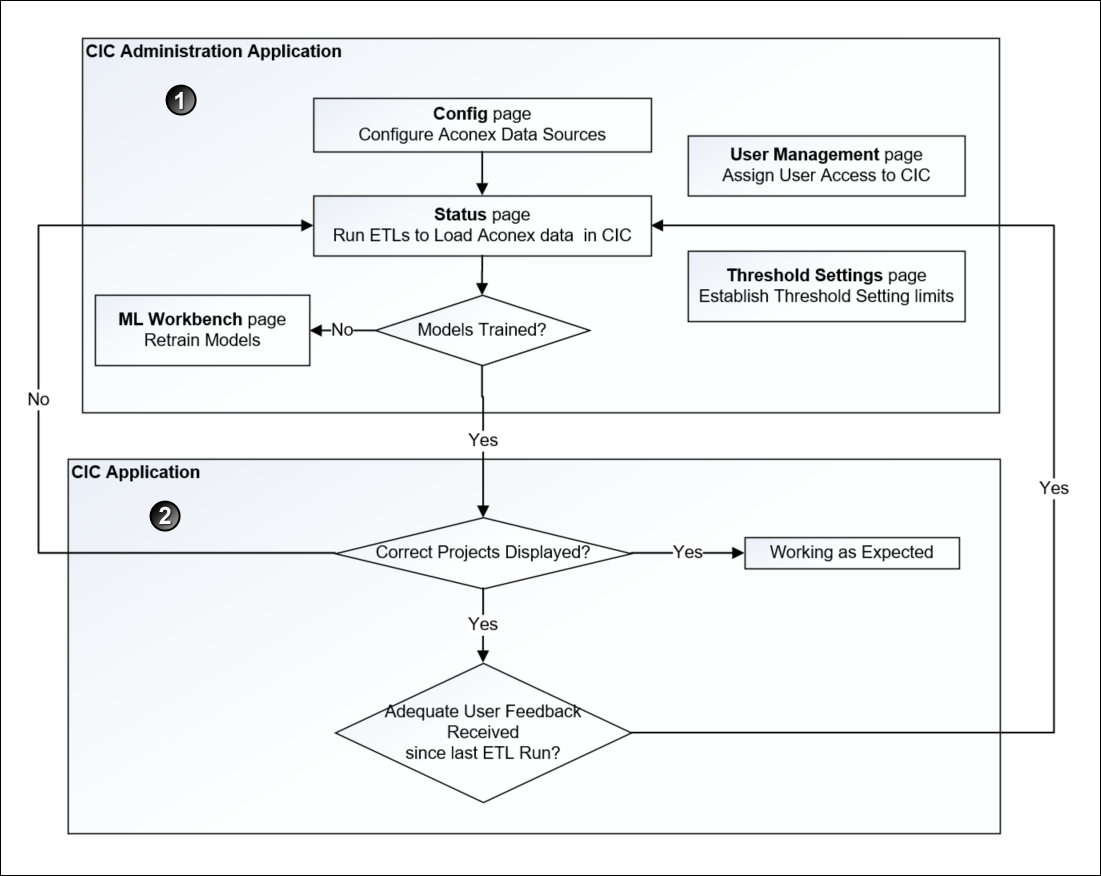
To configure CIC Advisor for Aconex:
- Assign CIC Advisor roles to add Aconex users to CIC Advisor.
For more details, see Assigning CIC Advisor Roles in Primavera Administration Application.
- In the CIC Advisor Administration application complete the following tasks.
- Assign CIC Advisor access to Aconex users from the User Management page.
For more details, see Managing CIC Advisor Users.
- Configure Aconex data sources to bring Aconex data into CIC Advisor.
For more details, see Configuring Aconex Data Sources.
- Manage and load projects into CIC Advisor. These include:
- Start or stop STARETL processes
- Schedule STARETL runs
- Reviewing the global status of STARETL runs and status of publication services
- Access log files and Access STARETL
- Run reports for STARETL processes
For more details on each task, see Standard Administration Tasks.
- Based on the content displayed in CIC Advisor, configure and retrain machine learning (ML) models as necessary to obtain the desired level of accuracy for predicting outcomes in CIC Advisor.
For more details, see Configuring and Training CIC Advisor Models with Aconex Data.
- Assign CIC Advisor access to Aconex users from the User Management page.
- Use CIC Advisor to review the information displayed. Identify any threshold settings that may need to be modified.
For more details on how to modify threshold settings in the administration application, see Configuring Threshold Settings for Aconex Data.
Last Published Friday, September 2, 2022