Job scheduling is the process where different tasks get executed at pre-determined time or when the right event happens. A job scheduler is a system that can be integrated with other software systems for the purpose of executing or notifying other software components when a pre-determined, scheduled time arrives. The two types of job schedulers used in Oracle FLEXCUBE FCJ architecture are as follows:
This chapter contains the following sections
A job is a business activity which the system performs repeatedly on timely basis. Oracle FLEXCUBE enables you to define a job and schedule it using ‘Job Maintenance’ screen. You can invoke this screen by typing ‘STDJOBMT’ in the field at the top right corner of the Application tool bar and clicking on the adjoining arrow button.

You can specify the following fields in this screen.
Job Code
Specify the unique code to identify the Job.
Job Description
Specify a brief description of what the job is supposed to do.
Job Group
Specify the job group name to represent the same group of jobs for identification.
Job Type
Select the type of job from the drop-down list. The following options are available for selection:
Max Number Instances
Specify the maximum number of instances that needs to be queued up.
Example
If a job runs for more than the duration defined, the next instance of the same job will be ready for processing. This parameter defines the job’s behavior in such cases,
If you maintain the job as ‘STATEFUL’, then the number of such missed instances will be queued up so that it would start executing once this long running job ends. This field specifies the number of such job instances that needs to be queued up.
If you maintain the job as ‘STATELESS’, it indicates the number of threads that can be executed in parallel.
If you maintain the max number instances as ‘0’,no instances are queued or parallel processed till the current running instance is completed.
Scheduler
Specify the name of the scheduler. The system defaults the name to ‘SchedulerFactory’. However, you can modify this name. This signifies the scheduler name which is configured as part of infra.
Trigger Type
Select the type of the trigger from the drop-down list. The following options are available:
Note
When scheduler trigger type is set to ‘CRON’, and the parameter is ‘TIMEZONE’, then the system triggers the jobs based on the time zone set. If the ‘TIMEZONE’ property is not available, then the server time zone will be used to trigger the scheduler job.
Scheduler Type
Select the type of scheduler from the drop-down list. The following options are available:
Priority
Select the priority on which the system should execute the jobs in the scheduler from the drop-down list. The following options are available.
If two jobs with different priorities fire at the same time, then system gives preference to the job with higher priority.
Message Queue
Specify the default JMS queue to which a job needs to send message. You can specify this only if the job has to send messages to JMS.
Cron Expression
Specify the corresponding Cron expression for a job with trigger type as ‘Cron’. You need to do this to determine the time and interval of job firing.
Class or Procedure
Specify the Java class file name if job type is ‘Java’ or the PL/SQL procedure name if the job type is ‘PL/SQL’. This denotes which java class or pl/sql procedure the system should call when a job fires.
Number of Submissions
Specify the number of times a job can fire before it is unscheduled from scheduler. This applies only to trigger types maintained as ‘Simple’.
Interval
Specify the time interval between jobs. This applies only to trigger types maintained as ‘Simple’.
Trigger Listener
Specify a java class as a trigger listener which will be notified of events such as before job fired, after job completed, misfired jobs.
Active
Check this box to set the job as active. The scheduler does not pick the inactive jobs for scheduling.
Ds Name
Specify the name of the database schema to which the job has to connect. This attribute is used in case of multi instance deployment of Oracle FLEXCUBE application.
Logging Required
Check this box to indicate that system should log each firing of job. This helps in logging the firing time of job and key log info as part of that firing. This also enables tracking of each job’s firing times and helps in identifying miss-fired jobs.
Startup Mode
Specify start up mode of the job from the drop-down list. The following options are available:
You can specify the job specific parameters, which are passed to job class or procedure at runtime. The following details are captured here:
Parameter Name
Specify the name of the job parameter. The parameter name you specify here is passed to job class or procedure at run time.
Data Type
Specify the data type of the parameter.
Parameter Value
Specify the value of the parameter.
All jobs for scheduling are stored in a static data store and each job is associated with a name indicating where the job has to execute. Jobs are created in the Application Server and are scheduled based on this data.
Note
The job name should be unique across the schedulers available in the system.
When the application server starts, the job details from static data store will get cached. These cached jobs will then be scheduled using either the quartz or flux scheduler.
For example, the notification process can be handled by the job schedulers as follows:
The details of jobs that are scheduled can be viewed using the ‘Job Details’ screen. In this screen you can pause or resume a job that has been scheduled. You can submit the records as a job for replication in the branch database through this screen. You can invoke the ‘Job Details’ screen by typing ‘SMSJBBRW’ in the field at the top right corner of the Application tool bar and clicking the adjoining arrow button.

You can search for a scheduled job by specifying any of the following:
Job Name
Select the name of the job that you want to search for from the option list provided.
State
Select the state of the job you want to search for from the option list provided. The following options are possible for Quartz schedulers:
Scheduler
Select the scheduler to which the job you want to search for has been assigned.
Job Group
Select the group to which the job you want to search for belongs, from the option list provided.
Next Fire Time
Select the time when the job is scheduled to be run next.
Click ‘Search’ button to view the details related to the job. You can pause a job by selecting it and clicking the ‘Pause’ button.
You can resume a paused job by clicking ‘Resume’ button and the job is scheduled for its next fire time.
A job can take any of the following states.
Note
Each job is created with the location code maintained in the table sttm_flexbranch_loc runs for the respective branch location.
If a new branch is added to the bank for branch replication then the application should be restarted to add that particular branch in the ‘Job Details’ screen.
The notification process is in two layers. In the first layer the notification process as part of jobs in FCJ scheduler sends minimal data required for notification to an internal JMS queue. In the second layer the notification process as part of an MDB that listens on internal JMS queue builds final notifications and sends them to their intended destinations.
The Notification Process in Oracle FLEXCUBE using the jobs scheduler is as follows:
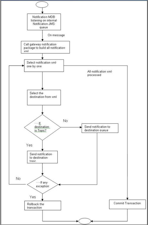
The notification process in MDB is as follows:
The flow chart of notification process in scheduler:

The flow chart for notification process in MDB:

You can view and amend certain notification parameters in Oracle FLEXCUBE using ‘Gateway Notification Maintenance’ screen. You can invoke this screen by typing ‘IFDNOTIF’ in the field at the top right corner of the Application tool bar and clicking on the adjoining arrow button.

Notification Code
The system displays a unique code to identify a notification.
Description
The system displays a brief description of the notification. However, you can modify the description in this screen.
Operation
Select the type of operation for the notification from the following.
Gateway Operation
Specify the gateway operation name to execute query for the mentioned service.
Gateway Service
Specify the gateway service to be used to get the full screen response.
IO Request Node
Specify the gateway IO request node to be used in querying operation.
Specific Notification
Check this box to indicate the system to send specific notification. The system handles any deviation from generic notification process by creating specific triggers once you check this field.
Full Screen Reply Required
Check this box to indicate that the full screen notification response has to be sent. Otherwise, the primary key response notification is sent.
Head Office
Check this box to send notification only from head office.
Incoming EMS Process
A job is scheduled to poll the incoming folder on timely basis. Once a message is received in the folder, the job picks the message and sends it to an internal JMS queue. An MDB listening on the queue will read the message and identifies the media and processes the message.
Outgoing EMS Process
A job is scheduled to poll the outgoing messages that are generated but not handed off. Each messages polled will be sent to an internal JMS queue.
A MDB, acting upon the internal JMS queue will pick the message from queue and sends the message to appropriate destination (Folder, or e-mail, or JMS queue).
The Outgoing EMS Process happens in two layers.
The EMS process as part of jobs in FCJ scheduler, polls the outgoing message table of FLEXCUBE for generated and un-send messages. The job then sends minimal data about the message to be handed off, to an internal JMS queue.
The EMS process as part of an MDB that listens on internal JMS queue to build final message and to send to their intended destinations.
The Incoming EMS Process happens in two layers.
The EMS process as part of jobs in FCJ scheduler, which polls the pre configured folder for messages and sends the messages read, to EMS internal queue.
The EMS process as part of an MDB, that listens on internal JMS queue identifies the message from queue and calls the incoming messages service package in backend to process the message. Additionally, the MDB can be made an independent unit to listen on external JMS to process incoming messages.
The Incoming EMS Process as part of jobs scheduler is as follows:
Once job is triggered, it polls for messages in a folder (Configured for incoming messages).
Each message is then sent to an internal JMS queue.
The job is then rescheduled to fire next time.
EMS processes in MDB are as follows:
An MDB that listens on the internal EMS incoming queue will receive the message.
The media details are identified and incoming message processing package in backend is called to process the message.
In case of any exception while processing, message will be sent to a deferred queue.
In case of messages directly arrive to JMS queue instead of a folder; the same MDB will be configured to listen on specific queue.