機械翻訳について

メディア・ツールバーAPIとは何ですか。

エージェントと顧客の間の通信を処理するすべてのツールバーでメディア・ツールバーAPIを使用します。 ツールバーは、JavaScriptファイル形式で実装されているAPIをロードします。

ノート: メディア・ツールバーAPIはすべてのメディア・チャネルに対して汎用的ですが、11.13.0.0リリースでサポートされるのは電話のみで、CTIパートナ・システムとの統合です。

API分類

メディア・ツールバーAPIを使用すると、ロードされたツールバーの初期構成が容易になります。 これらを使用して、パートナ・ツールバーと「Oracle Fusionサービス」の両方の機能を設定します。 ツールバーの相互作用には、主に次の3つのフローがあります:

  • パートナ・ツールバーの初期構成および「Oracle Fusionサービス」との通信。

  • インバウンド通信処理。

  • アウトバウンド通信処理。

APIは通信チャネルから独立していますが、チャネル情報をパラメータとして使用し、それを「Oracle Fusionサービス」に渡して、ツールバーが複数のチャネルをサポートしているかどうかを判断します。 チャネルを定義および構成するには、Functional Setup Managerを使用します。 APIでは、事前構成済チャネルとユーザー定義チャネルの両方がサポートされます。

データ・フロー・メソッド

次の図は、ツールバーによって呼び出されるメソッドのフローを示しています。 メソッド・コールは、必須またはオプションです。 コールが必須の場合、特に指定しないかぎり、ツールバー実装は通信イベントごとに1つのコールを行う必要があります。 コールがオプションの場合、アクションのニーズに応じて、ツールバー実装で必要なときにコールを行うことができます。

次の図は、構成ワークフローを示しています
. 構成ワークフローを示す図。
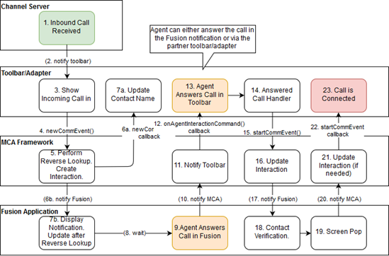
この図は、インバウンド・コール・ワークフローを示しています
. インバウンド・ワークフローを示す図。
この図は、アウトバウンド・コール・ワークフローを示しています
. アウトバウンド・コール・ワークフローを示す図。
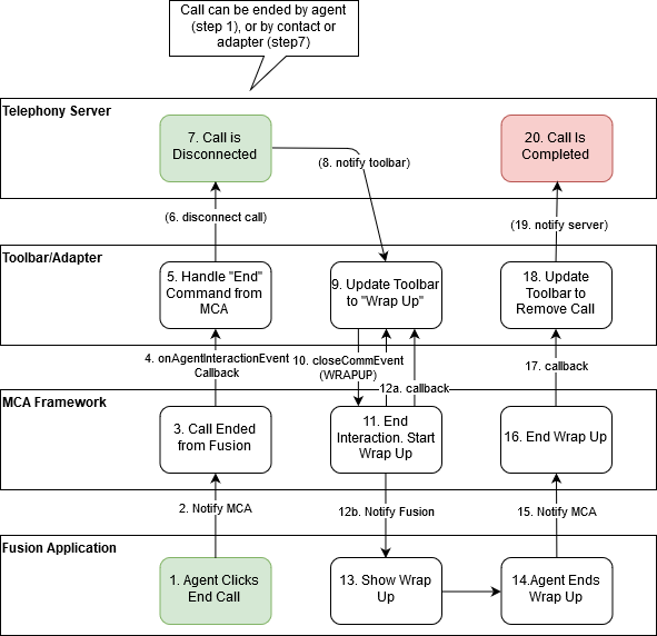
この図は、コール終了ワークフローを示しています。
コール終了ワークフローを示す図