UIイベント・フレームワークの使用方法
UIイベント・フレームワークでAPIを公開するには、次の一般的なステップに従います:
前提条件
oj-cx-svc-common-ui-events-containerコンポーネントを使用して、サービス・センターに外部アプリケーションをロードします。- UIイベント・フレームワーク・ライブラリ・ファイルを外部アプリケーションのHTMLまたはDOMファイルにロードします。
ステップの概要
- フレームワークを初期化します。
- ユースケースに必要なコンテキストを取得します。
- requestHelperを使用してリクエスト・オブジェクトを生成します。
- 前述のコンテキストで公開されているAPISを起動します。
UIイベント・フレームワークの初期化
ここで、対話用のアプリケーション名を使用してフレームワークを初期化します。 フレームワークが正常に初期化されると、IUiEventsFrameworkProviderのインスタンスへの参照を取得できます。 このオブジェクトから発生するすべての相互作用は、初期化中に指定されたアプリケーション名で追跡できます。
UIイベント・フレームワークを初期化する構文の例を次に示します:
initialize(applicationId: string, version?: string): Promise<IUiEventsFrameworkProvider>;パラメータ
| パラメータ名 | 必須 | 摘要 |
|---|---|---|
| applicationId | Yes | ユーザーは、UIイベント・フレームワークを使用するには、一意のアプリケーションIDを使用して初期化関数をコールする必要があります。 アプリケーションIDは、テスト時のデバッグに役立ちます。 |
| 翻訳 | No | Oracleは、すべてのリリースの下位互換性を維持することを目的としています。 今後、フレームワークは下位互換性のない一部のAPIを非推奨にしている場合は、このパラメータを使用して、古いバージョンまたは新しいバージョンのライブラリをロードします。 現在、バージョン値のデフォルトはv1です。 |
次のコード例は、TypeScriptの例を示しています:
/// <reference path="uiEventsFramework.d.ts"/>
const frameworkProvider: CX_SVC_UI_EVENTS_FRAMEWORK.IUiEventsFrameworkProvider = await
CX_SVC_UI_EVENTS_FRAMEWORK.uiEventsFramework.initialize('MyFirstExtensionID');次のコード例は、JavaScriptの例を示しています:
const frameworkProvider = await
CX_SVC_UI_EVENTS_FRAMEWORK.uiEventsFramework.initialize('MyFirstExtensionID');ユースケースに対応するコンテキストの取得
IUiEventsFrameworkProviderのインスタンスを取得できたら、ユースケースに基づいてコンテキストを選択できるようになりました。
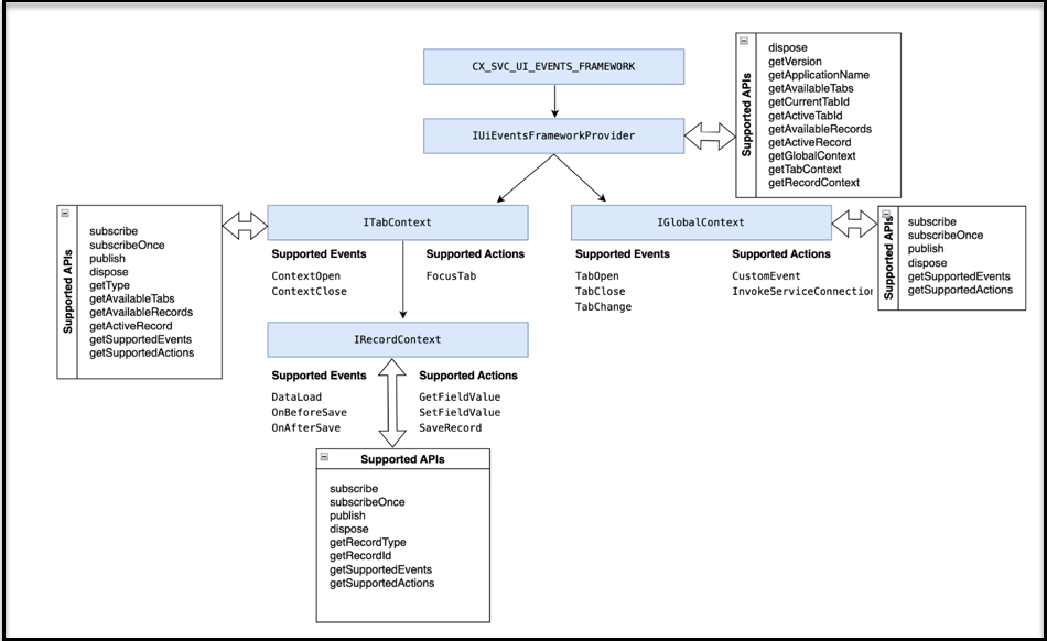
UiEventsFrameworkProviderは、次に示す3つのコンテキストを提供します:
- GlobalContext
- TabContext
- RecordContext
UEFの拡張可能なイベントおよびアクションはすべて、GlobalContext、TabContext、RecordContextなどのコンテキスト上でサポートされています。 次の図は、UEFで保守されるこれらのコンテキストの階層と、各コンテキストでサポートされているイベント、アクションおよびAPIを示しています:
次の図は、全体的なアーキテクチャを示しています:
