Time and Laborのルール・テンプレートとルール、ルール・セット
FastFormulaとルール・テンプレート、ルール、ルール・セットを使用して、時間検証と処理、コンプライアンスを構成します。
ルール・テンプレート
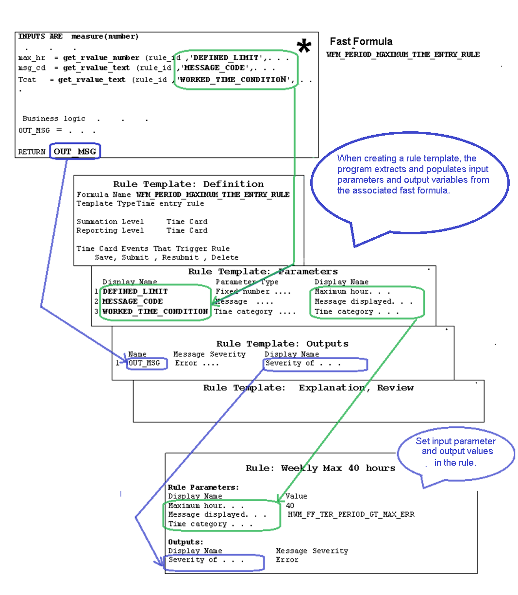
ルール・テンプレートを使用すると、Formulaをルールに合わせて簡単に調整できます。 テンプレート内ではFormulaのパラメータと出力が特定しやすく、構成も簡単です。 Formula文全体を確認しなくても、どの箇所を変更すれば目的を達成できるかがわかります。
ルール・テンプレートにより、次の条件が満たされていることが確認されます。
- パラメータに正しいパラメータ型を設定します。
- 出力に特定の時間属性のみを使用します。
- Formula結果に正しい数の出力を関連付けます。
ルール
ルールを作成するときには、Formulaではなく使用するテンプレートを選択します。 テンプレートにはすべての出力の説明が自動的に入力されるため、パラメータ値の入力ミスの防止に役立ちます。 1つのテンプレートから複数のルールを作成し、各ルールでパラメータと出力値を変更するといったことが可能です。 たとえば、最大期間の時間入力ルール・テンプレートを使用して、2つのルールを作成します。 ルールで定義された最大制限はそれぞれ36時間および40時間です。
| ルール・タイプ | 摘要 | ルール使用例 |
|---|---|---|
| 拡張時間カテゴリ | 時間カテゴリに関連付ける拡張条件を定義します。 | 時間対応ルールを作成して、公開済スケジュール時間と一致しない時間イベントまたは時間入力を検索します。 |
| 時間計算 | タイム・カード・エントリを作成または更新し、そのデータを使用して、Formulaロジックに基づいて計算される結果を作成します。 | 報告された時間を更新するか、追加の計算時間を作成して、超過勤務手当または掛金支払を処理します。 |
| 時間デバイス | 時間収集デバイスからインポートした時間イベントを評価し、時間入力の例外を作成します。 | 指定された猶予期間外の報告時間による影響を受ける入力について、時間入力例外を作成します。 |
| 時間入力 | タイム・カード入力を検証し、定義済の重大度を持つメッセージを生成します。 | 報告された時間が指定された週の最大時間を上回る場合に、指定のメッセージを表示します。 |
| 時間送信 | 時間収集デバイスから時間イベントをインポートし、そこから作成したタイム・カード入力をどのタイミングで自動保存および送信するかを決定します。 | Outアプリケーション・イベントが発生するたびに自動的にタイム・カードを保存します。 |
| ワークフォース・コンプライアンス | タイム・カード・データおよび未処理の時間イベントをレビューして、今後のコンプライアンス例外を特定し、例外の防止または迅速な修正に役立てます。 | 若い就業者が、義務づけられた勤務時間の制限に近づいたときにマネージャに通知します。 |
ルール・セット
ルール・セットは、同じタイプのルールまたはルール・セットの有効日収集です。 有効日を使用すると、ルールおよびルール・セット内の埋込みルール・セットを追加、削除および編集できます。 ルール・セットは、時間検証または処理要件が時間処理プロファイルと類似している就業者グループに関連付けます。
Formulaとルール・テンプレート、ルール、ルール・セット間の関連付け
この概要レベルのフローでは、Formulaとルール・テンプレート、ルール、ルール・セット間の関連付けを示します。
このより詳細な例は、最大勤務時間数の設定に使用されるDefined_Limitパラメータに従います。 ルール・テンプレートに関連付けられている時間入力ルールFormulaにパラメータが表示されます。 ルール・テンプレートのパラメータ・ページに表示され、次にルールのパラメータ・セクションに表示されます。
