Manual Activity Sheet Tabs
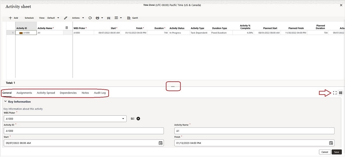
When you open an activity from the list of activities, when available, a series of tabs can be accessed from the bottom of the window, or page, as shown below:

The following explains the activity sheet properties tabs:
General
The General tab provides information about Activity Name, Start date, Finish date, and so forth.
Assignments
The Assignments tab lets you view the resources and roles assigned to the activity selected in the main grid. See the next topic for more information about the Assignments tab.
Activity Spread
In the Activity Spread tab, you can see the spread data of the selected activity. The Activity Spread tab lets you select the values for:
- Frequency
The Frequency drop-down field enables you to select the frequency of the spread in:
- Day
- Week
- Month
- Year
- Cost & Rate Type
Enables you to select:
- All Cost Types |Direct
- All Cost Types |Indirect
- Standard |All Rate Types
Dependencies
The Dependencies tab provides information about activity predecessors and successors. Depending on your permissions, you can use the Add option to add activities in either category. See the next topic for more information about the Dependencies tab.
Notes
Use the Notes tab to enter comments regarding the activity; when you are finished, select Post. You must have permission to add notes.
Audit Log
Displays the audit details at the activity level in the following columns:
- Date
- Event
- Action
- Field Name
- Old Value
- New Value
- User Name
- Proxy User
Related Topics
Last Published Thursday, October 9, 2025