Deployment of Application Data Using Application Data Sets
In previous releases, Data Mover scripts were the only option available to load application data. There was no way to compare the data that is copied by Data Mover. Application Data Sets provide the ability to compare and copy the content data.
Note: Data Mover scripts are still being used to load application data, however ADS provides another alternative for migrating data.
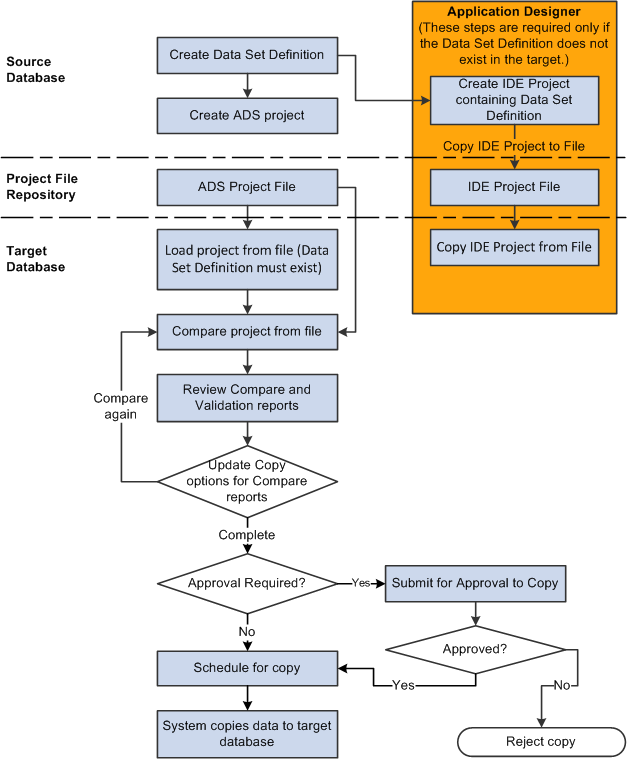
This diagram shows the overall flow for creating and copying ADS projects.
This diagram shows the flow for creating and copying data sets. On the source database, you create a data set definition in PIA just once. The data set definition is a traditional managed object, so it can be copied and compared using the IDE (Integrated Development Environment). You can then include data defined by the data set definition into data migration projects. Each project can contain data from multiple data set definitions. Once the ADS project contains data content it can be copied to a file. The file will be located in one of the Project Repositories defined for your environment. Before you can copy the ADS project to a PeopleSoft target database, the data set definition must exist on the target database. To copy the data set definition, you will need to create an IDE project in Application Designer that contains the data set definition. You can then copy the IDE project to a file and copy it from the file to the target database. On the target database, you will load the data migration project from the Project File repository location, this step copies the project definition from the file to the target, but none of the project content is copied. You can then compare the project and update the copy options, or, if approvals are not enabled on the target or the approval rules do not require a compare, you may copy the project without doing a compare. When you are ready to copy the project, you will submit for copy. If approvals are enabled on the target database, it will enter the approval process; otherwise the copy will be initiated. If the approval process is enabled, then only approved projects are scheduled for copy, if the project is rejected there is no copy.
