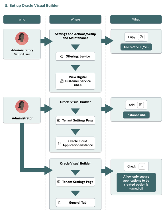
Digital Customer Serviceを有効にするにはどうすればよいですか。DCSにVisual Builderを設定するステップの概要 機械翻訳について DCSにVisual Builderを設定するステップの概要 Digital Customer ServiceにVisual Builderを設定するために必要なステップのリストを次に示します。 Oracle Visual Builder URLの取得 Oracle Visual BuilderでのFusionサービス詳細の指定 Oracle Visual Builderの設定の確認