CTI Agent Workflow
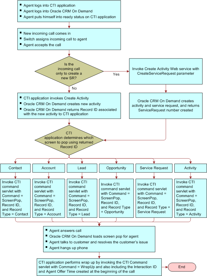
The flow chart shown in the following figure illustrates the agent workflow and the operations performed by the CTI client application and Oracle CRM On Demand for an incoming call.
When the call center agent accepts an interaction, Oracle CRM On Demand creates an activity and uses the activity's related record information to display a related record in Oracle CRM On Demand, or the CTI activity record itself. This is referred to as to as a screen pop. (For an activity screen pop, the channel type information is also required.)
During the interaction, the agent can navigate the Oracle CRM On Demand UI to find related information relevant to the interaction and maintain data on the interaction in the CTI activity record.
When the call center agent ends an interaction, Oracle CRM On Demand displays the wrap-up page so that the agent can enter notes from the interactions.
