Vehicle Collection

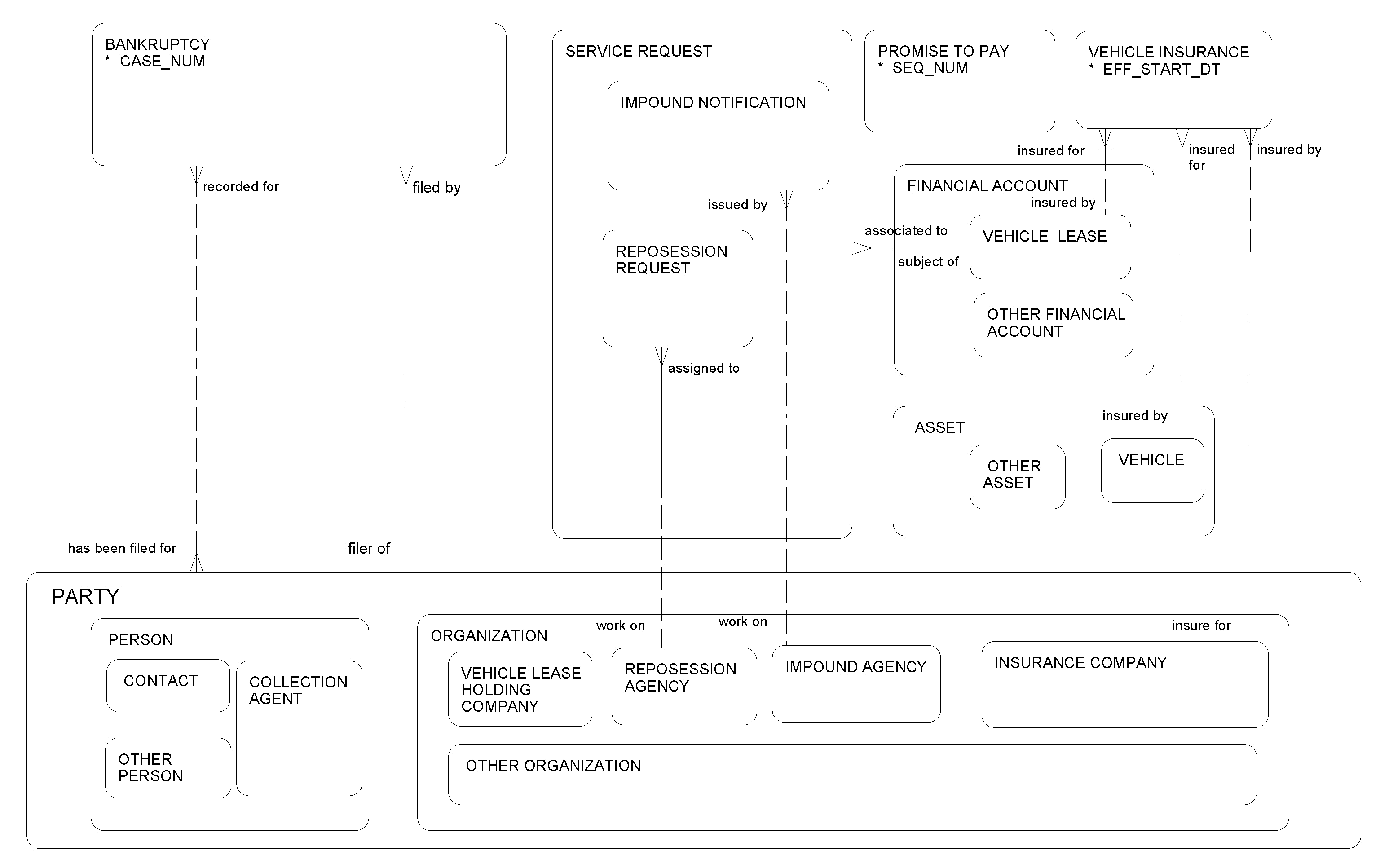
This ERD (see the following figure) illustrates how the Siebel application helps an automotive captive finance company deploy collections processes. Relevant information includes that a customer's car can be impounded by a government agency, or a customer might abandon the car during the life cycle of vehicle ownership. Captive Finance allows the capture of multiple promises to pay (PTPs) for a given account. When the customer breaks a promise to pay, a Service Request is created for an impound, a repossession, or a cure process.

Vehicle Collection: This image is described in the surrounding text.

The following table lists the entities in this ERD and their corresponding tables.

Entity Table

Bankruptcy

S_BANKRUPTCY, S_BK_PARTY

Service Request

S_SRV_REQ, S_SRV_REQ1_FNX

Promise to Pay

S_CF_PTP

Party

S_PARTY, S_ORG_EXT, S_CONTACT, S_USER

Asset, Financial Account

S_ASSET

Vehicle Insurance

S_CF_INSURANCE