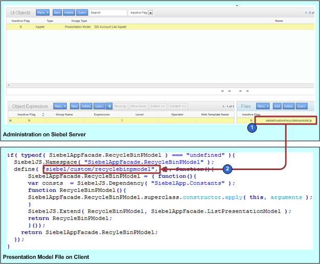
The following figure describes an example of how Siebel Open UI uses the manifest to identify the
JavaScript file it must download so that it can use the presentation model for the SIS Account
List Applet. The manifest maps the recyclebinpmodel.js file that resides in the
siebel/custom
folder to the presentation model that it uses to display this
applet. For details about this example, see Creating the Presentation Model and Configuring the Manifest for the Recycle Bin Example.

As shown in this figure, the example manifest administration includes the following:
-
The Files list specifies the siebel/custom/recyclebinpmodel.js file.
-
The presentation model specifies siebel/custom/recyclebinpmodel when it calls the define method.