How Siebel CRM Creates an Association Applet It Calls from a Multi-Value Group Applet
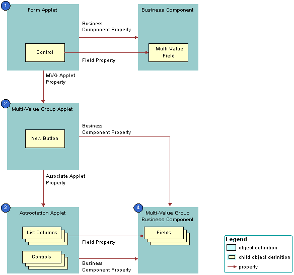
The following figure shows how Siebel CRM creates an association applet that it calls from a multi-value group applet.

As shown in this figure, Siebel CRM uses the following objects to create an association applet that it calls from a multi-value group applet:
-
Form applet. Contains one or more text box controls that display a multi-value field. If the user clicks the MVG button, then the MVG Applet property of each of these text box controls identifies the multi-value group applet that Siebel CRM calls.
-
Multi-value group applet. Includes the list of records that Siebel CRM assigns to the multi-value field in the form applet. The Associate Applet property in the multi-value group applet identifies the association applet that Siebel CRM calls.
-
Association applet. Includes the list of records that are available to associate to the parent record. The association applet includes the following properties:
-
Type property set to Association List. Indicates the applet is an association applet.
-
Class property set to CSSFrameList. Indicates the applet is a list applet. The association applet is configured as a predefined list applet, with a List child object that includes List Object child objects.
-
-
Multi-value group business component. Stores the detail multi-value group records for each parent business component record. The multi-value group business component supplies records to the multi-value group applet and the association applet.