High Tech Marketing Development Fund

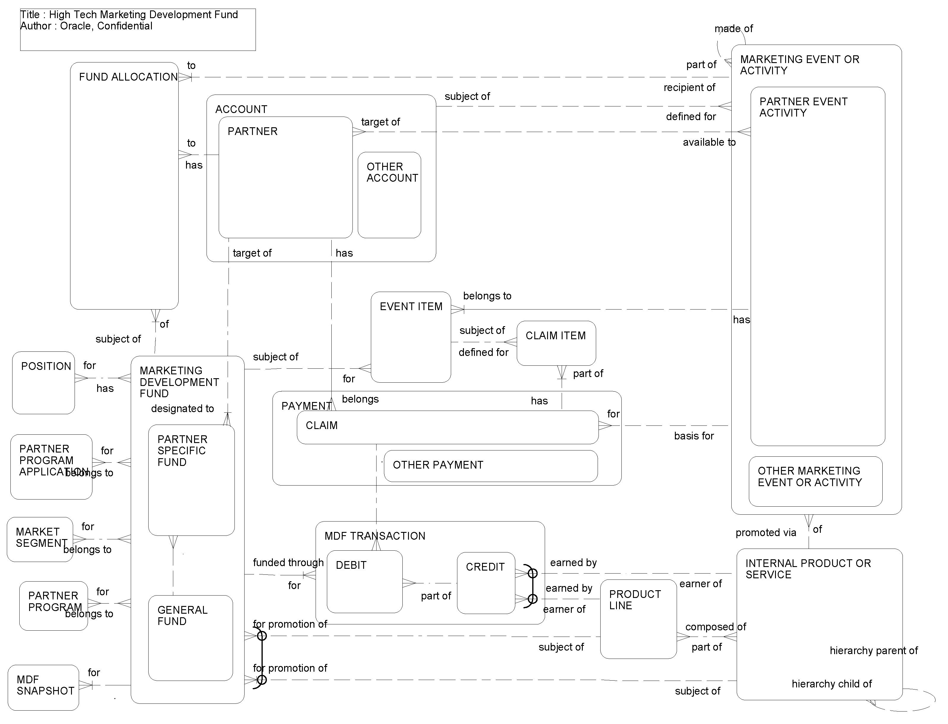
This ERD (see the following figure) illustrates how Siebel Business Applications support the funding of trade promotions in the high technology industry. Marketing Development Fund (MDF) is a pool of money made available to partners for the organization of marketing activities (campaigns, events, and so on). An MDF can be a partner-specific fund or general fund. MDFs (Programs) provide the brand owner with the ability to make marketing funds available to partners in a programmatic way. Partner Specific funds are child funds of Programs. Within each Partner Specific fund, the partner accrues funds under the given program. The partner creates a partner event activity (pre-approval) with several associated event items. Event Items add granularity to the partner event activity. Partners create claims to redeem the money in their partner-specific funds for marketing activities that were pre-approved by the brand owner.

High Tech Marketing Development Fund: This image is described in the surrounding text.

The following table lists the entities in this ERD and their corresponding tables.

Entity Table

Account, Partner, Other Account

S_ORG_EXT

Claim Item

S_SRC_PAYITM

Claim, Payment, Other Payment

S_SRC_PAYMENT

Event Item

S_SRC_COST

Fund Allocation

S_MDF_ALLOC

General Fund

S_MDF

Internal Product or Service

S_PROD_INT

Market Segment

S_MKT_SEG

Marketing Development Fund

S_MDF

Marketing Event or Activity

S_SRC

MDF Snapshot

S_MDF_PERIOD

MDF Transaction

S_MDF_TXN

Partner Event Activity

S_SRC

Partner Program

S_PRTNR_PROG

Partner Program Application

S_PRTNRPRG_APPL

Partner Specific Fund

S_MDF

Position

S_POSTN