Party Model
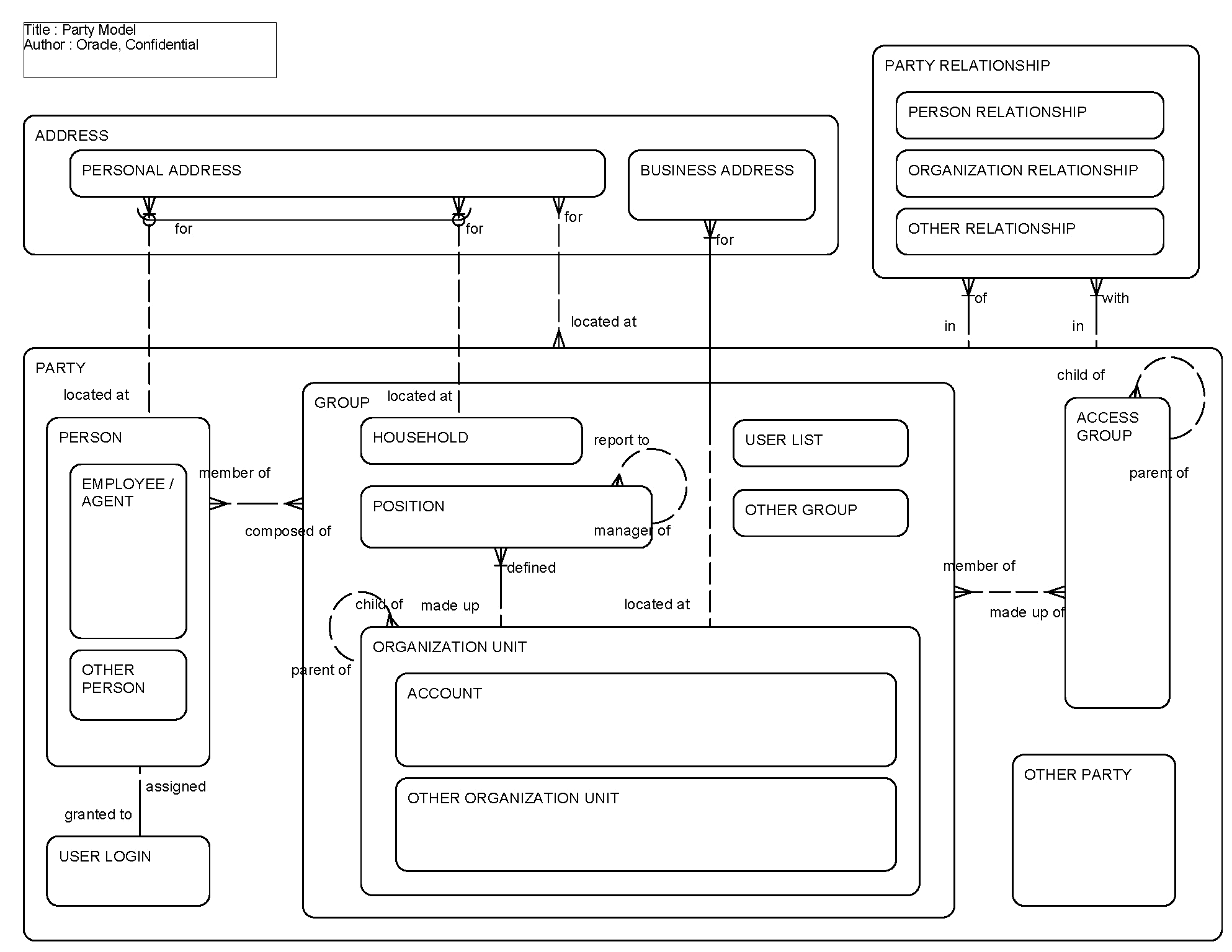
This ERD (see the following figure) illustrates the structure of the party entity, its significant subtypes, and relationships. A party is either a person or some grouping of people such as an organization, a household, a position or a list of users. A person can be an employee or agent of the company using Siebel Business Applications. A person can also be considered a user if he or she has been granted user login credentials. An access group is a type of party that is made up of one or more groups. Addresses can be tracked for a person, a household, or an organization.
The following table lists the entities in this ERD and their corresponding tables.
| Entity | Table |
|---|---|
|
Access Group |
S_PARTY |
|
Account |
S_ORG_EXT, S_PARTY |
|
Business Address |
S_ADDR_ORG (Siebel Cross-Industry Applications) S_ADDR_PER (Siebel Industry Applications) |
|
Employee/Agent |
S_EMP_PER, S_CONTACT, S_PARTY |
|
Group |
S_PARTY |
|
Household |
S_ORG_GROUP, S_PARTY |
|
Organization Relationship |
S_ORG_REL (Siebel Cross-Industry Applications) S_PARTY_REL (Siebel Industry Applications) |
|
Organization Unit |
S_ORG_EXT, S_PARTY |
|
Party |
S_PARTY |
|
Party Relationship |
S_PARTY_REL |
|
Person |
S_CONTACT, S_PARTY |
|
Person Relationship |
S_PARTY_REL or S_CONTACT_REL |
|
Personal Address |
S_ADDR_PER |
|
Position |
S_POSTN, S_PARTY |
|
User List |
S_PARTY |
|
User Login |
S_USER |