HTIM SPA Quote Approval Workflow
This workflow, illustrated in the following diagram, creates a pricing agreement when the status of an SPA quote is changed to Approved. The agreement is created with one entitlement for price changes and overrides the price list applicable for the given distributor account. For every SPA quote line item with status Approved in the SPA quote, an Entitlement Price Detail line item is created, stating the part number under consideration, the quantity approved, the balance quantity as well as the authorized price and purchase price (the price at which the distributor originally purchased the parts).

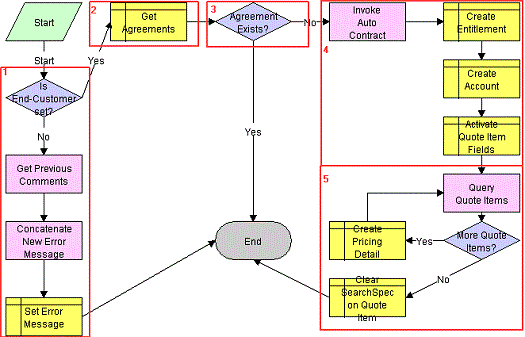
As shown in this diagram, the steps in this workflow are as follows:
-
If no end customer is defined at the quote header level when the quote status is changed to approved, the workflow stops without generating an agreement and enter the value "End Customer must be set. No agreement generated" concatenated with other information in the Rejection Reason field for the quote back into Rejection Reason.
The Siebel Business Application includes a state model that requires the end customer ID be specified for state transition from In Progress to Submitted or from Recalled to Submitted.
-
The Siebel CRM system verifies that there is no existing agreement for the given SPA by querying the list of agreements in the Siebel database. This step promotes integrity of the data.
-
If an agreement exists, the workflow ends. If no agreement exists, the workflow creates a new agreement.
-
After the agreement is created, one single entitlement is created under the agreement. This entitlement captures the pricing details for the different parts on SPA quote line items with status Approved. Under Accounts, the workflow adds the account record for the end customer, because this is the only account the given entitlement is applicable for. For more information about agreements, see the Siebel Field Service Guide.
-
After the entitlement is created, the workflow goes through the individual SPA quote line items one by one and:
-
Creates a new Price Detail record for every quote line item with status Approved.
-
Sets the corresponding pricing values, as agreed upon within the quote, such as part number, approved quantity, purchase cost, suggested resale price, and authorized cost. The balance quantity is initially set to equal the value of the approved quantity.
-