Community/Chat Discussion

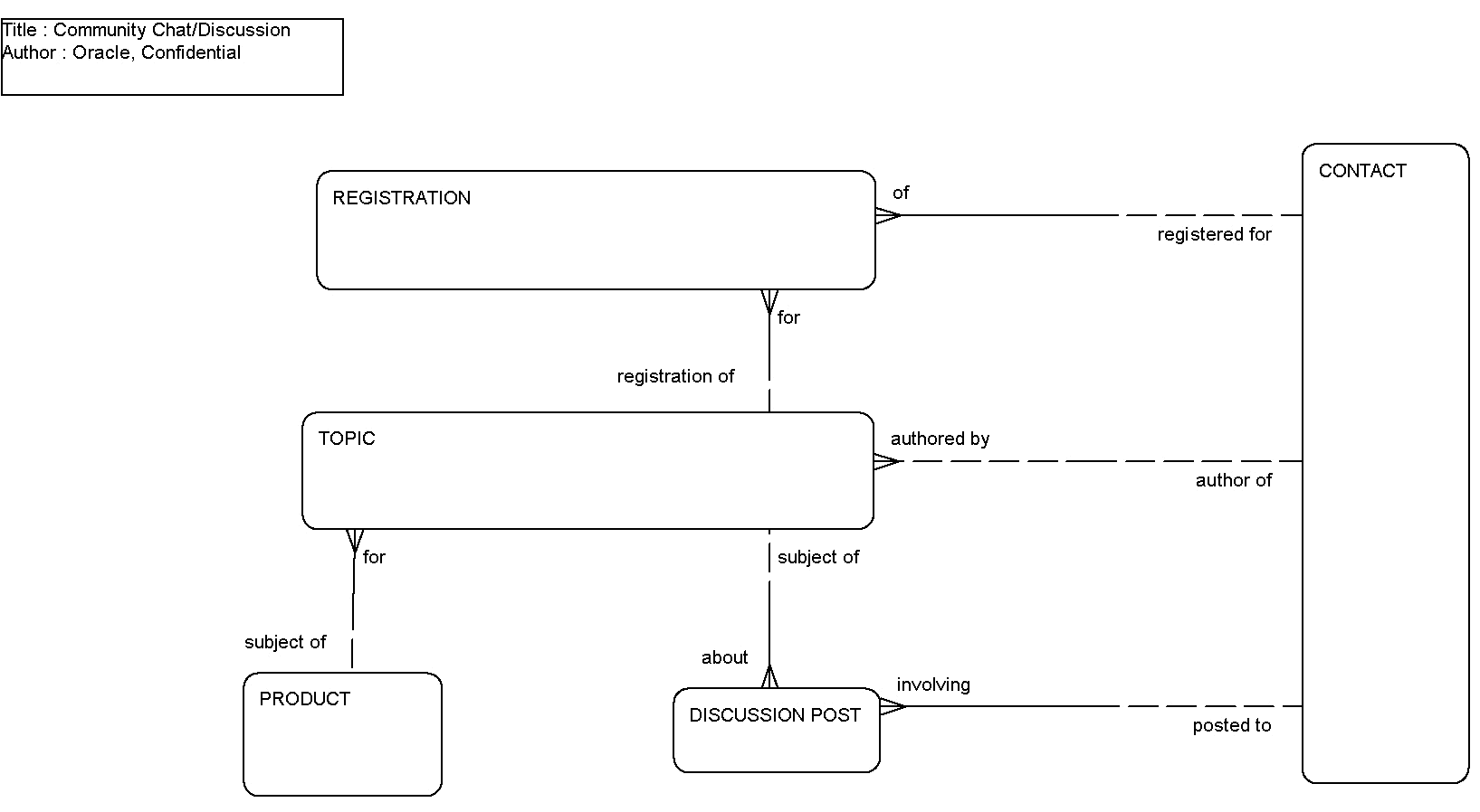
This ERD (see the following figure) illustrates how topics can be created for chat or discussion purposes for a disease state (market product). Users can register to chat for a particular topic or they can post messages to the discussion.

Community/Chat Discussion: This image is described in the surrounding text.

The following table lists the entities in this ERD and their corresponding tables.

Entity Table

Contact

S_CONTACT, S_PARTY

Discussion Post

S_MESG_BRD_LS

Product

S_PROD_INT

Registration

S_TOPIC_CON_LS

Topic

S_TOPIC_LS