Payments

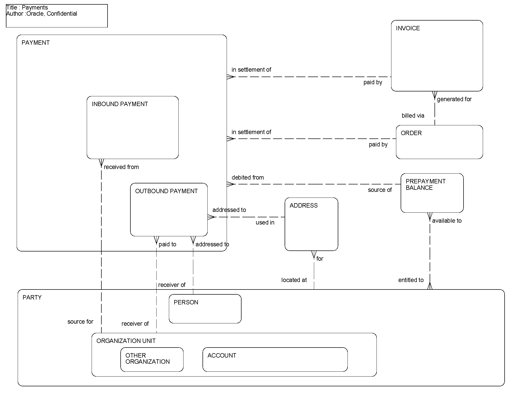
This ERD (see the following figure) illustrates the support for payments provided in the Siebel Data Model. The payment entity supports payments made by customers to the company, as well as payments made by the company to customers, vendors, or others. A payment can be made to directly settle an order or to settle one or more Invoices. An invoice can be paid through one or more payments. A payment can be taken as a deduction from a prepayment balance available to the paying party.

Payments: This image is described in the surrounding text.

The following table lists the entities in this ERD and their corresponding tables.

Entity Table

Address

S_ADDR_ORG (Siebel Cross-Industry Applications) S_ADDR_PER (Siebel Industry Applications)

Invoice

S_INVOICE

Order

S_ORDER

Organization Unit

S_ORG_EXT, S_PARTY

Party

S_PARTY

Payment

S_SRC_PAYMENT

Person

S_CONTACT, S_PARTY

Prepayment Balance

S_PREPAY_BAL