Rule Sets and Rules Flow Chart
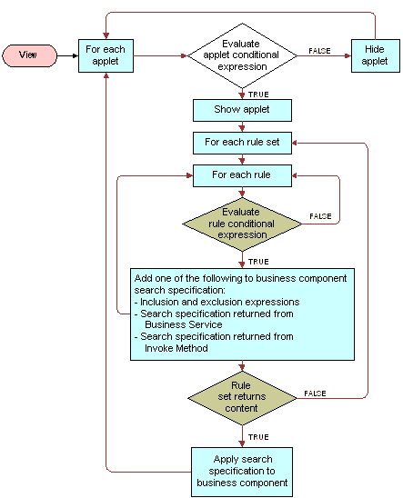
You create both rule sets and rules in the Rule Sets view. The following figure shows the relationship of rules and rule sets to applets and views.
This section contains the following topics:

You create both rule sets and rules in the Rule Sets view. The following figure shows the relationship of rules and rule sets to applets and views.
This section contains the following topics:
