Data Visibility
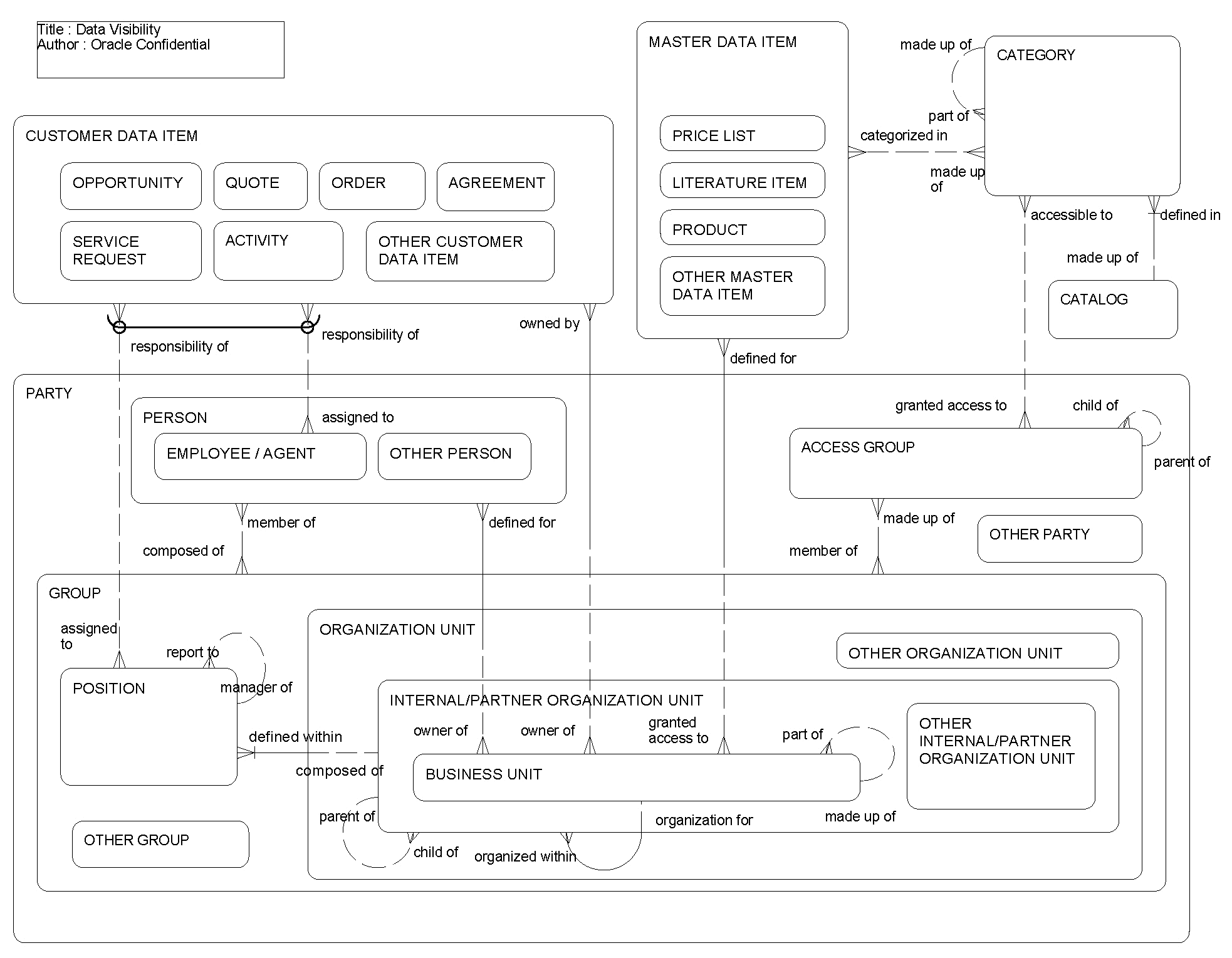
The main business entities represented (see the following figure) in the Siebel Data Model fall into one of two super-types: Master Data Item or Customer Data Item. A Master Data Item represents data set up and administered by the company using Siebel Business Applications, such as products, literature, and price Lists. Master Data Items are often categorized to make information more accessible. A user gains visibility to this data either through the person's association with a business unit (multiple organization visibility) or through the person's access to items in a catalog (access control). Access to items in a catalog is provided by making the category public, or by granting access to the category to one or more access groups. Each access group can be made up of smaller access groups and can be made up of one or more groups of users. Categories granted to a parent access group are automatically granted to all of its child access groups, but categories granted to a child are not granted to its parents.
A Customer Data Item represents transactional data collected during the normal course of doing business such as opportunities, quotes, orders, agreements, service requests, and activities. A user gains visibility to this data either through the person's association with a business unit (multiple organization visibility) or more commonly through a direct assignment of the person or the person's position to the item. A Customer Data Item is usually accessible to one business unit, but is occasionally accessible to two or more business units. Each business unit can be made up of smaller business units. A given type of customer data item is usually assigned to employees through position or directly to the employee, but rarely both. Managers can be granted access to customer data items assigned to their subordinates.
The following table lists the entities in this ERD and their corresponding tables.
| Entity | Table |
|---|---|
|
Access Group |
S_PARTY |
|
Account |
S_ORG_EXT |
|
Activity |
S_EVT_ACT |
|
Agreement |
S_DOC_AGREE |
|
Business Unit |
S_BU, S_ORG_EXT, S_PARTY |
|
Catalog |
S_CTLG |
|
Category |
S_CTLG_CAT |
|
Dynamic Account Hierarchy |
S_DYN_HRCHY |
|
Dynamic Account Hierarchy Node |
S_DYN_HRCHY_REL |
|
Employee/Agent |
S_EMP_PER, S_CONTACT, S_PARTY |
|
Group |
S_PARTY |
|
Internal/Partner Organization Unit |
S_ORG_EXT |
|
Literature Item |
S_LIT |
|
Opportunity |
S_OPTY |
|
Order |
S_ORDER |
|
Organization Unit |
S_ORG_EXT, S_PARTY |
|
Party |
S_PARTY |
|
Position |
S_POSTN, S_PARTY |
|
Price List |
S_PRI_LST |
|
Product |
S_PROD_INT |
|
Quote |
S_DOC_QUOTE |
|
Service Request |
S_SRV_REQ |