Performance Review
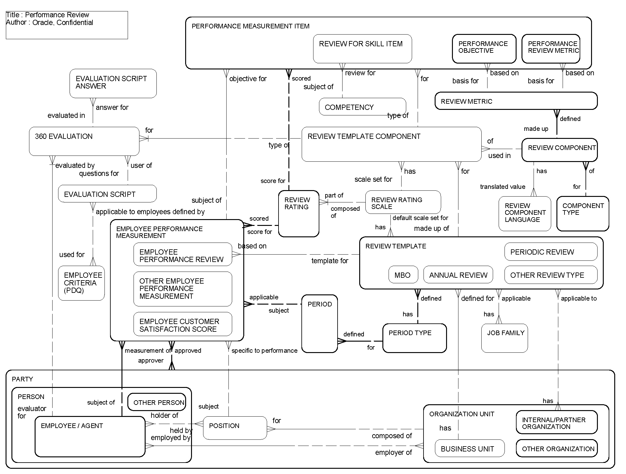
This ERD (see the following figure) illustrates how the Siebel Data Model supports employee performance reviews. Review templates of various types (such as annual review, periodic review, customer satisfaction, MBO, KSO, and service level) can be specified to contain one or more Components (such as shared objectives, training plan, rollup, 360-degree evaluation, individual objectives, and skills). Components can consist of standard review metrics. The performance review can then be created for a given employee and employee-specific objectives can be defined. At the end of the review period, the performance review can be completed and ratings given for assigned objectives and for the standard review metrics. Different rating scales can be defined and used for different types of reviews. Review templates can be specified for different job families and internal organizations. Optionally, an employee can be separately reviewed for performance in each of his or her assigned positions.
This diagram also illustrates how the Siebel Data Model supports employee performance review by other employees within an organization. These employees can be employees at the same level, a higher level, or a lower level who can provide performance reviews for an employee to the manager of that employee. A set of evaluation questions can be defined and associated with different sets of employees. The reviewers answer the questions to evaluate the performance of the employee.
The following table lists the entities in this ERD and their corresponding tables.
| Entity | Table |
|---|---|
|
360 Evaluation |
S_PERF_360_EVAL |
|
Competency |
S_CMPTNCY |
|
Employee Criteria (PDQ) |
S_APP_VER, S_RVW_360_CS |
|
Employee/Agent |
S_EMP_PER, S_CONTACT, S_PARTY |
|
Evaluation Script |
S_CS_PATH, S_CS_PATH_SCPT |
|
Evaluation Script Answer |
S_CS_RUN, S_CS_RUN_ANSWR |
|
Job Family |
S_JOB_FAMILY |
|
Organization Unit |
S_ORG_EXT, S_PARTY |
|
Party |
S_PARTY |
|
Performance Measurement Item |
S_PERF_MEAS_ITM |
|
Performance Review |
S_EMP_PERF_MEAS |
|
Period |
S_PERIOD |
|
Person |
S_CONTACT, S_PARTY |
|
Position |
S_POSTN, S_PARTY |
|
Review Component |
S_PERF_RVW_CMP |
|
Review Component Language |
S_RVW_COMP_LANG |
|
Review For Skill Item |
S_PERF_CMPTNCY |
|
Review Metric |
S_PERF_RVW_MTRC |
|
Review Rating |
S_PERF_RATING |
|
Review Rating Scale |
S_PERF_RATING_SCL |
|
Review Template |
S_PERF_RVW_TMPL |
|
Review Template Component |
S_PERF_RVW_COMP |