CUT eSales - PC Enrollment Workflow

The CUT eSales - PC Enrollment workflow is invoked as a subprocess of the SIS OM PC Enrollment workflow.

The following shows this workflow.

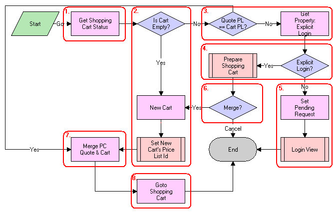
CUT eSales - PC Enrollment Process. This image is described in surrounding text.

Workflow Description

This workflow performs the following actions:

  1. Get Shopping Cart Status. This step checks the status of the shopping cart.

  2. Is Cart Empty? New Cart. Set New Cart’s Price List Id. These steps create a new cart if the cart is empty, and set the cart's price list to the Price Comparison internal price list. For more information, see CUT eSales - Set Shopping Cart Price List Workflow.

  3. Quote PL == Cart PL? Get Property: Explicit Login. These steps compare the cart's price list to the price list of the comparison quote selected by the user if the cart is not empty. If the price lists are different, then a check is made to see whether the user explicitly logged in.

  4. Explicit Login? Prepare Shopping Cart. These steps show the Save Cart Confirmation view to allow the user to specify how to handle the existing cart if the user logged in. For more information, see CUT eSales - PC Prepare Cart Process Workflow.

  5. Set Pending Request. Login View. These steps make a request to display the CUT Opportunity PC Price Comparison View (eSales) on login if the user is not logged in, and show the Login View.

  6. Merge? This step terminates the workflow if the user chose not to save or discard the existing cart.

  7. Merge PC Quote & Cart. This step adds the comparison quote line items to the cart if the comparison quote's price list and the cart's price list are the same, or if a new cart was created.

  8. Goto Shopping Cart. This step shows the Shopping Cart view.

The following lists the CUT eSales - PC Enrollment Process steps, methods, and business services.

This Workflow Step Calls This Method In This Business Service

Get Shopping Cart Status

GetShoppingCartStatus

CUT OET Service

Get Property: Explicit Login

GetPropValue

Shopping Service

New Cart

NewCartHeader

CUT OET Service

Set Pending Request

Set Pending Request

Shopping Service

Merge PC Quote & Cart

MergeCxObj

CUT OET Service

Goto Shopping Cart

GotoView

CUT OET Service