How Siebel CRM Creates an Association Applet It Calls from a Multi-Value Group Applet

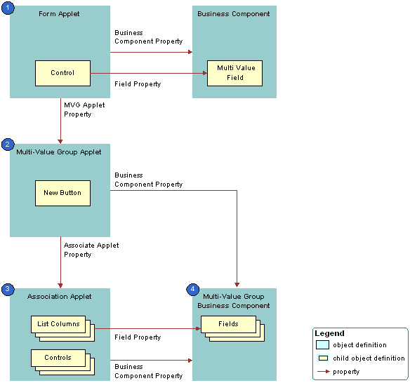
The following figure shows how Siebel CRM creates an association applet that it calls from a multi-value group applet.

How Siebel CRM Creates an Association Applet It Calls from a Multi-Value Group Applet: This image is described in the surrounding text.

As shown in this figure, Siebel CRM uses the following objects to create an association applet that it calls from a multi-value group applet:

  1. Form applet. Contains one or more text box controls that display a multi-value field. If the user clicks the MVG button, then the MVG Applet property of each of these text box controls identifies the multi-value group applet that Siebel CRM calls.

  2. Multi-value group applet. Includes the list of records that Siebel CRM assigns to the multi-value field in the form applet. The Associate Applet property in the multi-value group applet identifies the association applet that Siebel CRM calls.

  3. Association applet. Includes the list of records that are available to associate to the parent record. The association applet includes the following properties:

    • Type property set to Association List. Indicates the applet is an association applet.

    • Class property set to CSSFrameList. Indicates the applet is a list applet. The association applet is configured as a predefined list applet, with a List child object that includes List Object child objects.

  4. Multi-value group business component. Stores the detail multi-value group records for each parent business component record. The multi-value group business component supplies records to the multi-value group applet and the association applet.