How Siebel CRM Creates an Indirect Multi-Value Link

An indirect multi-value link is a type of multi-value link. It includes a join that relates the business component that contains the multi-value link to the parent business component. The source field of an indirect multi-value link references a column that Siebel CRM joins from another table and not from a column in the base table.

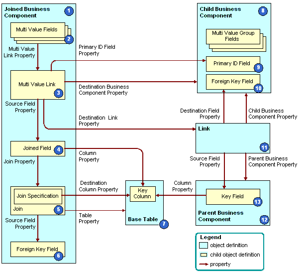
The following figure describes how Siebel CRM creates an indirect multi-value link.

How Siebel CRM Creates an Indirect Multi-Value Link: This image is described in the surrounding text.

Explanation of Callouts

As shown in this figure, Siebel CRM uses the following objects to create an indirect multi-value link:

  1. Joined business component. Fulfills the child role in a parent-child relationship with the parent business component in the link. Siebel CRM creates the indirect multi-value link as a child of the join business component.

  2. Multi-value fields. For more information, see About the Multi-Value Field.

  3. Multi-Value link. The multi-value link uses the following properties to create the relationship between the link and fields in the parent business component:

    • Primary Id Field property. Identifies the field from the business component that contains the multi-value link. For more information, see About the Primary ID Field.

    • Destination Business Component property. Identifies the child business component.

    • Destination Link property. Identifies the link.

  4. Joined field. The Source Field property in:

    • A multi-value link is empty.

    • An indirect multi-value link defines a joined field in the same business component as the multi-value link. The joined field represents the ROW_ID column from the base table of the parent business component.

    Siebel CRM gets the ROW_ID column through a join. Do not use a column other than ROW_ID. If you use a column other than ROW_ID, then you might experience unpredictable application behavior.

  5. Join and join specification. Allows Siebel CRM to bring data into the joined field. For more information, see About Joins.

  6. Foreign key field in the joined business component. Represents a foreign key column in the base table. The foreign key field references rows in the joined table. In this situation, this table is the base table of the parent business component. Siebel CRM uses the foreign key field to create the join.

  7. Base table. The join, join specification, and foreign key field in the join business component access the base table of the parent business component. This makes a join relationship possible that provides a parent business component record and, indirectly, a set of child business component records for each join business component record.

  8. Child business component. Supplies the child records in the parent-child relationship.

  9. Primary ID Field. Identifies the foreign key field in the parent business component. For more information, see About the Primary ID Field.

  10. Foreign key field in the child business component. Contains row ID values that reference back to records that reside in the parent business component. These row ID values uniquely identify the parent for each record in the child business component.

  11. Link. Specifies the parent-child relationship between the parent business component and the child business component.

  12. Parent business component. The parent in the parent-child relationship that is defined in the link.

  13. Key field. The primary key for the parent business component.