Competency Management System
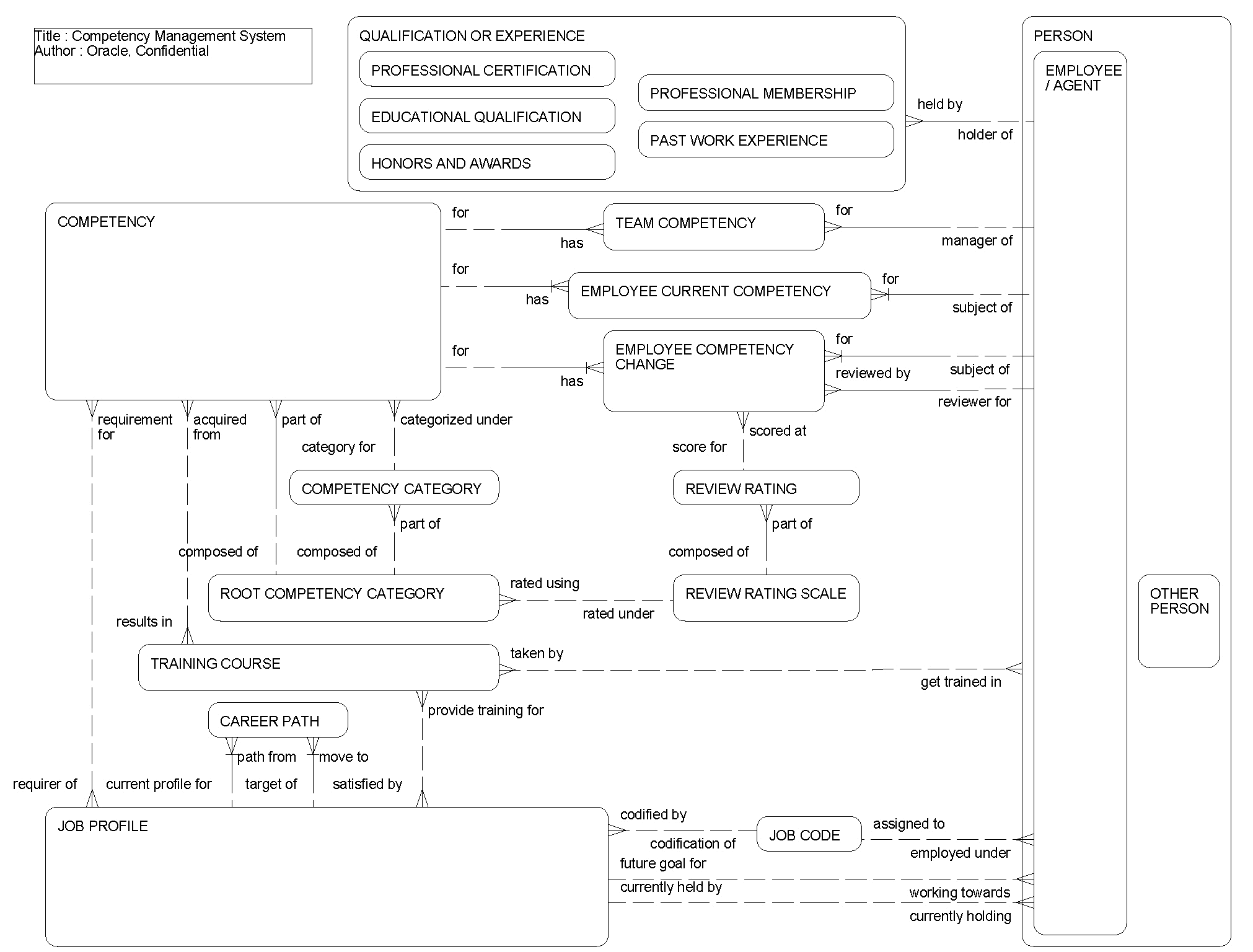
This ERD (see the following figure) illustrates how an organization can define a set of competencies that employees can have or acquire over a period of time and an evaluation of employees' skill levels in those competencies. In addition, information about an employee's past work experience, merits, honors, professional memberships and education qualifications can be maintained. An organization can also define a list of courses and related skills which can be associated with an employee when he or she complete those courses.
The following table lists the entities in this ERD and their corresponding tables.
| Entity | Table |
|---|---|
|
Career Path |
S_JOB_PRFL_TRNS |
|
Competency, Competency Category, Root Competency Category |
S_CMPTNCY |
|
Educational Qualification |
S_PER_EDU_QUAL |
|
Employee Competency |
S_EMP_CMPTNCY |
|
Employee Competency Change |
S_EMP_CMPT_CHG |
|
Employee/Agent |
S_EMP_PER |
|
Honors And Awards |
S_PER_AWARD |
|
Job Code |
S_JOB |
|
Job Profile |
S_JOB_PROFILE, S_JOBPRFL_CMPT |
|
Past Work Experience |
S_PER_WRK_EXP |
|
Person |
S_USER, S_CONTACT |
|
Professional Membership |
S_PER_PROF_MBR |
|
Professional Qualification |
S_PER_PROF_CERT |
|
Review Rating |
S_PERF_RATING |
|
Review Rating Scale |
S_PERF_RTNG_SCL |
|
Team Competency |
S_TEAM_CMPTNCY |
|
Training Course |
S_PROD_INT_CRSE |