Dun & Bradstreet Integration

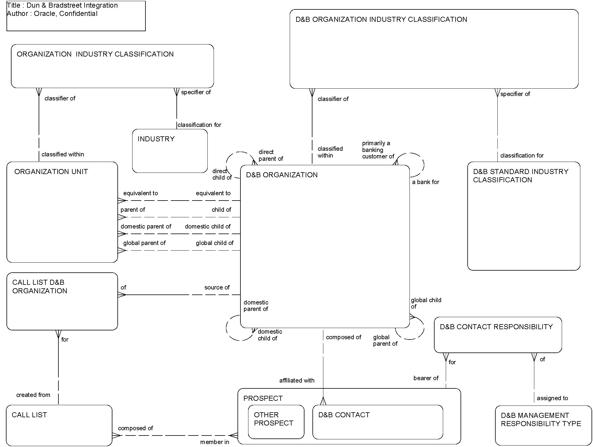
This ERD (see the following figure) illustrates how Siebel Business Applications integrate with Dun & Bradstreet Organization information. A D & B organization can be classified as doing business in one or more industries, and can provide information about contacts at the organization and their management responsibilities. In addition, a D & B organization can indicate its direct parent organization, its ultimate domestic parent, and its ultimate global parent. A Siebel organization unit (for example, an account) can be related to its equivalent D & B organization and its associated parent organizations. Contact information from one or more D & B organizations can be used to create one or more call lists.

Dun & Bradstreet Integration: This image is described in the surrounding text.

The following table lists the entities in this ERD and their corresponding tables.

Entity Table

Call List

S_CALL_LST

Call List D & B Organization

S_DNB_ORG_LST

D & B Contact Responsibility

S_DNB_CON_MRC

D & B Management Responsibility Type

S_DNB_MRC

D & B Organization

S_DNB_ORG

D & B Organization Industry Classification

S_DNB_ORG_SIC

D & B Standard Industry Classification

S_DNB_SIC

Industry

S_INDUST

Organization Industry Classification

S_ORG_INDUST

Organization Unit

S_ORG_EXT, S_PARTY

Prospect

S_PRSP_CONTACT