Partner Collaboration
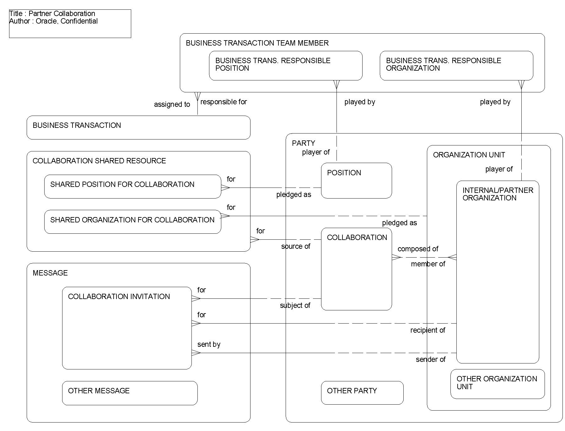
Partner collaboration (see the following figure) allows the brand owner's partner companies to give other partners visibility to their data. With this functionality, partners can more easily collaborate with other partners, without any required intervention from the brand owner company. Partner companies can start collaborations and invite other partners of the brand owner to join their collaborations. Once the invitation is accepted, individual partner companies who are now part of the collaboration can pledge resources (Positions) to the collaboration, making the resources available to all partners in the collaboration who might want to add the resource to a project or an opportunity.
The following table lists the entities in this ERD and their corresponding tables.
| Entity | Table |
|---|---|
|
Business Unit |
S_BU |
|
Collaboration |
S_PARTY_GROUP |
|
Collaboration Resource |
S_PARTY_PER |
|
Collaboration Invitation |
S_BRDCST_MSG |
|
Party |
S_PARTY |
|
Position |
S_POSTN |