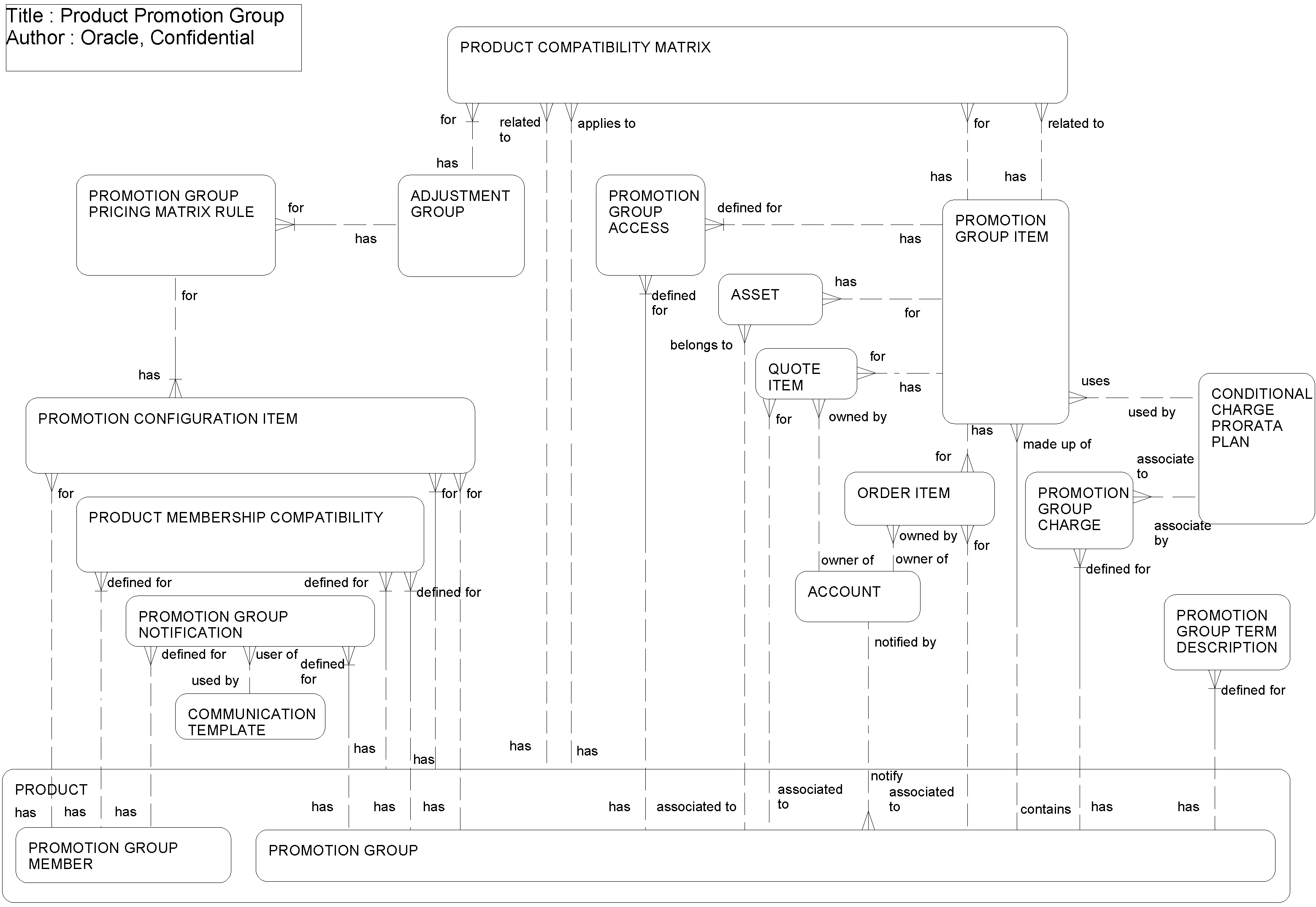
Promotion Group
Promotion Groups (see the following figure) offer advanced product and service bundling and new community offerings that tie various customer assets in a loosely-coupled network and they provide shared benefits and provisioning functions.
Promotion Group Validation provides the ability to define and enforce validation rules for Promotion Groups, such as eligibility and compatibility rules or rules validating the consistency in a Promotion Group.
Promotion Group pricing provides the ability to define and enforce all pricing-related aspects of a Promotion Group, such as assigning charges to Promotion Group memberships or adjusting prices for Promotion Group components.
Promotion Group Access Control provides the ability to define and enforce business rules governing who can manage the membership of a given Promotion Group.
Promotion Group Notification provides the ability to define the different types of notifications to be sent to Promotion Group owners and members in response to business events like new or canceled membership.
The following table lists the entities in this ERD and their corresponding tables.
| Entity | Table |
|---|---|
|
Account |
S_ORG_EXT |
|
Adjustment Group |
S_ADJ_GROUP |
|
Asset |
S_ASSET |
|
Communication Template |
S_DMND_CRTN_PRG |
|
Conditional Charge Prorata Plan |
S_AGR_PR_PLAN |
|
Order Item |
S_ORDER_ITEM |
|
Product Compatibility Matrix |
S_PRODCOMP_MTRX |
|
Product Membership Compatibility |
S_PRODCOMP_MEM |
|
Promotion Configuration Item |
S_PRO_CFG_ITEM |
|
Promotion Group |
S_PROD_INT |
|
Promotion Group Access |
S_PROMGRP_ACESS |
|
Promotion Group Charge |
S_PROM_CHRG |
|
Promotion Group Item |
S_PROM_ITEM |
|
Promotion Group Member |
S_PROD_INT |
|
Promotion Group Notification |
S_PROM_GRP_NTFY |
|
Promotion Group Pricing Matrix Rule |
S_PROM_PMTRX |
|
Promotion Group Term Description |
S_PROD_TRM_DESC |
|
Quote Item |
S_QUOTE_ITEM |