Public Sector Benefit Case Management

This ERD (see the following figure) illustrates how Benefit Case Management supports benefits determination and case-information verification, specifically:

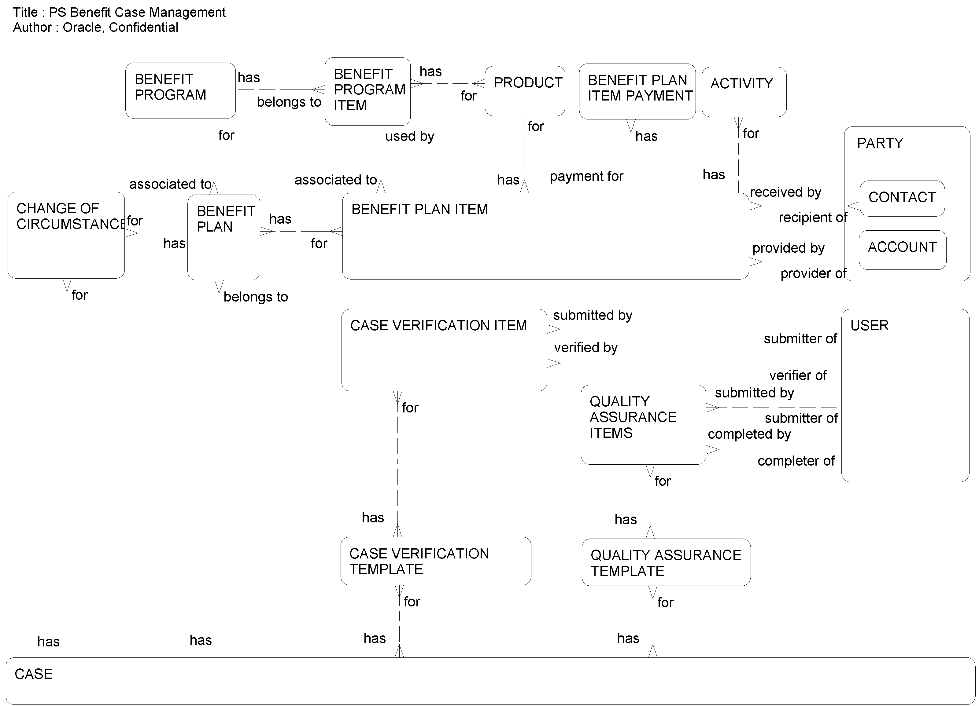
  • Eligibility Determination. Provides the capability to develop benefits plans that allow caseworkers to make eligibility changes in program rules that impact benefit disbursement while reducing the number of overpayments. The feature provides the ability to submit individual or household profiles to a rules engine for eligibility determination. Enhancements for Siebel 8.2 include Benefits Plan History, Lock Benefits, Reassess Circumstances, and Payment History.

    This ERD illustrates that a Benefit Plan is created under a Benefit Program that consists of one or more Benefit Program Items. Benefit Program Items include one or more Products. A Benefit Plan also consists of Benefit Plan Items that are associated with a Recipient, provided by a Provider and associated with a Product. This ERD also shows that a Benefit Plan belongs to a Case and that a Case can have a Change of Circumstance which might or might not be associated with a Benefit Plan.

  • Effective Dating. Allows the application to capture, store and output change history for an effective-dating enabled (ED-enabled) business component in terms of its field data as well as its relationship to other business components. Using the change history, the system can reconstruct data for a given point in time. Effective Dating is preconfigured for the Contact, Household and Income Business Components.

  • Supporting Tasks. Helps a caseworker verify information during the intake process, where the caseworker uses the Public Sector application to document that the information was verified, how verification was accomplished and who verified the information. The caseworker performing quality assurance is presented with cases based upon random selection, queued, or high-risk profiles.

    As the ERD shows, a Case Verification Template is associated with a Case and can consist of one or more Case Verification Items. The Case Verification Template Items can be associated with a submitter and a verifier. This feature can also help a quality-assurance worker review cases following a checklist for adherence to standards and ensuring that each case is reviewed in the same way.

Public Sector Benefit Case Management: This image is described in the surrounding text.

The following table lists the entities in this ERD and their corresponding tables.

Entity Table

ACCOUNT

S_PARTY, S_ORG_EXT

ACTIVITY

S_EVT_ACT

Benefit Plan

S_CASE_BNFTPLAN

Benefit Plan Item

S_BNFT_PLAN_ITM

Benefit Plan Item Payment

S_SRC_PAYMENT

Benefit Program

S_BNFT_PGM

Benefit Program Item

S_BNFT_PGM_ITM

Case

S_CASE, S_CASE_PSX

Case VERIFICATION Item

S_ASSESS_ATTRIB

Case VERIFICATION TEMPLATE

S_TMPL_PLANITEM

CHANGE OF CIRCUMSTANCE

S_CASE_CHGOFCCM

CONTACT

S_PARTY, S_CONTACT

Party

S_PARTY

Product

S_PROD_INT

Quality Assurance Items

S_ASSESS_ATTRIB

Quality Assurance TEMPLATE

S_TMPL_PLANITEM

User

S_PARTY, S_CONTACT, S_USER