Service Calendars and Work Shifts
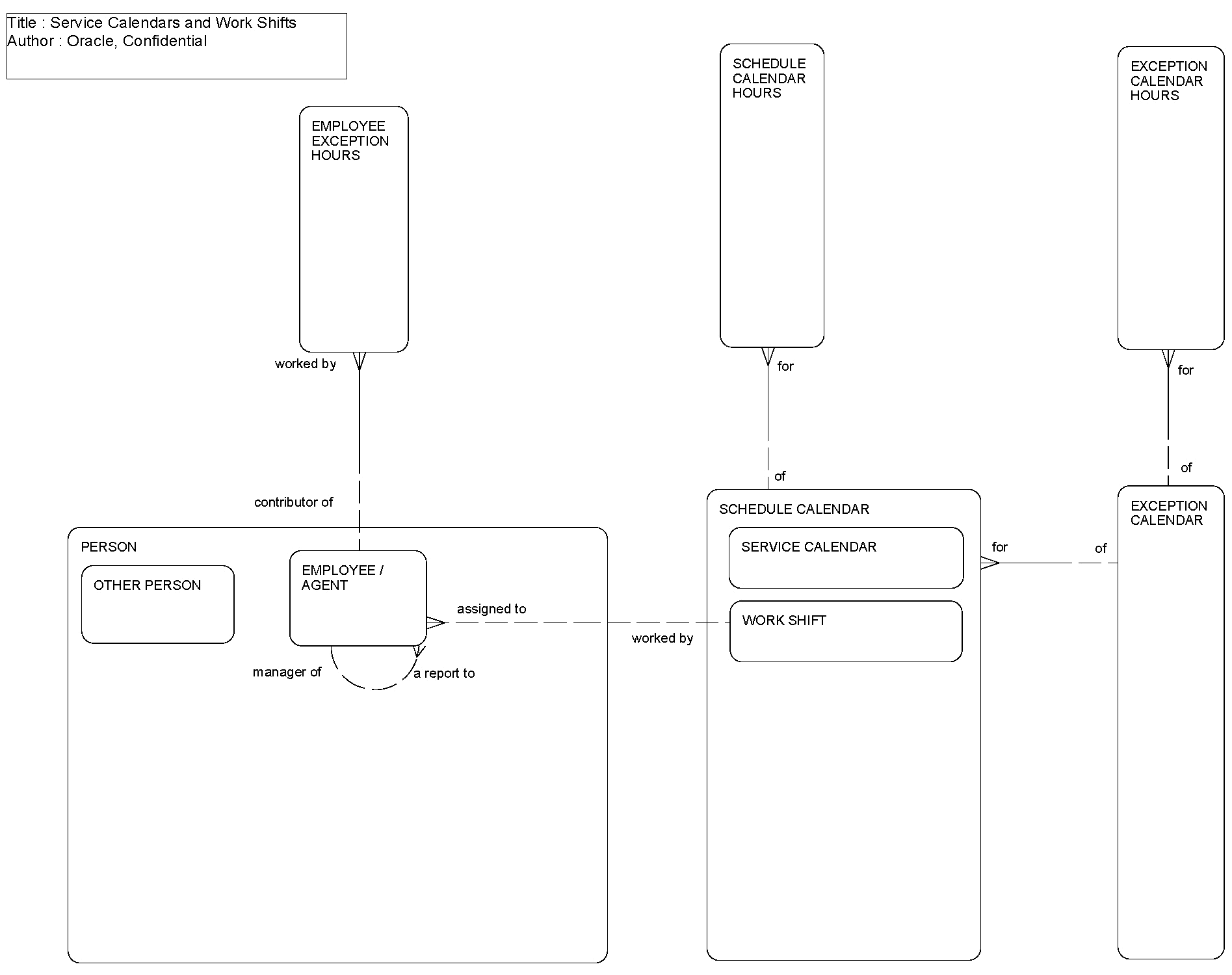
This ERD (see the following figure) illustrates the structure of service calendars and work shifts. Both are made up of a set of working hours for each day of the week with a single exception calendar defining planned holidays and other exceptional working days. An employee can be assigned to a work shift to define his or her normal working hours with exceptional working or non-working hours expressed as employee exception hours.
The following table lists the entities in this ERD and their corresponding tables.
| Entity | Table |
|---|---|
|
Employee |
S_CONTACT, S_EMP_PER, S_PARTY |
|
Employee Exception Hours |
S_EXCPT_CAL_HRS |
|
Exception Calendar |
S_EXCPT_CAL |
|
Exception Calendar Hours |
S_EXCPT_CAL_HRS |
|
Person |
S_CONTACT, S_PARTY |
|
Schedule Calendar |
S_SCHED_CAL |
|
Schedule Calendar Hours |
S_SCHED_CAL_HRS |
|
Service Calendar |
S_SCHED_CAL |
|
Work Shift |
S_SCHED_CAL |