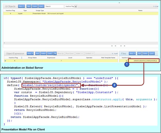
The following figure describes an example of how Siebel Open UI uses the manifest to identify the JavaScript file it must download so that it can use the presentation model for the SIS Account List Applet. The manifest maps the recyclebinpmodel.js file that resides in the siebel/custom folder to the presentation model that it uses to display this applet. For details about this example, see Creating the Presentation Model and Configuring the Manifest for the Recycle Bin Example.

Example of How Siebel Open UI Identifies the JavaScript Files It Must Download: This image is described in the surrounding text.

As shown in this figure, the example manifest administration includes the following:

  1. The Files list specifies the siebel/custom/recyclebinpmodel.js file.

  2. The presentation model specifies siebel/custom/recyclebinpmodel when it calls the define method.