機械翻訳について

生存ルールの定義

この例は、生存ルールを作成する方法を示しています。 生存ルールを使用すると、マージ操作時に保持するレコードを選択するための基準を指定することで、特に複数のソース・システムから最適なバージョンのレコードをインテリジェントに作成できます。

生存ルールの作成

生存ルールを作成するには:

  1. 「設定および保守」作業領域で、次の項目に移動します。

    • オファリング: 顧客データ管理

    • 機能領域: 顧客ハブ

    • タスク: 生存ルールの管理

  2. 「生存ルールの管理」ページで、「処理」メニューから「追加」をクリックします。

  3. 「生存ルールの作成」ページに、次の表に示すサンプル情報を入力します。

    フィールド

    ルール名

    PickPersonMasterRule

    摘要

    レコードのオリジナル・ソース・システムに基づいてマスター個人レコードを選択します。

    ルール・タイプ

    マスター・レコードの設定

    ノート:

    ノート: 次の2つのタイプの生存ルールを作成できます: マスター・レコードを設定し、属性値を設定します。 事前定義済のテンプレートを使用して、「属性値の設定」ルールを作成できます。

    オブジェクト・タイプ

    個人

    ノート:

    次の2つのタイプのパーティ・レコードに対して生存ルールを作成できます: 個人および組織。

  4. 「適用」をクリックします。 「生存ルールの定義: マスター・レコードの選択」ページが表示されます。

マスター・レコードの選択基準の指定

次に、マスター・レコードを選択するための基準を指定するステップを示します。

  1. 「生存ルールの定義: マスター・レコードの選択」ページにナビゲートします。

  2. 「生存ルールの定義: マスター・レコードの選択」ページで、IF/THENルール条件として次の表に示す情報を入力します。

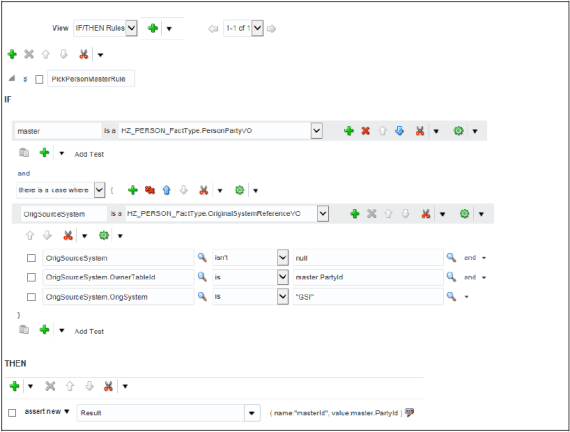
    ルール条件

    IF条件

    IF PersonParty is a TCHFactTypeDictionary.PersonPartyVO and there's a case where {OrigSourceSystem} != null and   OrigSourceSystem.OwnerTableId == PersonParty.PartyId and OrigSourceSystem.OrigSystem == "GSI"}

    THEN条件

    THEN Assert new Result (name:"masterId", value:"PersonParty.PartyId)

    「生存ルールの定義: マスター・レコードの選択」ページでは、次の仕様に注意してください。

    • 追加条件を含めるためにパターンを追加する場合は、+アイコンをクリックします

    • 条件に機能を追加する場合は、「カッコで囲む」オプションをクリックします

    • 句を追加する場合は、+単純なテスト・オプションを選択します

    次の図は前後アイコンが強調表示された「生存ルールの定義: マスター・レコードの選択」ページを示しています。
    前後アイコンが強調表示された「生存ルールの定義: マスター・レコードの選択」ページ
  3. 「拡張設定」ボタンをクリックして、作成するルールの有効日を確認します。

    次の図は、「生存ルールの定義: マスター・レコードの選択」ページの「拡張設定」アイコンを示しています。
    「拡張設定」アイコンが強調表示された「生存ルールの定義: マスター・レコードの選択」ページ。
  4. 必要に応じて有効日を選択します。 デフォルトの有効日は「常時」です。 有効開始日または有効終了日を選択するか、有効日の範囲を選択できます。

  5. 必要に応じてルールの優先度を選択します。

    生存ルールのデフォルト優先度は「中」です。 これらのルールは優先度の順に実行されます。

  6. ルール・アクティブ・オプションが選択されていることを確認してください。

    次の図は、定義が完了した生存ルールを示しています。 詳細には、ルール名およびマスターを決定するためのIF条件とTHEN条件が含まれています。
    「マスター・レコードの選択」生存ルールの定義が完了した「マスターの選択」ページ。
  7. 「保存してクローズ」をクリックします。 「生存ルールの管理」ページで、新しく作成したルールを検索して表示できます。

  8. 「発行」をクリックします。

    ヒント:

    ルールをアクティブ化するには、「送信」をクリックする必要があります。 「アクティブ」モードを選択していても、発行しないかぎりルールはアクティブ化されません。