入金戻し処理レポートの概要
このトピックには、入金戻し処理レポートに関する要約情報が含まれています。
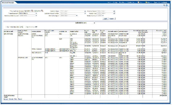
概要
入金戻し処理レポートでは、戻し処理日および送金銀行別に入金戻し処理をレビューできます。

重要な知見
このレポートでは、銀行、顧客、または戻し処理事由別に結果および入金合計が表示されます。 オプションで、指定したパラメータに従って、特定の入金をレビューできます。
FAQ
次の表では、入金戻し処理レポートに関するよくある質問をリストします。
FAQ |
回答 |
---|---|
このレポートを見つけるにはどうすればよいですか。 |
「レポートおよび分析」ペイン→共有フォルダ→「財務」→「Receivables」→「売掛/未収金残高」 |
このレポートは誰が使用しますか。 |
財務管理者が戻し処理の原因を分析する際に使用します。 |
このレポートはいつ使用しますか。 |
戻し処理日および送金銀行別に入金戻し処理をレビューするため、および支払停止、決済資金不足、間違って入力された入金で分類するために使用します。 |
このレポートで何ができますか。 |
必要に応じてスケジュールできます。 |
これはどのようなタイプのレポートですか。 |
Oracle Transactional Business Intelligence |
関連するサブジェクト領域
このレポートでは、次のサブジェクト領域が使用されます。
-
売掛/未収金 - 標準入金消込詳細リアルタイム
-
売掛/未収金 - その他入金リアルタイム